Feature Summary and Revision History
Summary Data
|
Applicable Products or Functional Area |
SMF |
|
Applicable Platforms |
SMI |
|
Feature Default Setting |
|
|
Related Changes in this Release |
Not Applicable |
|
Related Documentation |
Not Applicable |
Revision History
| Revision Details | Release |
|---|---|
|
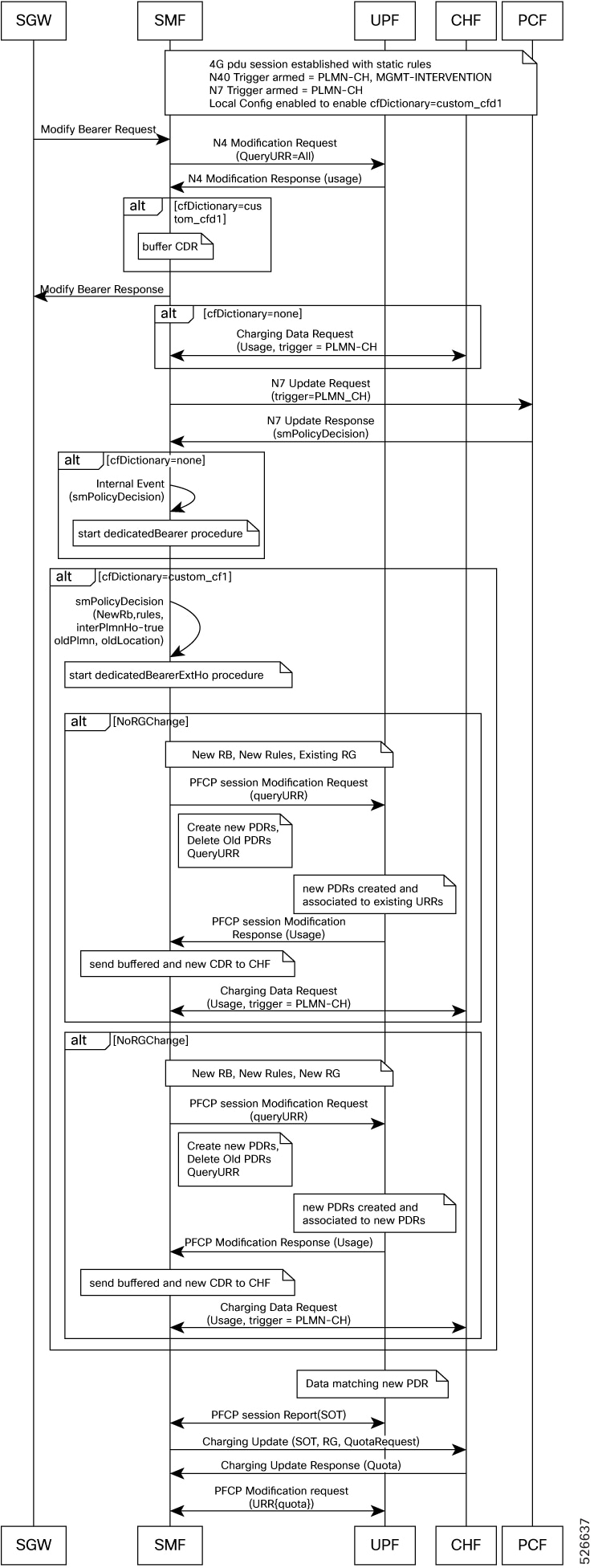
Added support for call-flow dictionary configuration, enhanced zero-usage URR suppression (online and offline), and new management-intervention-based usage reporting on rulebase changes and handovers. Includes detailed handling for inter/intra-PLMN handovers and trigger-based CDR reporting. |
2026.01.0 |
|
Added Gz interface details for subscriber charging. |
2023.04.0 |
|
Added support for the following features:
|
2023.03.0 |
|
Added support for the following features:
|
2023.01.0 |
|
Added support for extension in Charging Characteristics ID range values. |
2021.02.3.t3 |
|
Added support for Query Interface IE. |
2021.02.0 |
|
Introduced support for reconciliation of billing records when CHF is unreachable. |
2021.02.0 |
|
Added session-level limitations on the N4 interface. |
2021.01.1 |
|
Introduced support for the following:
|
2021.01.0 |
|
First introduced. |
Pre-2020.02.0 |


Feedback