Crosswork クラスタの要件
Geo 冗長ソリューションには、通常の Crosswork クラスタのインストールに必要な数の 2 倍の VM が必要です。詳細については、VMware vCenter のインストールの前提条件を参照してください。
特記事項
-
クラスタ間の同期を確保するには、データセンター間のネットワーク接続を 5 Gbps の最小帯域幅と 100 ミリ秒未満の遅延で設定する必要があります。
-
インベントリファイルの作成中に、接続情報とともにクラスタの構成要素の詳細を含める必要があります。
-
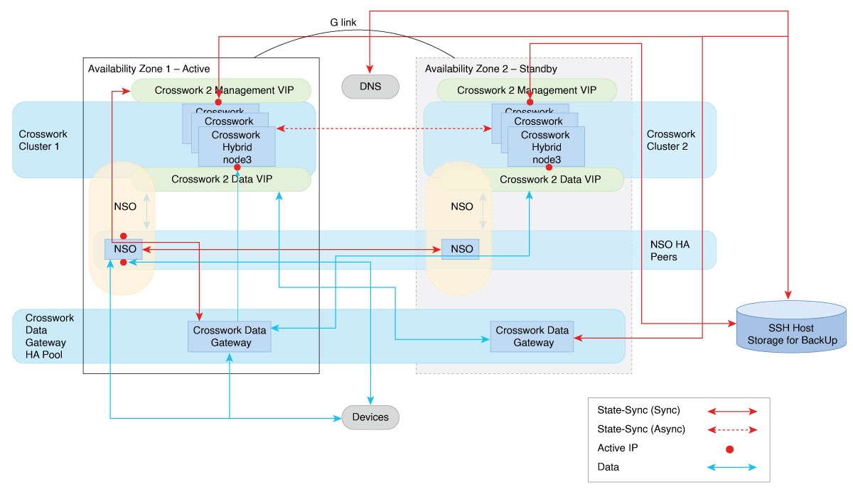
セットアップ用に DNS サーバーを設定します。DNS サーバーは、使用する統合マルチクラスタ FQDN ドメイン(*.cw.cisco など)を解決し、両方のクラスタ、Crosswork Data Gateway、NSO、および SR-PCE から到達可能である必要があります。DNS の設定手順の詳細については、『Cisco Prime Network Registrar Caching and Authoritative DNS User Guide』を参照してください。
-
DNS サーバーは、外部のドメインを外部の DNS サーバーに転送する必要があります。
-
Crosswork クラスタと Crosswork Data Gateway の展開は、デュアルスタック IP アドレスを指す Geo FQDN を使用して、デュアルスタックモードで構成する必要があります。
-
既存のインストーラメカニズムを使用して、アクティブクラスタとスタンバイクラスタを順番に起動する必要があります。Crosswork クラスタ、Crosswork Data Gateway、および NSO のインストール中に、以前に特定した DNS サーバーを使用していることを確認します。データセンターごとに 1 つずつ、複数の DNS サーバーを使用することをお勧めします。
-
アプリケーションは、Geo 冗長性を有効にし、最初のオンデマンド同期が完了してからインストールする必要があります。まずアクティブクラスタにアプリケーションをインストールし、次にスタンバイクラスタにインストールします。
-
その他の設定情報(デバイス、プロバイダー、接続先など)は、アクティブクラスタでのみオンボーディングする必要があり、アクティブ化プロセスの一環としてクラスタ間で同期されます。
-
Geo 冗長性モードを有効にする前に、アクティブクラスタとスタンバイクラスタのバックアップを作成することをお勧めします。
![]() 警告 |
Geo 冗長性モードを設定すると、証明書が共通のルート CA を使用して再生成されるため、元に戻すことはできません。非 Geo 冗長性モードに戻すには、Geo 冗長性モードを有効にする前に作成したバックアップを復元する必要があります。 |


フィードバック