Guest

Cisco Virtualization Solution for EMC VSPEX with VMware vSphere 5.1 Solution for up to 1000 Virtual Machines

  • Viewing Options

  • PDF (22.4 MB)
  • Feedback
Cisco Virtualization Solution for EMC VSPEX with VMware vSphere 5.1 Solution for up to 1000 Virtual Machines

Table Of Contents

About the Authors

Acknowledgements

About Cisco Validated Design (CVD) Program

Cisco Virtualization Solution for EMC VSPEX with VMware vSphere 5.1 Solution for up to 1000 Virtual Machines

Executive Summary

Introduction

Target Audience

Purpose of this Document

Business Needs

Solution Overview

Technology Overview

Cisco Unified Computing System

Cisco UCS Manager

Cisco UCS Fabric Interconnect

Cisco UCS Fabric Extenders

Cisco C220 M3 Rack Mount Servers

Cisco UCS Blade Chassis

Cisco UCS Blade Servers

Cisco Nexus 5548UP Switch

Cisco I/O Adapters

Nexus 1000v Virtual Switch

UCS 2.1 Singe Wire Management

UCS Differentiators

VMware vSphere 5.1

EMC Storage Technologies and Benefits

Software Suites

Software Packs

EMC Avamar

Architectural Overview

Memory Configuration Guidelines

ESX/ESXi Memory Management Concepts

Virtual Machine Memory Concepts

Allocating Memory to Virtual Machines

Storage Guidelines

Storage Protocol Capabilities

Storage Best Practices

VSPEX VMware Memory Virtualization

Memory Compression

Virtual Networking

VSPEX VMware Storage Virtualization

Storage Layout

Storage Virtualization

Service Profile Design

Network Availability Design - FC-Variant

Network Availability Design - NFS-Variant

Jumbo MTU

Sizing Guidelines

Defining the Reference Workload

Applying the Reference Workload

Summary of Example

VSPEX Configuration Guidelines

Pre-deployment Tasks

Customer Configuration Data

Connect Network Cables

Connectivity for FC-Variant:

Connectivity for NFS-Variant

Configuring Cisco Nexus Switches

Prepare UCS FIs and configure UCS Manager

Initial Configuration of Cisco UCS FIs

Configuration for Server Discovery

Upstream/ Global Network Configuration

Configure Identifier Pools

Configure Server Pool and Qualifying Policy

Configure Service Profile Template

Instantiate Service Profiles from the Service Profile Template

Configure Data-Stores for ESXi images

Install ESXi Servers and vCenter Infrastructure

VMware vCenter Server Deployment

Configuring Cluster, HA and DRS on VMware vCenter

Virtual Networking Configuration

Install and configure Nexus 1000v

Install Nexus 1000v VSM VM

Connecting VSM to vCenter

Configure Port-Profiles and Add Virtual Machines

Configure storage for VM data stores, install and instantiate VMs from vCenter

Template-Based Deployments for Rapid Provisioning

Validating Cisco Solution for EMC VSPEX VMware Architectures

Post Install Checklist

Verify the Redundancy of the Solution Components

Cisco Validation Test Profile

Bill of Material

Customer Configuration Data Sheet

References


Cisco Virtualization Solution for EMC VSPEX with VMware vSphere 5.1 Solution for up to 1000 Virtual Machines
Last Updated: October 18, 2013

Building Architectures to Solve Business Problems

About the Authors

Mehul Bhatt, Cisco Systems

Mehul Bhatt has over 12 years of Experience in virtually all layers of computer networking. His focus area includes Unified Compute Systems, network and server virtualization design. Prior to joining Cisco Technical Marketing team, Mehul was Technical Lead at Cisco, Nuova systems and Bluecoat systems. Mehul holds a Masters degree in computer systems engineering and holds various Cisco career certifications.

Prashanto, EMC Corporation

Prashanto has been working for the EMC solutions group for over 3 years. Prashanto is a SME on EMC Storage and Virtualization technologies including VMware and Hyper-V. He has vast amount of experience in end-to-end solution planning and deployments of VSPEX architectures. Prior to joining the solutions group at EMC, Prashanto has interned as a Systems Engineer (EMC) and Software Developer (MBMS Inc.). Prashanto holds a Bachelors degree in Computer Engineering from SUNY Buffalo and will be graduating with a Masters Degree in Computer Science from North Carolina State University in December 2013.

Acknowledgements

For their support and contribution to the design, validation, and creation of the Cisco Validated Design, we would like to thank:

Vadiraja Bhatt-Cisco

Tim Cerling-Cisco

Vijaykumar D-Cisco

Bathu Krishnan-Cisco

Sindhu Sudhir-Cisco

Kevin Phillips-EMC

John Moran-EMC

Kathy Sharp-EMC

About Cisco Validated Design (CVD) Program


The CVD program consists of systems and solutions designed, tested, and documented to facilitate faster, more reliable, and more predictable customer deployments. For more information visit:

http://www.cisco.com/go/designzone

ALL DESIGNS, SPECIFICATIONS, STATEMENTS, INFORMATION, AND RECOMMENDATIONS (COLLECTIVELY, "DESIGNS") IN THIS MANUAL ARE PRESENTED "AS IS," WITH ALL FAULTS. CISCO AND ITS SUPPLIERS DISCLAIM ALL WARRANTIES, INCLUDING, WITHOUT LIMITATION, THE WARRANTY OF MERCHANTABILITY, FITNESS FOR A PARTICULAR PURPOSE AND NONINFRINGEMENT OR ARISING FROM A COURSE OF DEALING, USAGE, OR TRADE PRACTICE. IN NO EVENT SHALL CISCO OR ITS SUPPLIERS BE LIABLE FOR ANY INDIRECT, SPECIAL, CONSEQUENTIAL, OR INCIDENTAL DAMAGES, INCLUDING, WITHOUT LIMITATION, LOST PROFITS OR LOSS OR DAMAGE TO DATA ARISING OUT OF THE USE OR INABILITY TO USE THE DESIGNS, EVEN IF CISCO OR ITS SUPPLIERS HAVE BEEN ADVISED OF THE POSSIBILITY OF SUCH DAMAGES.

THE DESIGNS ARE SUBJECT TO CHANGE WITHOUT NOTICE. USERS ARE SOLELY RESPONSIBLE FOR THEIR APPLICATION OF THE DESIGNS. THE DESIGNS DO NOT CONSTITUTE THE TECHNICAL OR OTHER PROFESSIONAL ADVICE OF CISCO, ITS SUPPLIERS OR PARTNERS. USERS SHOULD CONSULT THEIR OWN TECHNICAL ADVISORS BEFORE IMPLEMENTING THE DESIGNS. RESULTS MAY VARY DEPENDING ON FACTORS NOT TESTED BY CISCO.

The Cisco implementation of TCP header compression is an adaptation of a program developed by the University of California, Berkeley (UCB) as part of UCB's public domain version of the UNIX operating system. All rights reserved. Copyright © 1981, Regents of the University of California.

Cisco and the Cisco Logo are trademarks of Cisco Systems, Inc. and/or its affiliates in the U.S. and other countries. A listing of Cisco's trademarks can be found at http://www.cisco.com/go/trademarks. Third party trademarks mentioned are the property of their respective owners. The use of the word partner does not imply a partnership relationship between Cisco and any other company. (1005R)

Any Internet Protocol (IP) addresses and phone numbers used in this document are not intended to be actual addresses and phone numbers. Any examples, command display output, network topology diagrams, and other figures included in the document are shown for illustrative purposes only. Any use of actual IP addresses or phone numbers in illustrative content is unintentional and coincidental.

© 2013 Cisco Systems, Inc. All rights reserved.

Cisco Virtualization Solution for EMC VSPEX with VMware vSphere 5.1 Solution for up to 1000 Virtual Machines


Executive Summary

Cisco solution for EMC VSPEX is a pre-validated and modular architecture built with proven best of-breed technologies to create complete end-to-end virtualization solutions that enable you to make an informed decision while choosing the hypervisor, compute, storage and networking layers. VSPEX drastically reduces server virtualization planning and configuration burdens. VSPEX infrastructures accelerate your IT Transformation by enabling faster deployments, greater flexibility of choice, efficiency, and lower risk. This Cisco Validate Design document focuses on the VSPEX VMware architecture for mid-market business segments with less than 1000 typical Virtual Machines load.

Introduction

Virtualization is a key and critical strategic deployment model for reducing the Total Cost of Ownership (TCO) and achieving better utilization of the platform components like hardware, software, network and storage. However, choosing an appropriate platform for virtualization can be challenging. Virtualization platforms should be flexible, reliable, and cost effective to facilitate the deployment of various enterprise applications. In a virtualization platform to utilize compute, network, and storage resources effectively, the ability to slice and dice the underlying platform is essential to size to the application requirements. The Cisco solution for the EMC VSPEX provides a very simplistic yet fully integrated and validated infrastructure to deploy VMs in various sizes to suit various application needs.

Target Audience

The reader of this document is expected to have the necessary training and background to install and configure VMware vSphere, EMC VNX series storage arrays, and Cisco Unified Computing System (UCS) and UCS Manager. External references are provided where ever applicable and it is recommended that the reader be familiar with these documents.

Readers are also expected to be familiar with the infrastructure and database security policies of the customer installation.

Purpose of this Document

This document describes the steps required to deploy and configure a Cisco solution for EMC VSPEX for VMware architectures to a level that will allow for confirmation that the basic components and connections are working correctly. The document covers VMware architectures for SMBs, typically for 1000 VMs or less. This document showcases two variants of the solution:

FC-variant—EMC VNX series storage array directly attached to UCS FIs using FC for storage access.

NFS-variant—EMC VNX series storage array using NFS for storage access through pair of Cisco Nexus 5000-Series switches.

While readers of this document are expected to have sufficient knowledge to install and configure the products used, configuration details that are required for deploying these solutions are specifically mentioned.

Business Needs

The VSPEX solutions are built with proven best-of-breed technologies to create complete virtualization solutions that enable you to make an informed decision in the hypervisor, server, and networking layers. The VSPEX infrastructures accelerate your IT transformation by enabling faster deployments, greater flexibility of choice, efficiency, and lower risk.

Business applications are moving into the consolidated compute, network, and storage environment. The Cisco solution for the EMC VSPEX using VMware reduces the complexity of configuring every component of a traditional deployment model. The complexity of integration management is reduced while maintaining the application design and implementation options. Administration is unified, while process separation can be adequately controlled and monitored. The following are the business needs for the Cisco solution for EMC VSPEX VMware architectures:

Provide an end-to-end virtualization solution to utilize the capabilities of the unified infrastructure components.

Provide a Cisco VSPEX for VMware ITaaS solution for efficiently virtualizing virtual machines for varied customer use cases.

Show implementation progression of VMware vCenter 5.1 design and the results.

Provide a reliable, flexible and scalable reference design.

Solution Overview

The Cisco solution for EMC VSPEX using VMware vSphere 5.1 provides an end-to-end architecture with Cisco, EMC, VMware, and Microsoft technologies that demonstrate support for up to 1000 generic virtual machines and provide high availability and server redundancy.

The following are the components used for the design and deployment:

Cisco B-Series or C-Series Unified Computing System servers (as per customer's choice)

Cisco UCS 5108 Chassis

Cisco UCS 2204XP Fabric Extenders

Cisco UCS 6248UP Fabric Interconnects

Cisco UCS Manager 2.1(3a)

Cisco VIC adapters

Cisco Nexus 5548UP Switches

Cisco Nexus 1000v Virtual Switch

EMC VNX5400, VNX5600, VNX5800 storage array as per the scalability needs

VMware vCenter 5.1

Microsoft SQL database

VMware DRS

VMware HA

The solution is designed to host scalable, and mixed application workloads for up to 1000 reference virtual machines.

Technology Overview

Cisco Unified Computing System

The Cisco Unified Computing System is a next-generation data center platform that unites compute, network, and storage access. The platform, optimized for virtual environments, is designed using open industry-standard technologies and aims to reduce total cost of ownership (TCO) and increase business agility. The system integrates a low-latency; lossless 10 Gigabit Ethernet unified network fabric with enterprise-class, x86-architecture servers. It is an integrated, scalable, multi chassis platform in which all resources participate in a unified management domain.

The main components of Cisco Unified Computing System are:

Computing—The system is based on an entirely new class of computing system that incorporates blade servers based on Intel Xeon E5-2600 V2 Series Processors.

Network—The system is integrated onto a low-latency, lossless, 10-Gbps unified network fabric. This network foundation consolidates LANs, SANs, and high-performance computing networks which are separate networks today. The unified fabric lowers costs by reducing the number of network adapters, switches, and cables, and by decreasing the power and cooling requirements.

Virtualization—The system unleashes the full potential of virtualization by enhancing the scalability, performance, and operational control of virtual environments. Cisco security, policy enforcement, and diagnostic features are now extended into virtualized environments to better support changing business and IT requirements.

Storage access—The system provides consolidated access to both SAN storage and Network Attached Storage (NAS) over the unified fabric. By unifying the storage access the Cisco Unified Computing System can access storage over Ethernet (NFS), Fibre Channel, Fibre Channel over Ethernet (FCoE). This provides customers with choice for storage access and investment protection. In addition, the server administrators can pre-assign storage-access policies for system connectivity to storage resources, simplifying storage connectivity, and management for increased productivity.

The Cisco Unified Computing System is designed to deliver:

A reduced Total Cost of Ownership (TCO) and increased business agility.

Increased IT staff productivity through just-in-time provisioning and mobility support.

A cohesive, integrated system which unifies the technology in the data center.

Industry standards supported by a partner ecosystem of industry leaders.

Cisco UCS Manager

Cisco UCS Manager provides unified, embedded management of all software and hardware components of the Cisco Unified Computing System through an intuitive GUI, a command line interface (CLI), or an XML API. The Cisco UCS Manager provides unified management domain with centralized management capabilities and controls multiple chassis and thousands of virtual machines.

Cisco UCS Fabric Interconnect

The Cisco® UCS 6200 Series Fabric Interconnect is a core part of the Cisco Unified Computing System, providing both network connectivity and management capabilities for the system. The Cisco UCS 6200 Series offers line-rate, low-latency, lossless 10 Gigabit Ethernet, Fibre Channel over Ethernet (FCoE) and Fibre Channel functions.

The Cisco UCS 6200 Series provides the management and communication backbone for the Cisco UCS B-Series Blade Servers and Cisco UCS 5100 Series Blade Server Chassis. All chassis, and therefore all blades, attached to the Cisco UCS 6200 Series Fabric Interconnects become part of a single, highly available management domain. In addition, by supporting unified fabric, the Cisco UCS 6200 Series provides both the LAN and SAN connectivity for all blades within its domain.

From a networking perspective, the Cisco UCS 6200 Series uses a cut-through architecture, supporting deterministic, low-latency, line-rate 10 Gigabit Ethernet on all ports, 1Tb switching capacity, 160 Gbps bandwidth per chassis, independent of packet size and enabled services. The product family supports Cisco low-latency, lossless 10 Gigabit Ethernet unified network fabric capabilities, which increase the reliability, efficiency, and scalability of Ethernet networks. The Fabric Interconnect supports multiple traffic classes over a lossless Ethernet fabric from a blade server through an interconnect. Significant TCO savings come from an FCoE-optimized server design in which network interface cards (NICs), host bus adapters (HBAs), cables, and switches can be consolidated.

Cisco UCS 6248UP Fabric Interconnect

The Cisco UCS 6248UP 48-Port Fabric Interconnect is a one-rack-unit (1RU) 10 Gigabit Ethernet, FCoE and Fiber Channel switch offering up to 960-Gbps throughput and up to 48 ports. The switch has 32 1/10-Gbps fixed Ethernet, FCoE and FC ports and one expansion slot.

Figure 1 Cisco UCS 6248UP Fabric Interconnect

Cisco UCS Fabric Extenders

Fabric Extenders are zero-management, low-cost, low-power consuming devices that distribute the system's connectivity and management planes into rack and blade chassis to scale the system without complexity. Designed never to lose a packet, Cisco fabric extenders eliminate the need for top-of-rack Ethernet and Fibre Channel switches and management modules, dramatically reducing infrastructure cost per server.

Cisco UCS 2232PP Fabric Extender

The Cisco Nexus® 2000 Series Fabric Extenders comprise a category of data center products designed to simplify data center access architecture and operations. The Cisco Nexus 2000 Series uses the Cisco® Fabric Extender architecture to provide a highly scalable unified server-access platform across a range of 100 Megabit Ethernet, Gigabit Ethernet, 10 Gigabit Ethernet, unified fabric, copper and fiber connectivity, rack, and blade server environments. The platform is ideal to support today's traditional Gigabit Ethernet while allowing transparent migration to 10 Gigabit Ethernet, virtual machine-aware unified fabric technologies.

The Cisco Nexus 2000 Series Fabric Extenders behave as remote line cards for a parent Cisco Nexus switch or Fabric Interconnect. The fabric extenders are essentially extensions of the parent Cisco UCS Fabric Interconnect switch fabric, with the fabric extenders and the parent Cisco Nexus switch together forming a distributed modular system. This architecture enables physical topologies with the flexibility and benefits of both top-of-rack (ToR) and end-of-row (EoR) deployments.

Today's data centers must have massive scalability to manage the combination of an increasing number of servers and a higher demand for bandwidth from each server. The Cisco Nexus 2000 Series increases the scalability of the access layer to accommodate both sets of demands without increasing management points within the network.

Figure 2 Cisco UCS 2232PP Fabric Extender

Cisco C220 M3 Rack Mount Servers

Building on the success of the Cisco UCS C220 M3 Rack Servers, the enterprise-class Cisco UCS C220 M3 server further extends the capabilities of the Cisco Unified Computing System portfolio in a 1-rack-unit (1RU) form factor. And with the addition of the Intel® Xeon® processor E5-2600 V2.

Figure 3 Cisco UCS C220 M3 Rack Mount Server

The Cisco UCS C220 M3 also offers up to 256 GB of RAM, eight drives or SSDs, and two 1GE LAN interfaces built into the motherboard, delivering outstanding levels of density and performance in a compact package.

Cisco UCS Blade Chassis

The Cisco UCS 5100 Series Blade Server Chassis is a crucial building block of the Cisco Unified Computing System, delivering a scalable and flexible blade server chassis.

The Cisco UCS 5108 Blade Server Chassis, is six rack units (6RU) high and can mount in an industry-standard 19-inch rack. A single chassis can house up to eight half-width Cisco UCS B-Series Blade Servers and can accommodate both half-width and full-width blade form factors.

Four single-phase, hot-swappable power supplies are accessible from the front of the chassis. These power supplies are 92 percent efficient and can be configured to support non-redundant, N+ 1 redundant and grid-redundant configurations. The rear of the chassis contains eight hot-swappable fans, four power connectors (one per power supply), and two I/O bays for Cisco UCS 2204XP Fabric Extenders.

A passive mid-plane provides up to 40 Gbps of I/O bandwidth per server slot and up to 80 Gbps of I/O bandwidth for two slots. The chassis is capable of supporting future 40 Gigabit Ethernet standards. The Cisco UCS Blade Server Chassis is shown in Figure 4.

Figure 4 Cisco Blade Server Chassis (front and back view)

Cisco UCS Blade Servers

Delivering performance, versatility and density without compromise, the Cisco UCS B200 M3 Blade Server addresses the broadest set of workloads, from IT and Web Infrastructure through distributed database.

Building on the success of the Cisco UCS B200 M2 blade servers, the enterprise-class Cisco UCS B200 M3 server, further extends the capabilities of Cisco's Unified Computing System portfolio in a half blade form factor. The Cisco UCS B200 M3 server harnesses the power and efficiency of the Intel Xeon E5-2600 V2 processor product family, up to 768 GB of RAM, 2 drives or SSDs and up to 2 x 20 GbE to deliver exceptional levels of performance, memory expandability and I/O throughput for nearly all applications. In addition, the Cisco UCS B200 M3 blade server offers a modern design that removes the need for redundant switching components in every chassis in favor of a simplified top of rack design, allowing more space for server resources, providing a density, power and performance advantage over previous generation servers. The Cisco UCS B200M3 Server is shown in Figure 5.

Figure 5 Cisco UCS B200 M3 Blade Server

Cisco Nexus 5548UP Switch

The Cisco Nexus 5548UP is a 1RU 1 Gigabit and 10 Gigabit Ethernet switch offering up to 960 gigabits per second throughput and scaling up to 48 ports. It offers 32 1/10 Gigabit Ethernet fixed enhanced Small Form-Factor Pluggable (SFP+) Ethernet/FCoE or 1/2/4/8-Gbps native FC unified ports and three expansion slots. These slots have a combination of Ethernet/FCoE and native FC ports. The Cisco Nexus 5548UP switch is shown in Figure 6.

Figure 6 Cisco Nexus 5548UP switch

Cisco I/O Adapters

Cisco UCS Blade Servers support various Converged Network Adapter (CNA) options. Cisco UCS Virtual Interface Card (VIC) 1240 is used in this EMC VSPEX solution.

The Cisco UCS Virtual Interface Card 1240 is a 4-port 10 Gigabit Ethernet, Fibre Channel over Ethernet (FCoE)-capable modular LAN on motherboard (mLOM) designed exclusively for the M3 generation of Cisco UCS B-Series Blade Servers. When used in combination with an optional Port Expander, the Cisco UCS VIC 1240 capabilities can be expanded to eight ports of 10 Gigabit Ethernet.

The Cisco UCS VIC 1240 enables a policy-based, stateless, agile server infrastructure that can present up to 256 PCIe standards-compliant interfaces to the host that can be dynamically configured as either network interface cards (NICs) or host bus adapters (HBAs). In addition, the Cisco UCS VIC 1240 supports Cisco Data Center Virtual Machine Fabric Extender (VM-FEX) technology, which extends the Cisco UCS fabric interconnect ports to virtual machines, simplifying server virtualization deployment.

Figure 7 Cisco UCS VIC 1240

The Cisco UCS rack mount server has various Converged Network Adapters (CNA) options. The UCS 1225 Virtual Interface Card (VIC) option is used in this Cisco Validated Design.

A Cisco® innovation, the Cisco UCS Virtual Interface Card (VIC) 1225 is a dual-port Enhanced Small Form-Factor Pluggable (SFP+) 10 Gigabit Ethernet and Fibre Channel over Ethernet (FCoE)-capable PCI Express (PCIe) card designed exclusively for Cisco UCS C-Series Rack Servers.

UCS 1225 VIC provides the capability to create multiple vNICs (up to 128) on the CNA. This allows complete I/O configurations to be provisioned in virtualized or non-virtualized environments using just-in-time provisioning, providing tremendous system flexibility and allowing consolidation of multiple physical adapters.

System security and manageability is improved by providing visibility and portability of network policies and security all the way to the virtual machines. Additional 1225 features like VM-FEX technology and pass-through switching, minimize implementation overhead and complexity.

Figure 8 Cisco UCS 1225 VIC

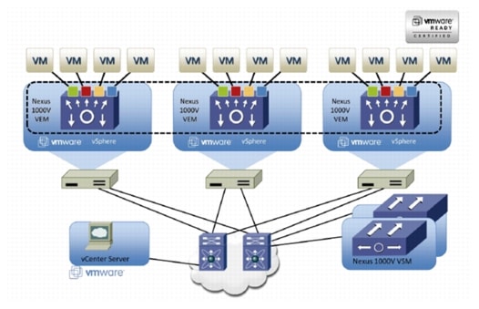
Nexus 1000v Virtual Switch

Nexus 1000v is a virtual Ethernet switch with two components:

· Virtual Supervisor Module (VSM)—The control plane of the virtual switch that runs NX OS.

· Virtual Ethernet Module (VEM)—A virtual line card embedded into each VMware vSphere hypervisor host (ESXi).

Virtual Ethernet Modules across multiple ESXi hosts form a virtual Distributed Switch (vDS). Using the Cisco vDS VMware plug-in, the VIC provides a solution that is capable of discovering the Dynamic Ethernet interfaces and registering all of them as uplink interfaces for internal consumption of the vDS. The vDS component on each host discovers the number of uplink interfaces that it has and presents a switch to the virtual machines running on the host. All traffic from an interface on a virtual machine is sent to the corresponding port of the vDS switch. The traffic is then sent out to physical link of the host using the special uplink port-profile. This vDS implementation guarantees consistency of features and better integration of host virtualization with rest of the Ethernet fabric in the data center.

Figure 9 Nexus 1000v Virtual Distributed Switch Architecture

UCS 2.1 Singe Wire Management

Cisco UCS Manager 2.1 supports an additional option to integrate the C-Series Rack-Mount Server with Cisco UCS Manager called "single-wire management". This option enables Cisco UCS Manager to manage the C-Series Rack-Mount Servers using a single 10 GE link for both management traffic and data traffic. When you use the single-wire management mode, one host facing port on the FEX is sufficient to manage one rack-mount server, instead of the two ports you will use in the Shared-LOM mode. Cisco VIC 1225, Cisco UCS 2232PP FEX and Single-Wire management feature of UCS 2.1 tremendously increases the scale of C-Series server manageability. By consuming as little as one port on the UCS Fabric Interconnect, you can manage up to 32 C-Series server using single-wire management feature.

UCS Differentiators

Cisco's Unified Compute System is revolutionizing the way servers are managed in data-center. Following are the unique differentiators of UCS and UCS Manager.

1. Embedded management—In UCS, the servers are managed by the embedded firmware in the Fabric Interconnects, eliminating need for any external physical or virtual devices to manage the servers. Also, a pair of FIs can manage up to 40 chassis, each containing 8 blade servers. This gives enormous scaling on the management plane.

2. Unified fabric—In UCS, from blade server chassis or rack server fabric-extender to FI, there is a single Ethernet cable used for LAN, SAN and management traffic. This converged I/O results in reduced cables, SFPs and adapters - reducing capital and operational expenses of overall solution.

3. Auto Discovery—By simply inserting the blade server in the chassis or connecting rack server to the fabric extender, discovery and inventory of compute resource occurs automatically without any management intervention. The combination of unified fabric and auto-discovery enables the wire-once architecture of UCS, where compute capability of UCS can be extended easily while keeping the existing external connectivity to LAN, SAN and management networks.

4. Policy based resource classification—Once a compute resource is discovered by UCS Manager, it can be automatically classified to a given resource pool based on policies defined. This capability is useful in multi-tenant cloud computing. This CVD showcases the policy based resource classification of UCS Manager.

5. Combined Rack and Blade server management—UCS Manager can manage B-series blade servers and C-series rack server under the same UCS domain. This feature, along with stateless computing makes compute resources truly hardware form factor agnostic. In this CVD, we are showcasing combinations of B and C series servers to demonstrate stateless and form-factor independent computing work load.

6. Model based management architecture—UCS Manager architecture and management database is model based and data driven. An open, standard based XML API is provided to operate on the management model. This enables easy and scalable integration of UCS Manager with other management system, such as VMware vCloud director, Microsoft System Center, and Citrix Cloud Platform.

7. Policies, Pools, Templates—The management approach in UCS Manager is based on defining policies, pools and templates, instead of cluttered configuration, which enables a simple, loosely coupled, data driven approach in managing compute, network and storage resources.

8. Loose referential integrity—In UCS Manager, a service profile, port profile or policies can refer to other policies or logical resources with loose referential integrity. A referred policy cannot exist at the time of authoring the referring policy or a referred policy can be deleted even though other policies are referring to it. This provides different subject matter experts to work independently from each-other. This provides great flexibility where different experts from different domains, such as network, storage, security, server and virtualization work together to accomplish a complex task.

9. Policy resolution—In UCS Manager, a tree structure of organizational unit hierarchy can be created that mimics the real life tenants and/or organization relationships. Various policies, pools and templates can be defined at different levels of organization hierarchy. A policy referring to another policy by name is resolved in the organization hierarchy with closest policy match. If no policy with specific name is found in the hierarchy of the root organization, then special policy named "default" is searched. This policy resolution practice enables automation friendly management APIs and provides great flexibility to owners of different organizations.

10. Service profiles and stateless computing—A service profile is a logical representation of a server, carrying its various identities and policies. This logical server can be assigned to any physical compute resource as far as it meets the resource requirements. Stateless computing enables procurement of a server within minutes, which used to take days in legacy server management systems.

11. Built-in multi-tenancy support—The combination of policies, pools and templates, loose referential integrity, policy resolution in organization hierarchy and a service profiles based approach to compute resources makes UCS Manager inherently friendly to multi-tenant environment typically observed in private and public clouds.

12. Extended Memory—The extended memory architecture of UCS servers allows up to 760 GB RAM per server - allowing huge VM to physical server ratio required in many deployments, or allowing large memory operations required by certain architectures like Big-Data.

13. Virtualization aware network—VM-FEX technology makes access layer of network aware about host virtualization. This prevents domain pollution of compute and network domains with virtualization when virtual network is managed by port-profiles defined by the network administrators' team. VM-FEX also off loads hypervisor CPU by performing switching in the hardware, thus allowing hypervisor CPU to do more virtualization related tasks. VM-FEX technology is well integrated with VMware vCenter, Linux KVM and Hyper-V SR-IOV to simplify cloud management.

14. Simplified QoS—Even though Fibre Channel and Ethernet are converged in UCS fabric, built-in support for QoS and lossless Ethernet makes it seamless. Network Quality of Service (QoS) is simplified in UCS Manager by representing all system classes in one GUI panel.

VMware vSphere 5.1

VMware vSphere 5.1 is a next-generation virtualization solution from VMware which builds upon vSphere5.0 and provides greater levels of scalability, security, and availability to virtualized environments. vSphere 5.1 offers improvements in performance and utilization of CPU, memory, and I/O. It also offers users the option to assign up to thirty two virtual CPU to a virtual machine—giving system administrators more flexibility in their virtual server farms as processor-intensive workloads continue to increase.

The vSphere 5.1 provides the VMware vCenter Server that allows system administrators to manage their ESXi hosts and virtual machines on a centralized management platform. With the Cisco Nexus 1000v switch integrated into the vCenter Server, deploying and administering virtual machines is similar to deploying and administering physical servers. Network administrators can continue to own the responsibility for configuring and monitoring network resources for virtualized servers as they did with physical servers. System administrators can continue to "plug-in" their virtual machines into the network ports that have Layer 2 configurations, port access and security policies, monitoring features, and so on, that have been pre-defined by the network administrators; in the same way they need to plug in their physical servers to a previously-configured access switch. In this virtualized environment, the network port configuration/policies move with the virtual machines when the virtual machines are migrated to different server hardware.

EMC Storage Technologies and Benefits

This document describes the steps required to deploy and configure a Cisco solution for EMC VSPEX with VMware architectures. This architecture has two variants:

FC-variant of the solution, where EMC VNX series storage devices are attached to UCS FIs directly, accessing storage over Fibre Channel protocol.

NFS-variant of the solution, where EMC VNX series storage devices are accessed from UCS through a pair of Nexus 5000 Series switches, accessing storage over NFS protocol.

The EMC VNX™ family is optimized for virtual applications delivering industry-leading innovation and enterprise capabilities for file, block, and object storage in a scalable, easy-to-use solution. This next-generation storage platform combines powerful and flexible hardware with advanced efficiency, management, and protection software to meet the demanding needs of today's enterprises.

VNX series is designed to meet the high-performance, high-scalability requirements of midsize and large enterprises. The EMC VNX storage arrays are multi-protocol platform that can support the iSCSI, NFS, Fibre Channel, and CIFS protocols depending on the customer's specific needs. This solution was validated using NFS and FC for data storage of virtual machines and Fibre Channel for hypervisor SAN boot.

VNX series storage arrays have the following customer benefits:

Next-generation unified storage, optimized for virtualized applications.

Capacity optimization features including compression, deduplication, thin provisioning, and application-centric copies.

High availability, designed to deliver five 9s availability.

Multiprotocol support for file and block.

Simplified management with EMC Unisphere™ for a single management interface for all network-attached storage (NAS), storage area network (SAN), and replication needs.

Software Suites

The following are the available EMC software suites:

Remote Protection Suite—Protects data against localized failures, outages, and disasters.

Application Protection Suite—Automates application copies and proves compliance.

Security and Compliance Suite—Keeps data safe from changes, deletions, and malicious activity.

Software Packs

Total Value Pack—Includes all protection software suites, and the Security and Compliance Suite.

This is the available EMC protection software pack.

EMC Avamar

EMC's Avamar® data deduplication technology seamlessly integrates into virtual environments, providing rapid backup and restoration capabilities. Avamar's deduplication results in vastly less data traversing the network, and greatly reduces the amount of data being backed up and stored; resulting in storage, bandwidth and operational savings.

The following are the two most common recovery requests used in backup and recovery:

File-level recovery—Object-level recoveries account for the vast majority of user support requests. Common actions requiring file-level recovery are—individual users deleting files, applications requiring recoveries, and batch process-related erasures.

System recovery—Although complete system recovery requests are less frequent in number than those for file-level recovery, this bare metal restore capability is vital to the enterprise. Some of the common root causes for full system recovery requests are viral infestation, registry corruption, or unidentifiable unrecoverable issues.

The Avamar System State protection functionality adds backup and recovery capabilities in both of these scenarios.

Architectural Overview

This CVD focuses on the architecture for EMC VSPEX for VMware private cloud, targeted for mid-market segment, using VNX storage arrays. There are two variants of the architecture: FC-variant and NFS-variant. FC-variant of the architecture uses UCS 2.1(3a) with combined B-series and C-series servers with VNX5400 directly attached to UCS fabric interconnect. NFS-variant of the architecture uses UCS 2.1(3a) with B-series and C-series servers with VNX5600 or VNX5800 storage array attached to the Nexus 5548 switches. In both variants, the C220 M3 servers are connected with single-wire management feature. VMware vSphere 5.1 is used as server virtualization architecture. FC-variant of architecture show cases VMware's native virtual switching, while NFS-variant of architecture show cases Cisco Nexus 1000v based virtual switches. However, either architecture can use any of the virtual switching components.

Table 1 lists the various hardware and software components which occupies different tiers of the Cisco solution for EMC VSPEX VMware architectures under test.

Table 1 Hardware and Software Components of VMware Architectures

Vendor
Name
Version
Description

Cisco

Cisco UCS B200M3 servers

2.1(3a)

Cisco UCS B200M3 Blade Servers (FC-variant)

Cisco

Cisco UCS 5108 Chassis

-

Cisco UCS Blade Server Chassis

Cisco

Cisco VIC 1240

2.1(3a)

Cisco Virtual Interface Card (adapter) firmware

Cisco

Cisco 2204XP Fabric Extender

2.1(3a)

Cisco UCS fabric extender firmware

Cisco

Cisco UCS 6248UP Fabric Interconnect

5.0(3)N2(2.11)

Cisco UCS fabric interconnect firmware

Cisco

Cisco 2232PP Fabric Extender

5.0(3)N2(2.11.2)

Cisco UCS Fabric Extender

Cisco

Cisco UCS C220M3 Servers

1.5(2) or later - CIMC

C220M3.1.5.2.23 - BIOS

Cisco C220M3 rack servers

Cisco UCS C220M3 Rack Servers

Cisco

Cisco UCS 1240 VIC

2.1(3a)

Cisco UCS VIC adapter (FC-variant)

Cisco

Cisco UCS Manager

2.1(3a)

Cisco UCS Manager software

Cisco

Cisco Nexus 5548UP Switches

5.1(3)N1(1a)

Cisco Nexus 5000 series switches running NX-OS

Cisco

Cisco nexus 1000v

4.2(1).SV2(2.1)

Cisco Nexus 1000v Virtual Switch (NFS-variant)

EMC

EMC VNX5400

VNX Block OE 05.33

EMC VNX storage array (FC-variant)

EMC

EMC VNX5600

VNX File OE 8.1

VNX Block OE 05.33

EMC VNX storage array (NFS-variant)

EMC

EMC VNX5800

VNX File OE 8.1

VNX Block OE 05.33

EMC VNX storage array (NFS-variant)

EMC

EMC Avamar

6.1 SP1

EMC data backup software

EMC

Data Domain OS

5.2

EMC data domain operating system

VMware

ESXi 5.1

5.1 build 799733

VMware Hypervisor

VMware

vCenter Server

5.1 build 799731

VMware management

Microsoft

Microsoft Windows Server 2012

Windows Server 2012 Datacenter

Operating system to host vCenter server

Microsoft

Microsoft SQL server

2008 R2

Database server SQL R2 Enterprise edition for vCenter


Table 2 outlines the B200M3 or C220M3 server configuration (per server basis) across the two variants of VMware architectures.

Table 2 Server Configuration Details

Component
Capacity

Memory (RAM)

128GB (8 X 16GB DIMM)

Processor

2 x Intel® Xenon ® E5-2600 V2, CPUs 2.0 GHz, 8cores, 16 threads

Local storage

Cisco UCS RAID SAS 2008M-8i Mezzanine Card, With 2 x 67 GB slots for RAID 1 configuration each


Both the variants of architecture assume that there is an existing infrastructure/ management network available where a virtual machine hosting vCenter server and Windows Active Directory/ DNS server are present.

The required number of C or B series servers and storage array type change depending on number of virtual machines. Table 3 highlights the change in hardware components, as required by different scale. Typically, 50 reference Virtual Machines are deployed per server.

Table 3 Hardware Components for Different Scale

Components
VMware 300 VMs
VMware 600 VMs
VMware 1000 VMs

Servers

6 x Cisco C220M3 or B200M3 servers

12 x Cisco B200M3 or C220M3 servers

18 x Cisco B200M3 or C220M3 servers

Blade Server Chassis

1 x Cisco 5108 Blade Server Chassis

2 x Cisco 5108 Blade Server Chassis

3 x Cisco 5108 Blade Server Chassis

Storage

EMC VNX5400

EMC VNX5600

EMC VNX5800


Figure 10 and Figure 11 show a high level Cisco solution for EMC VSPEX VMware FC-variant and NFS-variant architectures respectively.

Figure 10 Reference Architecture for FC-Variant

Figure 11 Reference Architecture for NFS-Variant

Following are the key design points of the architectures for mid-market segment:

For smaller scale, storage array dedicated to a given UCS domain is preferable for simplicity, so VNX5400 storage is directly attached to the Cisco UCS FIs. For larger scales, multiple UCS domains may share a storage or multiple storage arrays; In this case, storage access through Cisco Nexus 5548UP is preferable, as shown in the NFS-variant architecture.

Infrastructure network is on a separate 1GE network.

Network redundancy is built-in by providing two switches, two storage controllers and redundant connectivity for data, storage, and infrastructure networking.

This design does not dictate or require any specific layout of infrastructure network. The vCenter server, Microsoft AD server and Microsoft SQL server are hosted on infrastructure network. However, design does require accessibility of certain VLANs from the infrastructure network to reach the servers.

ESXi 5.1 is used as hypervisor operating system on each server and is installed on SAN LUNs in both the architectures. However, virtual machines' storage is accessed through FC or NFS protocols depending on the architecture. Typical load is 50 reference virtual machines per server.

Memory Configuration Guidelines

This section provides guidelines for allocating memory to the virtual machines. The guidelines outlined here take into account vSphere memory overhead and the virtual machine memory settings.

ESX/ESXi Memory Management Concepts

vSphere virtualizes guest physical memory by adding an extra level of address translation. Shadow page tables make it possible to provide this additional translation with little or no overhead. Managing memory in the hypervisor enables the following:

Memory sharing across virtual machines that have similar data (that is, same guest operating systems).

Memory over commitment, which means allocating more memory to virtual machines than is physically available on the ESX/ESXi host.

A memory balloon technique whereby virtual machines that do not need all the memory they were allocated give memory to virtual machines that require additional allocated memory.

For more information about vSphere memory management concepts, see the VMware vSphere Resource Management Guide at: http://www.vmware.com/files/pdf/perf-vsphere-memory_management.pdf

Virtual Machine Memory Concepts

Figure 12 shows the use of memory settings parameters in the virtual machine.

Figure 12 Virtual Machine Memory Settings

The vSphere memory settings for a virtual machine include the following parameters:

Configured memory—Memory size of virtual machine assigned at creation.

Touched memory—Memory actually used by the virtual machine. vSphere allocates only guest operating system memory on demand.

Swappable—Virtual machine memory can be reclaimed by the balloon driver or by vSphere swapping. Ballooning occurs before vSphere swapping. If this memory is in use by the virtual machine (that is, touched and in use), the balloon driver causes the guest operating system to swap. Also, this value is the size of per-virtual machine swap file that is created on the VMware Virtual Machine File System (VMFS) VSWP file. If the balloon driver is unable to reclaim memory quickly enough, or is disabled, or not installed. vSphere forcibly reclaims memory from the virtual machine using the VMkernel swap file.

Allocating Memory to Virtual Machines

Memory sizing for a virtual machine in VSPEX architectures is based on many factors. With the number of application services and use cases available determining a suitable configuration for an environment requires creating a baseline configuration, testing, and making adjustments, as discussed later in this paper. Table 4 outlines the resources used by a single virtual machine:

Table 4 Resources for a Single Virtual Machine

Characteristics
Value

Virtual machine operating system

Microsoft Windows Server 2012

Virtual processor per virtual machine (vCPU)

1

RAM per virtual machine

2 GB

Available storage capacity per virtual machine

100 GB

I/O operations per second (IOPS) per VM

25

I/O pattern

Random

I/O read/write ratio

2:1


Following are the recommended best practices:

Account for memory overhead—Virtual machines require memory beyond the amount allocated, and this memory overhead is per-virtual machine. Memory overhead includes space reserved for virtual machine devices, depending on applications and internal data structures. The amount of overhead required depends on the number of vCPUs, configured memory, and whether the guest operating system is 32-bit or 64-bit. As an example, a running virtual machine with one virtual CPU and two GB of memory may consume about 100 MB of memory overhead, where a virtual machine with two virtual CPUs and 32GB of memory may consume approximately 500 MB of memory overhead. This memory overhead is in addition to the memory allocated to the virtual machine and must be available on the ESXi host.

"Right-size" memory allocations—Over-allocating memory to virtual machines can waste memory unnecessarily, but it can also increase the amount of memory overhead required to run the virtual machine, thus reducing the overall memory available for other virtual machines. Fine-tuning the memory for a virtual machine is done easily and quickly by adjusting the virtual machine properties. In most cases, hot-adding of memory is supported and can provide instant access to the additional memory if needed.

Intelligently overcommit—Memory management features in vSphere allow for over commitment of physical resources without severely impacting performance. Many workloads can participate in this type of resource sharing while continuing to provide the responsiveness users require of the application. When looking to scale beyond the underlying physical resources, consider the following:

Establish a baseline before over committing. Note the performance characteristics of the application before and after. Some applications are consistent in how they utilize resources and may not perform as expected when vSphere memory management techniques take control. Others, such as Web servers, have periods where resources can be reclaimed and are perfect candidates for higher levels of consolidation.

Use the default balloon driver settings. The balloon driver is installed as part of the VMware Tools suite and is used by ESX/ESXi if physical memory comes under contention. Performance tests show that the balloon driver allows ESX/ESXi to reclaim memory, if required, with little to no impact to performance. Disabling the balloon driver forces ESX/ESXi to use host-swapping to make up for the lack of available physical memory which adversely affects performance.

Set a memory reservation for virtual machines that require dedicated resources. Virtual machines running Search or SQL services consume more memory resources than other application and Web front-end virtual machines. In these cases, memory reservations can guarantee that the services have the resources they require while still allowing high consolidation of other virtual machines.

Storage Guidelines

VSPEX architecture for VMware VMs for mid-market segment uses FC or NFS to access storage arrays. FC is used with smaller scale with VNX5400 storage array, while NFS is used with VNX5600 or VNX5800 storage array. vSphere provides many features that take advantage of EMC storage technologies such as auto discovery of storage resources and ESXi hosts in vCenter and VNX respectively. Features such as VMware vMotion, VMware HA, and VMware Distributed Resource Scheduler (DRS) use these storage technologies to provide high availability, resource balancing, and uninterrupted workload migration.

Storage Protocol Capabilities

VMware vSphere provides vSphere and storage administrators with the flexibility to use the storage protocol that meets the requirements of the business. This can be a single protocol datacenter wide, such as NFS, or multiple protocols for tiered scenarios such as using Fibre Channel for high-throughput storage pools and NFS for high-capacity storage pools.

For VSPEX solution on vSphere NFS is a recommended option because of its simplicity in deployment.

For more information, see the VMware white paper Comparison of Storage Protocol Performance in VMware vSphere 5: http://www.vmware.com/files/pdf/perf_vsphere_storage_protocols.pdf

Storage Best Practices

Following are the vSphere storage best practices:

Host multi-pathing—Having a redundant set of paths to the storage area network is critical to protecting the availability of your environment. In this solution, the redundancy is comes from the "Fabric Failover" feature of the dynamic vNICs of Cisco UCS for NFS storage access.

Partition alignment—Partition misalignment can lead to severe performance degradation due to I/O operations having to cross track boundaries. Partition alignment is important both at the NFS level as well as within the guest operating system. Use the vSphere Client when creating NFS datastores to be sure they are created aligned. When formatting volumes within the guest, Windows 2012 aligns NTFS partitions on a 1024KB offset by default.

Use shared storage—In a vSphere environment, many of the features that provide the flexibility in management and operational agility come from the use of shared storage. Features such as VMware HA, DRS, and vMotion take advantage of the ability to migrate workloads from one host to another host while reducing or eliminating the downtime required to do so.

Calculate your total virtual machine size requirements—Each virtual machine requires more space than that used by its virtual disks. Consider a virtual machine with a 20GB OS virtual disk and 16GB of memory allocated. This virtual machine will require 20GB for the virtual disk, 16GB for the virtual machine swap file (size of allocated memory), and 100MB for log files (total virtual disk size + configured memory + 100MB) or 36.1GB total.

Understand I/O Requirements—Under-provisioned storage can significantly slow responsiveness and performance for applications. In a multi-tier application, you can expect each tier of application to have different I/O requirements. As a general recommendation, pay close attention to the amount of virtual machine disk files hosted on a single NFS volume. Over-subscription of the I/O resources can go unnoticed at first and slowly begin to degrade performance if not monitored proactively.

VSPEX VMware Memory Virtualization

VMware vSphere 5.1 has a number of advanced features that help to maximize performance and overall resources utilization. This section describes the performance benefits of some of these features for the VSPEX deployment.

Memory Compression

Memory over-commitment occurs when more memory is allocated to virtual machines than is physically present in a VMware ESXi host. Using sophisticated techniques, such as ballooning and transparent page sharing, ESXi is able to handle memory over-commitment without any performance degradation. However, if more memory than that is present on the server is being actively used, ESXi might resort to swapping out portions of a VM's memory.

For more details about Vsphere memory management concepts, see the VMware Vsphere Resource Management Guide at: http://www.VMware.com/files/pdf/mem_mgmt_perf_Vsphere5.pdf

Virtual Networking

NFS-variant architecture demonstrates use and benefits of Nexus 1000v virtual switching technology. Each B200 M3 blade server and C220 M3 rack server has one physical adapter with two 10 GE links going to fabric A and fabric B for high availability. Cisco UCS VIC 1225 or 1240 presents four virtual Network Interface Cards (vNICs) to the hypervisor, two vNICs per fabric path. In FC-variant, the Cisco UCS VIC 1225 adapter also presents two virtual Host Bus Adapters (vHBAs) to the hypervisor, one per fabric path. The MAC addresses to these vNICs are assigned using MAC address pool defined on the UCS Manager. The vNICs are used in active-active configuration for load-balancing and high-availability. Following are vSphere networking best practices implemented in this architecture:

Separate virtual machine and infrastructure traffic—Keep virtual machine and VMkernel or service console traffic separate. This is achieved by having two vSwitches per hypervisor:

vSwitch (default)—Used for management and vMotion traffic

vSwitch1—Used for Virtual Machine data traffic

Use NIC Teaming—Use two physical NICs per vSwitch, and if possible, uplink the physical NICs to separate physical switches. This is achieved by using two vNICs per vSwitch, each going to different Fabric Interconnects. Teaming provides redundancy against NIC failure, switch (FI or FEX) failures, and in case of UCS, upstream switch failure (due to "End-Host-Mode" architecture).

Enable PortFast on ESX/ESXi host uplinks—Failover events can cause spanning tree protocol recalculations that can set switch ports into a forwarding or blocked state to prevent a network loop. This process can cause temporary network disconnects. Cisco UCS Fabric Extenders are not really Ethernet switches, they are line cards to the Fabric Interconnect, and Cisco UCS Fabric Interconnects run in end-host-mode and avoid running Spanning Tree Protocol. Given this, there is no need to enable port-fast on the ESXi host uplinks. However, it is recommended that you enable portfast on Cisco Nexus 5548UP switches or infrastructure switches that connect to Cisco UCS Fabric Interconnect uplinks for faster convergence of STP in the events of FI reboot or FI uplink flap.

Jumbo MTU for vMotion and storage traffic—This practice is implemented in the architecture by configuring jumbo MTU end-to-end.

VSPEX VMware Storage Virtualization

Disk provisioning on the EMC VNX series requires administrators to choose disks for each of the storage pools.

Storage Layout

The architecture diagram in this section shows the physical disk layout. Disk provisioning on the VNX series is simplified through the use of wizards, so that administrators do not choose which disks belong to a given storage pool. The wizard may choose any available disk of the proper type, regardless of where the disk physically resides in the array.

Figure 13 shows storage architecture for 300 virtual machines on VNX5400 for FC-variant of architecture.

Figure 13 Storage Architecture for 300 VMs on EMC VNX5400

Figure 14 shows storage architecture for 600 virtual machines on VNX5600 for NFS-variant of architecture.

Figure 14 Storage Architecture for 600 VMs on EMC VNX5600

Figure 15 shows storage architecture for 1000 virtual machines on VNX5800 for NFS-variant of architecture.

Figure 15 Storage Architecture for 1000 VMs on EMC VNX5800

Table provides the data stores size for various architectures shown in Figure 13, Figure 14, and Figure 15.

Table 5 Datastores for Different Scale

Parameter
300 VMs
600 VMs
1000 VMs

Storage Array

VNX5400

VNX5600

VNX5800

Disk capacity and type

600 GB SAS

600 GB SAS

600 GB SAS

Number of disks

110

220

360

RAID type

RAID 5 groups

RAID 5 groups

RAID 5 groups

Fast VP Config

6 x 200 GB Flash Drives

10 x 200 GB Flash Drives

16 x 200 GB Flash Drives

Hot spares

4 x 600 GB SAS

1 x 200 GB Flash

8 x 600 GB SAS

1 x 200 GB Flash

12 x 600 GB SAS

1 x 200 GB Flash


The VNX family storage array is designed for five 9s availability by using redundant components throughout the array. All of the array components are capable of continued operation in case of hardware failure. The RAID disk configuration on the array provides protection against data loss due to individual disk failures, and the available hot spare drives can be dynamically allocated to replace a failing disk.

Storage Virtualization

NFS is a cluster file system that provides UDP based stateless storage protocol to access storage across multiple hosts over the network. Each virtual machine is encapsulated in a small set of files and NFS datastore mount points are used for the operating system partitioning and data partitioning.

It is preferable to deploy virtual machine files on shared storage to take advantage of VMware VMotion, VMware High Availability™ (HA), and VMware Distributed Resource Scheduler™ (DRS). This is considered a best practice for mission-critical deployments, which are often installed on third-party, shared storage management solutions.

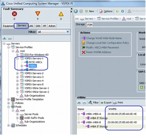
Service Profile Design

This architecture implements following design steps to truly achieve stateless computing on the servers:

Service profiles are derived from service profile template for consistency.

The ESXi host uses following identities in this architecture:

Host UUID

Mac Addresses: one per each vNIC on the server

One WWNN and two WWPN (FC-variant)

All of these identifiers are defined in their respective identifier pools and the pool names are referred in the service profile template.

Local disks are NOT used for booting. Boot policy in service profile template suggests host to boot from the storage devices using FC protocol for both architectures.

Server pool is defined with automatic qualification policy and criteria. Rack servers are automatically put in the pool as and when they are fully discovered by UCS Manager. This eliminates the need to manually assign servers to server pool.

Service profile template is associated to the server pool. This eliminates the need to individually associating service profiles to physical servers.

Given this design and capabilities of UCS and UCS Manager, a new server can be procured within minutes if the scale needs to be increased or if a server needs to be replaced by different hardware. In case, if a server has physical fault (faulty memory, or PSU or fan, for example), using following steps, a new server can be procured within minutes:

Put the faulty server in maintenance mode using vCenter. This would move VMs running on fault server to other healthy servers on the cluster.

Disassociate the service profile from the faulty server and physically remove the server for replacement of faulty hardware (or to completely remove the faulty server).

Physically install the new server and connect it to the Fabric Extenders. Let the new server be discovered by UCS Manager.

Associate the service profile to the newly deployed rack server. This would boot the same ESXi server image from the storage array as what the faulty server was running.

The new server would assume the role of the old server with all the identifiers intact. You can now end the maintenance mode of the ESXi server in vCenter.

Thus, the architecture achieves the true statelessness of the computing in the data-center. If there are enough identifiers in all the id-pools, and if more servers are attached to UCS system in future, more service profiles can be derived from the service profile template and the private cloud infrastructure can be easily expanded. We would demonstrate that blade and rack servers can be added in the same server pool.

Network Availability Design - FC-Variant

Figure 16 shows the logical layout of FC-variant architecture. The following are the key aspects of this solution:

Mix of Cisco UCS B200 M3 and C220 M3 servers are used, managed by UCS Manager.

Fabric A and Fabric B are used with host based FC multi-pathing for high availability

EMC VNX5400 storage array is directly attached to UCS Fabric Interconnects

Two 10GE links between FI and FEX provides enough bandwidth oversubscription for the SMB segment private cloud. The oversubscription can be reduced by adding more 10GE links between FI and FEX if needed by the VMs running on the ESXi hosts.

Two vSwitches are used per host, as discussed in the Virtual Networking design section.

Storage is made highly available by deploying following practices:

VNX storage arrays provide two Storage Processors (SPs): SP-A and SP-B

Fabric Interconnects A and B are connected to each SP-A and SP-B.

Port-channels or port-aggregation is not implemented or required in this architecture.

Storage Processors are always in the active/active mode; if the target cannot be reached on SAN-A, server can access the LUNs through SAN-B and storage-processor inter-link.

On hosts, boot order lists vHBA on both fabrics for high-availability.

Figure 16 Logical Layout of FC-Variant Architecture

Network Availability Design - NFS-Variant

Following figure demonstrates logical layout of the architecture. Following are the key aspects of this solution:

Mix of Cisco UCS B200 M3 and C220 M3 servers are used, managed by UCS Manager

Cisco Nexus 1000v distributed virtual switch is used for virtual switching

vNICs on fabric A and fabric B are used for NFS based access high-availability

vPC is used between Nexus 5548UP and UCS FIs for high availability

vPC and port-aggregation is used between Nexus 5548UP and VNX storage for high availability

Two 10GE links between FI and FEX provides enough bandwidth oversubscription for the private cloud. The oversubscription can be reduced by adding more 10GE links between FI and FEX if needed by the VMs running on the ESXi hosts.

Storage is made highly available by deploying following practices:

FC access for booting the hypervisor images in the NFS-variant of architecture is exactly same as the FC-variant. Only difference is - the VMs are stored on the NFS mount servers in the NFS-variant of architecture.

VNX storage arrays provide two Storage Processors (SPs): SP-A and SP-B for FC and two Data Movers (DMs): DM-2 and DM-3 for NFS.

Both Nexus 5548UP switches (A and B) are connected to both Storage Processors (over FC) and Data Movers (over Ethernet), however, a given FI connects to the same port on each SP. FI-A connects to "eth10" port of SP-A and SP-B, while FI-B connects to "eth11" port of SP-A and SP-B.

vPC on Nexus 5548UP switches and port-aggregation on VNX storage arrays for high availability of NFS servers

Data Movers are always in the active/stand-by mode; the L2 links are up on both DMs, LACP would be down on the stand-by DM.

If a single link on port-channel fails, the other link would bear all the load. If the whole Data Mover fails, then the standby DM takes over the role of active DM.

Figure 17 Logical Layout of NFS-Variant Architecture

Jumbo MTU

Jumbo MTU (size 9000) is used for following two types of traffic in this architecture:

NFS Storage access

vMotion traffic

Both of these traffic types are "bulk transfer" traffic, and larger MTU significantly improves the performance. Jumbo MTU must be configured end-to-end to ensure that IP packets are not fragmented by intermediate network nodes. Following is the checklist of the end-points where the jumbo MTU needs to be configured:

1. Ethernet ports on VNX Storage Processors

2. System QoS classes in Nexus 5548UP switches

3. System QoS classes in UCS Manager

4. vNICS in service profiles

5. Nexus 1000v switch or vSwitches on the ESXi hosts

6. VM-Kernel ports used for vMotion and storage access on the ESXi hosts

Sizing Guidelines

In any discussion about virtual infrastructures, it is important to first define a reference workload. Not all servers perform the same tasks, and it is impractical to build a reference that takes into account every possible combination of workload characteristics.

Defining the Reference Workload

To simplify the discussion, we have defined a representative customer reference workload. By comparing your actual customer usage to this reference workload, you can extrapolate which reference architecture to choose.

For the VSPEX solutions, the reference workload was defined as a single virtual machine. This virtual machine has the characteristics shown in Table 4.

This specification for a virtual machine is not intended to represent any specific application. Rather, it represents a single common point of reference to measure other virtual machines.

Applying the Reference Workload

When considering an existing server which will move into a virtual infrastructure, you have the opportunity to gain efficiency by right-sizing the virtual hardware resources assigned to that system.

The reference architectures create a pool of resources sufficient to host a target number of reference virtual machines as described above. It is entirely possible that customer virtual machines may not exactly match the specifications above. In that case, you can say that a single specific customer virtual machine is the equivalent of some number of reference virtual machines, and assume that number of virtual machines have been used in the pool. You can continue to provision virtual machines from the pool of resources until it is exhausted. Consider these examples:

Example 1 Custom Built Application

A small custom-built application server needs to move into this virtual infrastructure. 
The physical hardware supporting the application is not being fully utilized at present. A 
careful analysis of the existing application reveals that the application can use one 
processor, and needs 3GB of memory to run normally. The IO workload ranges between 4 IOPS 
at idle time to 15 IOPS when busy. The entire application is only using about 30GB on 
local hard drive storage.
Based on these numbers, following resources are needed from the resource pool:
- CPU resources for one VM
- Memory resources for two VMs
- Storage capacity for one VM
- IOPS for one VM
In this example, a single virtual machine uses the resources of two of the reference VMs. 
Once this VM is deployed, the solution's new capability would be 298 VMs.

Example 2 Point of Sale System

The database server for a customer's point-of-sale system needs to move into this virtual 
infrastructure. It is currently running on a physical system with four CPUs and 16GB of 
memory. It uses 200GB storage and generates 200 IOPS during an average busy cycle.
The following resources that are needed from the resource pool to virtualize this 
application:
- CPUs of four reference VMs
- Memory of eight reference VMs
- Storage of two reference VMs
- IOPS of eight reference VMs
In this case the one virtual machine uses the resources of eight reference virtual 
machines. Once this VM is deployed, the solution's new capability would be 292 VMs.

Example 3 Web Server

The customer's web server needs to move into this virtual infrastructure. It is currently 
running on a physical system with two CPUs and 8GB of memory. It uses 25GB of storage and 
generates 50 IOPS during an average busy cycle.
The following resources that are needed from the resource pool to virtualize this 
application:
- CPUs of two reference VMs
- Memory of four reference VMs
- Storage of one reference VMs
- IOPS of two reference VMs
In this case the virtual machine would use the resources of four reference virtual 
machines. Once this VM is deployed, the solution's new capability would be 296 VMs.

Example 4 Decision Support Database

The database server for a customer's decision support system needs to move into this 
virtual infrastructure. It is currently running on a physical system with 10 CPUs and 48GB 
of memory. It uses 5TB of storage and generates 700 IOPS during an average busy cycle.
The following resources that are needed from the resource pool to virtualize this 
application:
- CPUs of ten reference VMs
- Memory of 24 reference VMs
- Storage of 52 reference VMs
- IOPS of 28 reference VMs
In this case the one virtual machine uses the resources of 52 reference virtual machines. 
If this was implemented on a resource pool for 300 virtual machines, there are 248 virtual 
machines of capability remaining in the pool.

Summary of Example

The four examples show the flexibility of the resource pool model. In all the four cases the workloads simply reduce the number of available resources in the pool. If all four examples were implemented on the same virtual infrastructure, with an initial capacity of 300 virtual machines they can all be implemented, leaving the capacity of 236 reference virtual machines in the resource pool.

In more advanced cases, there may be tradeoffs between memory and I/O or other relationships where increasing the amount of one resource, decreases the need for another. In these cases, the interactions between resource allocations become highly complex, and are out of the scope of this document. However, when a change in the resource balance is observed, and the new level of requirements is known; these virtual machines can be added to the infrastructure using the method described in the above examples.

VSPEX Configuration Guidelines

This sections provides the procedure to deploy the Cisco solution for EMC VSPEX VMware architecture.

Follow these steps to configure the Cisco solution for EMC VSPEX VMware architectures:

1. Pre-deployment tasks

2. Connect network cables

3. Configure Cisco Nexus 5548UP switches (NFS-variant only)

4. Prepare Cisco UCS FIs and configure Cisco UCS using UCS Manager

5. Configure data stores for ESXi images

6. Install VMware ESXi servers and vCenter infrastructure.

7. Install and configure vCenter server

8. Install Cisco Nexus 1000v VMS VM (NFS-variant only)

9. Configure storage for VM data stores, install and instantiate VMs through vCenter

10. Test the installation

These steps are described in detail in the following sections.

Pre-deployment Tasks

Pre-deployment tasks include procedures that do not directly relate to environment installation and configuration, but whose results will be needed at the time of installation. Examples of pre-deployment tasks are collection of hostnames, IP addresses, VLAN IDs, license keys, installation media, and so on. These tasks should be performed before the customer visit to decrease the time required onsite.

Gather documents—Gather the related documents listed in the Preface. These are used throughout the text of this document to provide detail on setup procedures and deployment best practices for the various components of the solution.

Gather tools—Gather the required and optional tools for the deployment. Use Table 6 to confirm that all equipment, software, and appropriate licenses are available before the deployment process.

Gather data—Collect the customer-specific configuration data for networking, naming, and required accounts. Enter this information into the Customer Configuration Data Sheet for reference during the deployment process.

Table 6 Customer Specific Configuration Data

Requirement
Description
Reference

Hardware

Cisco UCS B200M3 or C220M3 servers to host virtual machines

See the corresponding product documentation

Cisco UCS 5108 Blade Server Chassis

Cisco Nexus 2232PP Fabric Extender

Cisco UCS 6248UP Fabric Interconnect

VMware vSphere™ 5.1 server to host virtual infrastructure servers

Note This requirement may be covered in the existing infrastructure

Cisco Nexus switches: Two Cisco Nexus 5548UP Switches for high availability

EMC VNX storage: Multiprotocol storage array with the required disk layout as per architecture requirements

Software

Cisco Nexus 1000v VSM and VEM installation media

See the corresponding product documentation

VMware ESXi™ 5.1 installation media

VMware vCenter Server 5.1 installation media

EMC VSI for VMware vSphere: Unified Storage Management - Product Guide

EMC VSI for VMware vSphere: Storage Viewer—Product Guide

Microsoft Windows Server 2012 installation media (suggested OS for VMware vCenter)

Microsoft SQL Server 2008 R2 SP1

Note This requirement may be covered in the existing infrastructure

Licenses

VMware vCenter 5.1 license key

Consult your corresponding vendor obtain license keys

VMware ESXi 5.1 license keys

Microsoft SQL Server license key

Note This requirement may be covered in the existing infrastructure


Customer Configuration Data

To reduce the onsite time, information such as IP addresses and hostnames should be assembled as part of the planning process.

The section Customer Configuration Data Sheet provides tabulated record of relevant information (to be filled at the customer's end). This form can be expanded or contracted as required, and information may be added, modified, and recorded as the deployment progresses.

Additionally, complete the VNX Series Configuration Worksheet, available on the EMC online support website, to provide the most comprehensive array-specific information.

Connect Network Cables

See the Cisco Nexus 5548UP, UCS FI, FEX, Blade server chassis, B-series and C-series server and EMC VNX storage array configuration guide for detailed information about how to mount the hardware on the rack. Following diagrams show connectivity details for the VSPEX VMware architecture covered in this document.

Connectivity for FC-Variant:

As shown in the following figure, there are four major cabling sections in this architecture:

Cisco UCS Fabric Interconnects to EMX storage array - Fibre Channel links (shown in yellow)

Cisco Fabric Interconnects to Cisco UCS Fabric Extenders links (shown in blue)

Cisco UCS Fabric Extenders to Cisco UCS C220 M3 Server links (shown in green)

Infrastructure connectivity (not shown)

Figure 18 Detailed Connectivity Diagram of the FC-Variant Architecture

Figure 19 elaborates the detailed cable connectivity for the architecture.

Figure 19 Connectivity Details of FC-Variant Architecture

Connectivity for NFS-Variant

As shown in the following figure, there are four major cabling sections in this architecture:

Cisco UCS Fabric Interconnects to EMC storage array - 10G Ethernet links (shown in yellow)

Cisco UCS Fabric Interconnects to Cisco UCS Fabric Extenders links (shown in blue)

Cisco UCS Fabric Extenders to Cisco UCS C220 M3 Server links (shown in green)

Infrastructure connectivity (not shown)

Figure 20 Detailed Connectivity Diagram of the NFS-Variant Architecture

Figure 21 elaborates the detailed cable connectivity for the architecture.

Figure 21 Ethernet Cable Connectivity Details of NFS-Variant Architecture

Figure 22 FC Cable Connectivity Details for NFS-Variant Architecture

By connecting all the cables as outlined above, and you would be ready to configure Cisco Nexus 5548UP Switch, EMC VNX Series Storage Array and Cisco UCS Managaer.

Configuring Cisco Nexus Switches

This section explains switch configuration needed for the Cisco solution for EMC VSPEX VMware architectures. For information on configuring password, and management connectivity, see Cisco Nexus 5000 Series Configuration Guide.

Configure Global VLANs and VSANs

Figure 23 shows how to configure VLAN on a switch.

Figure 23 Creating VLAN

Following VLANs in Table 7 need to be configured on both switches A and B in addition to your application specific VLANs:

Table 7 Configured VLANS on Switch A and B

VLAN Name
Description

Storage

VLAN to access storage array from the servers over NFS

vMotion

VLAN for virtual machine vMotion

Infra

Management VLAN for vSphere servers to reach vCenter management plane

VM-Data

VLAN for the virtual machine (application) traffic (can be multiple VLANs)


For actual VLAN IDs of your deployment, see Customer Configuration Data Sheet.

We have used one VSAN in this solution. Table 8 gives the VSAN name and the description.

Table 8 Configured VSAN To Access Storage Array

VSAN Name
Description

Storage

VSAN to access storage array from the servers over fibre channel


For actual VSAN ID of your deployment, see Customer Configuration Data Sheet.

Figure 24 and Figure 25 show the creation of VSAN and assigning VSAN to the fibre channel interface.

Figure 24 Creating VSAN

After creating the VSAN. VSAN membership is assigned, and the peer interfaces on the links need to be configured properly, a healthy fibre channel port is shown in Figure 25.

Figure 25 Assigned VSAN Membership

It is also crucial to enable NPIV feature on the Cisco Nexus 5548UP switches. Figure 26 show how to enable NPIV feature on Nexus 5548UP switches.

Figure 26 Enabling Npiv Feature On Cisco Nexus Switches

Configuring Virtual Port Channel (vPC)

Virtual port-channel effectively enables two physical switches to behave like a single virtual switch, and port-channel can be formed across the two physical switches. Following are the steps to enable vPC:

1. Enable LACP feature on both switches.

2. Enable vPC feature on both switches.

3. Configure a unique vPC domain ID, identical on both switches.

4. Configure mutual management IP addresses on both the switches and configure peer-gateway as shown in Figure 27.

Figure 27 Configuring Peer-Gateway

5. Configure port-channel on the inter-switch links. Configuration for these ports is shown in Figure 28. Ensure that "vpc peer-link" is configured on this port-channel.

Figure 28 Configured VPC Peer-link on Port-Channel

6. Add ports with LACP protocol on the port-channel using "channel-group 1 mode active" command under the interface sub-command.

7. Verify vPC status using show vPC command. Successful vPC configuration is shown in Figure 29.

Figure 29 Window Showing Successful vPC Configuration

Configuring Port-Channels Connected to Cisco UCS Fabric Interconnects

Interfaces connected to the fabric interconnects need to be in the trunk mode. Storage, vMotion, infra, and application VLANs are allowed on this port. From the switch side, interfaces connected to Cisco UCS FI-A and Cisco UCS FI-B are in a vPC, and from the FI side the links connected to Cisco Nexus 5548UP A and B switches are in LACP port-channels. Ensure that you give a right description for each port and port-channel on the switch for better diagnosis in case of any problem. Figure 30 shows the configuration commands.

Figure 30 Port-channel Configuration

Configuring Storage Connectivity

From each switch one link connects to each storage processor on the VNX storage array. A virtual port-channel is created for the two links connected to a single storage processor, but connected to two different switches. In this example configuration, links connected to the storage processor A (SP-A) of VNX storage array are connected to Ethernet port 1/26 on both the switches and links connected to the storage processor B (SP-B) are connected to Ethernet port 1/25 on both the switches. A virtual port-channel (id 26) is created for the Ethernet port 1/26 on both the switches and another virtual port-channel (id 25) is created for the Ethernet port 1/25 on both the switches.


Note The ports are in the access mode since only storage VLAN is required on these ports.


Figure 31 shows the configuration on the port-channels and interfaces.

Figure 31 Configuration of Port-channel and Interfaces

Configuring Ports Connected To Infrastructure Network

Port connected to infrastructure network need to be in trunk mode, and they require at least infrastructure VLAN, N1k control and packet VLANs at the minimum. You may require enabling more VLANs as required by your application domain. For example, Windows virtual machines may need to access to active directory / DNS servers deployed in the infrastructure network. You may also want to enable port-channels and virtual port-channels for high availability of infrastructure network.

Verify VLAN and Port-channel Configuration

At this point of time, all ports and port-channels are configured with necessary VLANs, switchport mode and vPC configuration. Validate this configuration using the "show vlan", "show port-channel summary" and "show vpc" commands as shown in Figure 32.


Note The ports will be "up" only after the peer devices are configured properly, so you should revisit this subsection after configuring the EMC VNX storage array and Cisco UCS fabric interconnects.


Figure 32 Validating Created Port-Channels with VLANs

show vlan command can be restricted to a given VLAN or set of VLANs as shown in Figure 32. Ensure that on both switches, all required VLANs are in "active" status and right set of ports and port-channels are part of the necessary VLANs.

Port-channel configuration can be verified using "show port-channel summary" command. Figure 33 shows the expected output of this command.

Figure 33 Verifying Port-Channel Configuration

In this example, port-channel 1 is the vPC peer-link port-channel, port-channels 25 and 26 are connected to the storage arrays and port-channels 18 and 19 are connected to the Cisco UCS FI A and B. Make sure that the state of the member ports of each port-channel is "P" (Up in port-channel).


Note The port may not show "up" if the peer ports are not configured properly.


Common reasons for port-channel port being down are:

Port-channel protocol mis-match across the peers (LACP v/s none)

Inconsistencies across two vPC peer switches. Use "show vpc consistency-parameters {global | interface {port-channel | port} <id>} command to diagnose such inconsistencies.

vPC status can be verified using "show vpc" command. Example output is shown in Figure 34.

Figure 34 Verifying VPC Status

Ensure that the vPC peer status is "peer adjacency formed ok" and all the port-channels, including the peer-link port-channel status are "up", except one of the two port-channels connected to the storage array as explained before.

Configuring QoS

The Cisco solution for the EMC VSPEX VMware architectures require MTU to be set at 9216 (jumbo frames) for efficient storage and vMotion traffic. MTU configuration on Cisco Nexus 5000 fall under global QoS configuration. You may need to configure additional QoS parameters as needed by the applications. For more information on the QoS configuration, see Cisco Nexus 5000 Series Configuration Guide.

To configure jumbo MTU on the Cisco Nexus 5000 series switches, follow these steps on both switch A and B:

1. Create a policy map named "jumbo-mtu".

2. As we are not creating any specific QoS classification, set 9216 MTU on the default class.

3. Configure the system level service policy to the "jumbo-mtu" under the global "system qos" sub-command.

4. NFS traffic flowing from storage array to fabric interconnect need to be marked with Ethernet Class of Service (CoS) 5 for proper classification at the fabric interconnect. Use the "untagged cos 5" command at the port-channels connected to the storage arrays.

Figure 35 shows the exact Cisco Nexus CLI for the steps mentioned above.

Figure 35 Configuring MTU on Cisco Nexus Switches


Note Figure 35 shows the NX-OS interface range CLI to configure multiple interfaces at the same time.


Prepare UCS FIs and configure UCS Manager

Configure UCS FIs and UCS Manager can be subdivided in to following segments:

1. Initial Configuration of Cisco UCS FIs

2. Configuration for Server Discovery

3. Upstream/ Global Network Configuration

4. Configure Identifier Pools

5. Configure Server Pool and Qualifying Policy

6. Configure Service Profile Template

7. Instantiate Service Profiles from the Service Profile Template

Following subsections provided details on each of the steps mentioned above.

Initial Configuration of Cisco UCS FIs

At this point of time, the Cisco UCS FIs, FEX, and Blade Servers or Rack Servers must be mounted on the rack and appropriate cables must be connected. Two 100 Mbps Ethernet cables must be connected between two FIs for management pairing. Two redundant power supplies are provided per FI, it is highly recommended that both the power supplies are plugged in, ideally drawing power from two different power strips. Connect mgmt0 interfaces of each FI to the infrastructure network, and put the switch port connected to FI in access mode with access VLAN as management VLAN.

To perform initial FI configuration, follow these steps:

1. Attach RJ-45 serial console cable to the first FI, and connect the other end to the serial port of laptop. Configure password for the "admin" account, fabric ID "A", UCS system name, management IP address, subnet mask and default gateway and cluster IP address (or UCS Manager Virtual IP address), as the initial configuration script walks you through the configuration. Save the configuration, which will take you to UCS Manager CLI login prompt.

Figure 36 Initial Configurations of Cisco UCS Fabric Interconnect

2. Now disconnect the RJ-45 serial console from the FI that you just configured and attach it to the other FI. Other FI would detect that its peer has been configured, and will prompt to just join the cluster. Only information you need to provide is the FI specific management IP address, subnet mask and default gateway. Save the configuration.

Figure 37 Configuring Peer a Fabric Interconnect

3. Once initial configurations on both FIs are completed, you can disconnect the serial console cable. Now, UCS Manager will be accessible through web interface (https://<ucsm-virtual-ip>/) or SSH. Connect to UCS Manager using SSH, and see HA status. As there is common device connected between two FIs (a rack server or blade server chassis), the status shows as "HA NOT READY", but you must see both FI A and FI B in "Up" state as shown Figure 38.

Figure 38 Cisco UCS Fabric Interconnect - Cluster State

Configuration for Server Discovery

All the Ethernet ports of FIs are unconfigured and shutdown by default. You need to classify these ports as server facing ports, directly attached storage array facing ports, and uplink ports.

To configure the ports for proper server auto-discovery, follow these steps:

1. To configure chassis discovery policy that specifies server side connectivity, using a web browser, access the UCS Manager from the management virtual IP address and download the Java applet to launch UCS Manager GUI. Click Equipment tab in the left pane, and then Policies tab in the right pane. In Chassis Discovery Policy, For Actions field choose 2 Link. Two links represent the two 10 GE links that are connected between FI and FEX per fabric. Also, change Link Grouping Preference to Port Channel for better bandwidth utilization and link level high-availability as shown in Figure 39. Save the changes.

Figure 39 Configuring Chassis Discovery Policy

2. Next, identify ports connected to the Chassis or FEX per FI basis. Click the Equipment tab, expand Fabric Interconnects, choose an FI, for example, Fabric Interconnect A, click Unconfigured Ethernet Ports, and select the two ports connected to the FEX-A. Right-click, and choose Configure as Server Port. Click Yes on the confirmation pop-up window.

Figure 40 Configuring Ethernet Ports as Server Ports

3. Repeat step 2 for the other FI as well.

4. Once server ports are configured on both FIs, the Chassis or FEX auto-discovery gets started. In case of FEX, after the deep discovery of FEX is complete, you will see two Fabric Extenders in the Equipment tab with overall status shown as Operable.

Figure 41 Overall Status of FEX After Auto-Discovery

Similarly, if server ports are connected to the chassis, you will see that the chassis is fully discovered, with all its IOMs, fans, power supplies and so on.

Figure 42 Overall Status of Chassis After Auto-Discovery

5. After the Chassis and FEX auto-discovery, the Blade Server and Rack Server auto-discovery will get started respectively. As and when the servers are discovered, you will see them getting added in the Equipment tab with overall status shown as Unassociated and availability state as Available, and discovery state as Complete.

Figure 43 Overall Status of Rack Servers After Discovery

Similarly, a Blade Server's status is shown in Figure 44.

Figure 44 Overall Status of Blade Servers After Discovery

6. Once all the servers are discovered, you can see the summary of all of them by choosing Equipment tab > Rack-Mounts > Servers as shown below.

Figure 45 Summary of Rack Servers After the Discovery

Or, in case of Blade Servers, you can see the summary by choosing Equipment tab > Chassis > Chassis <id> > Servers.

Figure 46 Summary of Blade Servers After the Discovery

Upstream/ Global Network Configuration

This subsection lists a few upstream/ global network configuration:

1. Move to FC switching mode (FC-variant only)

2. Uplink VLAN configuration

3. Uplink VSAN configuration (NFS-variant only)

4. Appliance VSAN configuration (FC-variant only)

5. Configure uplink ports

6. Configure universal ports as FC ports

7. Configure FC uplink ports (NFS-variant only)

8. Configure FC appliance ports (FC-variant only)

9. Configure FC Zoning policies (FC-variant only)

10. Configure QoS classes and QoS policy for jumbo MTU

To configure upstream/ global network, follow these steps:

1. (FC-variant only) From the Equipment tab, select and right-click on Fabric Interconnect A, and choose Set FC Switching Mode.

Figure 47 Setting FC Switching Mode on Fabric A for FC-Variant

2. (FC-variant only) You might see a warning message that Fabric Interconnects need to be restarted as a result of this action. Click Yes. Both the FIs will reboot (first the secondary FI and then the primary FI). This action is traffic disruptive, so make sure that you perform this operation during maintenance window, if you are working in a production environment.

3. From the LAN tab, expand LAN > LAN Cloud, and right-click on VLANs, and choose Create VLANs.

Figure 48 Creating VLANs

4. Enter the name of the VLAN and assign the VLAN ID. Keep the VLAN as default with the option Common/Global.

Figure 49 VLAN Details for Creating VLAN

5. Click Ok and deploy the VLAN. Repeat this steps for vSphereMgmt, VM-Data and vMotion VLANs. For NFS-variant, create the Storage VLAN.

6. (NFS-variant only) NFS-variant of the architecture uses NFS for VM data access, but still uses FC SAN boot for the hypervisors. In the SAN tab, expand SAN Cloud, and right-click on VSANs. Choose Create VSAN.

Figure 50 Creating VSAN for NFS-Variant

7. (NFS-variant only) Enter a VSAN name in the Name field and provide VSAN ID and its corresponding FCoE VLAN ID. FCoE VLAN ID should not have conflict with any of the VLANs configured before. Keep the FC zoning disabled (default setting).

Figure 51 VSAN Details for Creating VSAN

8. (FC-variant only) Click the SAN tab, and expand Storage Cloud, and right-click on VSANs. Choose Create Storage VSAN.

Figure 52 Creating Storage VSAN for FC-Variant

9. (FC-variant) Enter the VSAN name in the Name field, enable FC zoning and provide VSAN ID and its corresponding FCoE VLAN ID. FCoE VLAN ID should not have conflict with any of the VLANs configured before.

Figure 53 VSAN Details for Creating Storage VSAN

10. To configure Uplink ports connected to the infrastructure network, click the Equipment tab, expand Fabric Interconnects, choose a particular FI, expand Expansion Module 2 (this may vary depending on which port you have chosen as uplink port), right-click on the Ethernet port, and choose Configure as Uplink Port. Repeat this step for all the uplink ports on each FI.

Figure 54 Configuring Ethernet Ports as Uplink Ports

11. Cisco UCS 6248UP Fabric Interconnects have Universal Ports. The physical ports are 10G Ethernet ports by default, but can be converted in to Fibre-Channel ports as well. We need the FC connectivity to EMC VNX storage array at least for SAN boot. For that, some of the ports need to be converted to FC ports. We can convert ports from expansion module into FC port. For that, click Equipment tab, expand Fabric Interconnects and click Fabric Interconnect A. In the right pane, click Configure Unified Ports. Click Yes, in the warning window.

Figure 55 Configuring Ethernet Ports as FC Ports for Storage Connectivity

12. In the Configure Unified Ports wizard, click Configure Expansion Module Ports.

Figure 56 Configuring Expansion Module Ports

13. Move the slider to the middle of the bar as shown in Figure 57. Make sure that the ports 2/9 to 2/15 are showing as FC Uplink. Click Finish. A warning message window pops up to restart FIs. Click OK.

Figure 57 Verifying FC Upink on Ports 9 to 15

14. Once the FI is rebooted, repeat steps 12, 13 and 14 on FI-B.

15. (NFS-variant only) Click the SAN tab, expand SAN Cloud > Fabric A > Uplink FC Interfaces, and choose the FC interface. Change the VSAN to the Storage VSAN that was created in steps 6 and 7 and click Save Changes.

Figure 58 Selecting Storage VSAN for NFS-Variant

16. (FC-variant only) Physical FC ports further need to be classified as FC storage ports for directly attached storage array. Click the Equipment tab, expand Fabric Interconnect > Fabric Interconnect A > Expansion Module 2 > FC Ports and select each of the FC port and on the right plane, click Configure as FC Storage port.

Figure 59 Configuring FC Port as FC Storage Port for FC-Variant

17. (FC-variant only) Make sure that the port are up. From the VSAN drop down list, select the Storage VSAN configured in steps 9 and 10, and click Save Changes.

Figure 60 Selecting Storage VSAN for FC-Variant

18. (FC-variant only) At this point of time, EMC VNX storage array will do Fibre Channel flogi into the FIs. Using the WWPN of the VNX storage array, we can carve out the zoning policy on the FI. Use SSH connection to the UCS Manager Virtual IP address, and issue connect nxos a command. In the read-only NX-OS shell, issue show flogi database command and note down the WWPN of the storage array.

Figure 61 Port Name (WWPN) of the Storage Array

19. (FC-variant only) In UCS Manager GUI, click the SAN tab, expand SAN > Policies > root, and right-click the Storage connection policies, and choose Create Storage Connection Policy.

Figure 62 Creating Storage Connection Policy

20. (FC-variant only) Enter the name Fabric-A in the name field and optional description. Choose Single Initiator Multiple Targets as the Zoning Type. Click to add a new FC Target Endpoint.

Figure 63 Details for Creating Storage Connection Policy for FC-Variant

21. (FC-variant only) Copy the WWPN from the show flogi database output from step 18 and paste it in the WWPN field. Provide optional description, click the radio button Path A and for VSAN choose Storage VSAN from the drop-down list.

Figure 64 Creating FC Target Endpoint for Fabric A

22. (FC-variant only) Similarly, add the second FC target endpoint for fabric A and click OK.

Figure 65 Adding Second FC Target Endpoint for Fabric A

23. (FC-variant only) Repeat steps 18 to 22 for Fabric B as well. The end result should look similar to Figure 66.

Figure 66 FC Target Endpoints on Fabric A and Fabric B

24. The next global configuration task is QoS configuration. Click the LAN tab, expand LAN > LAN Cloud, and choose QoS System Class. Check the check box next to Platinum for setting the priority, and set MTU to 9216. Keep other configuration as default and save the configuration.

Figure 67 Configuring QoS

25. From the LAN tab, expand LAN > Policies > root, and choose Create QoS Policy.

Figure 68 Creating QoS Policy

26. Create a QoS policy with name jumboMTU and for the Priority field choose Platinum from the drop-down list. Click OK to save the configuration.

Configure Identifier Pools

In this section, we would configure following identifier pools used by service profile:

1. Server UUID pool

2. MAC address pool

3. WWN pool

4. Management IP address pool

To configure pools mentioned above, follow these steps:

1. From the Servers tab, expand Servers > Pools > root, and right-click on UUID Suffix pools and click Create UUID Suffix Pool.

Figure 69 Creating UUID Suffix Pool

2. Enter the name and description to the UUID suffix pool. Keep other configuration as default.

Figure 70 Details for Creating UUID Suffix Pool

3. Click to add UUID block.

Figure 71 Adding UUID Block

4. Specify the beginning of the UUIDs, and have a large size of UUID block to accommodate future expansion.

Figure 72 Specifying Block Size

5. Click OK and then Finish to deploy UUID pool.

6. Click the LAN tab, expand LAN > Pools > root, right-click on MAC Pools and select Create MAC Pool.

Figure 73 Creating MAC Pool

7. Enter the name and description for MAC pool and click Next.

Figure 74 Details for Creating MAC Pool

8. Click to add MAC pool block.

Figure 75 Adding MAC Address

9. Enter the initial MAC address and size of the block. As always, provide large number of MAC addresses to accommodate future expansion. We will require 6 MAC addresses per server.

Figure 76 Specifying MAC Address Block

10. Click OK and Finish to complete configuration.

11. From the SAN tab, expand SAN > Pools > root, right-click on WWxN Pools, and choose Create WWxN Pool.

Figure 77 Creating WWxN Pool

12. Enter name, and description for WWxN and choose 3 Ports per Node from the drop-down list for max ports.

13. Click to add a block of WWxN IDs.

Figure 78 Adding WWxN Block

14. Enter first WWN IDs and sufficiently large number of block size. Click OK and Finish.

Figure 79 Specifying WWxN Block Size

15. Next is creation of the management IP address block for KVM access of the servers. The default pool for server CIMC management IP addresses are created with the name ext-mgmt. From the LAN tab, expand LAN > Pools > root > IP Pools > IP Pool ext-mgmt, and click the Create Block of IP addresses link in the right pane.

Figure 80 Creating IP Address Block

16. Enter the initial IP address, size of the pool, default gateway and subnet mask. Click OK to deploy the configuration. IP addresses will be assigned to various Rack-Mount server CIMC management access from this block.

Figure 81 Specifying the IP address Block Size

Configure Server Pool and Qualifying Policy

Creation and policy based auto-population of server pool can be sub-divided into the following tasks:

1. Creation of server pool

2. Creation of server pool policy qualification

3. Creation of server pool policy

Follow these steps to complete the three tasks mentioned above:

1. From the Servers tab, expand Servers > Pools > root, right-click on Server Pools and choose Create Server Pool.

Figure 82 Creating Server Pools

2. Enter the name of the server pool in the Name field, and click Next.

Figure 83 Entering Details in the Create Server Pool Wizard

3. Click Finish to create the empty server pool. We would add the compute resources to this pool dynamically, based on policy.

Figure 84 Adding Servers in the Create Server Pool Wizard

4. From the Servers tab, expand Servers > Policies > root, right-click on Server Pool Policy Qualifications and choose Create Server Pool Policy Qualification.

Figure 85 Creating Server Pool Policy Qualification

5. Enter a name for the server policy qualification criterion in the Name field. In the left pane under Actions choose Create Memory Qualifications.

Figure 86 Creating Memory Qualification

6. Set the minimum RAM capacity as 64GB RAM for the pool qualification criterion. Click OK twice to create the qualification.


Note This is just an example criterion, you can choose a criterion that suites your requirement.


Figure 87 Specifying Minimum RAM Capacity for Memory Qualification

7. From the Servers tab, expand Servers > Policies > root, right-click on Server Pool Policies and choose Create Server Pool Policy.

Figure 88 Creating Server Pool Policy

8. Enter a name and description to the server pool policy. Choose recently created Target Pool and Qualification. Click OK to deploy the configuration.

Figure 89 Details for Creating Server Pool Policy

9. If you go back to the server pool created in step 1 above and click the Servers tab on right pane, you will see that all the compute resources that meet the qualification criteria are dynamically added to the server pool. Figure 90 shows the screen capture taken from the FC-variant of the architecture, where combination of Cisco UCS B200M3 Blade Servers and Cisco UCS C220M3 Rack Servers are used to share the workload. This architecture showcases the form-factor independent architecture with unified managed using UCS Manager.

Figure 90 Qualified Compute Resources Automatically Added to the Server Pool

Configure Service Profile Template

At this point, we are ready to create service profile template, from which we can instantiate individual service profiles later.

To create service profile template, follow these steps:

1. From the Servers tab. Expand Servers > Service Profile Templates, right-click on service profile templates and choose Create Service Profile Template.

Figure 91 Creating Service Profile Template

2. Enter the service profile template name in the name field, keep the type as Initial Template, and choose UUID pool for UUID assignment.

Figure 92 Creating Service Profile Template - Entering Details

3. Click the Expert radio button for configure LAN connectivity. Click to create a vNIC.

Figure 93 Creating Service Profile Template - LAN Configuration Details

4. Create a system vNIC for fabric A. Enter system-A as the vNIC name, choose the MAC pool created in section D, click the radio button fabric A for fabric ID, check the check boxes vMotion and vSphereMgmt VLANs with vSphereMgmt as native VLAN. For MTU enter 9000, for Adapter Policy field, choose VMware and choose jumboMTU for the QoS Policy field.

Figure 94 Creating a System vNIC

5. Similarly, create one more vNIC with exact same properties on fabric B.

6. (NFS-variant only) Create two more vNICs similar to steps 3, 4 and 5 for NFS server access. Enter the names Storage-A and Storage-B for vNICs on fabric A and B respectively, choose only Storage VLAN and mark it as native VLAN and choose VMware and jumboMTU for adapter policy and QoS policy respectively.

7. Finally, create a vNIC for VM data traffic. Enter data-A for vNIC name, same MAC address pool name, Fabric A for Fabric ID, VM-Data as native VLAN, and VMware as adapter policy.

Figure 95 Creating vNIC for VM Data Traffic

8. Similarly, create one more vNIC for Fabric B for VM data traffic. Table 9 summarizes all the vNICs created on the service profile.

Table 9 Summary of all the vNICs created on the service profile

vNIC Name
MAC address assignment
VLANs
Native VLAN
Fabric
MTU
Adapter Policy
QoS Policy

System-A

MAC pool

vSphereMgmt, vMotion

vSphereMgmt

A

9000

VMware

jumboMTU

System-B

MAC pool

vSphereMgmt, vMotion

vSphereMgmt

B

9000

VMware

jumboMTU

Storage-A*

MAC pool

Storage

Storage

A

9000

VMware

jumboMTU

Storage-B*

MAC pool

Storage

Storage

B

9000

VMware

jumboMTU

Data-A

MAC pool

VM-Data

VM-Data

A

1500

VMware

-

Data-B

MAC pool

VM-Data

VM-Data

B

1500

VMware

-


*Storage vNICs are created for NFS-variant only

9. In the Storage window, click the Expert radio button for SAN connectivity and choose the option VSPEX-WWNs for WWNN pool from the drop-down list. Click to add vHBA.

Figure 96 Creating Service Profile Template - Storage Configuration Details

10. Enter the vHBA name as vHBA-A in the Name field, Choose the WWPN assignment as Derived from the drop-down list, click the A radio button for Fabric ID, choose VSAN as Storage VSAN from the drop-down list, and choose the Adapter policy as VMWare. Click OK to deploy the vHBA.

Figure 97 Creating vHBA on Fabric A

11. Repeat step 11 for vHBA-B on fabric B, keep all the configuration same as fabric A.

12. For FC-variant of the solution, in the Zoning window, click to create a vHBA initiator group.

Figure 98 Creating Service Profile Template - Zoning Details

13. (FC-variant only) Enter SAN-A in the Name field of Create vHBA Initiator Group window, and choose Fabric-A zoning policy from the drop-down list and click OK.

Figure 99 Creating vHBA Initiator Group for FC-Variant

14. (FC-variant) Repeat steps 14 and 15 for the zoning on fabric B. Now choose vHBA-A from the list of initiators and SAN-A from the initiator-group, and click to add initiator to the selected initiator group.

Figure 100 Adding vHBA to vHBA Initiator Group

15. Repeat step 16 for fabric B as well. The end result should look like Figure 101. Click Next and choose the default configuration on the vNIC/vHBA Placement window.

Figure 101 Window Showing vHBAs Added to the Initiator Group

16. For the NFS-variant of the solution, choose the default configuration in Zoning and vNIC/vHBA Placement window. Click Next.

17. For both the architectures, in the Server Boot Order window, choose Create a Specific Boot Policy from the drop-down list. Choose the option Add CD-ROM as the first boot order choice. Choose vHBA-A as the next choice, and provide a name vHBA-A. Click the radio button Primary for Type and click OK.

Figure 102 Creating Service Profile Template - Configuring Boot Order

18. Similarly, choose vHBA-B as the next (secondary) choice to boot from SAN. Once both the vHBAs are added, make sure that the check boxes Reboot on Boot Order Change and Enforce vNIC/vHBA name are checked. Click Add SAN Boot Target under the vHBAs, and click Add San Boot Target to SAN primary.

Figure 103 Adding SAN Boot Target to SAN Primary

19. Provide target WWPN of the VNX storage device (which can be obtained using show flogi database NX-OS CLI command executed under connect nxos {a|b} shell as described in the previous subsection). Keep the target as Primary.

Figure 104 Adding SAN Boot Target as Primary

20. Repeat step 21 for the fabric B as well. The end result will look like Figure 105.

Figure 105 Server Boot Order After the Configuration is Complete

21. Click Next to go to the Maintenance Policy window. Keep all the fields at default and click Next to continue to Server Assignment window. For Pool Assignment, choose the Server Pool created in the previous sub-section. Click Next.

Figure 106 Creating Service Profile Template - Configuring Server Assignment

22. In the Operation Policies window, keep all the fields at default, and click Finish to deploy the Service Profile Template.

Figure 107 Creating Service Profile Template - Restore Default Settings for Operational Policy

Instantiate Service Profiles from the Service Profile Template

As a final step to configure UCS Manager, we need to instantiate service profiles from the service profile template created in "Configure Service Profile Template" section. Follow these steps to instantiate service profiles from the service profile template:

1. From the Servers tab, expand Servers > Service profiles > root, and click the Create Service Profile from Template link in the right pane.

Figure 108 Creating Service Profile from Template

2. Providing the naming prefix, number of service profiles to be instantiated and choose the service profile template from the drop-down list. Refer to the sizing guidelines for the number of servers needed for your deployment.

Figure 109 Details for Creating Service Profiles

3. There are four service profiles are created in this example.

Figure 110 Window Showing All the Service Profiles Created from the Template

4. As the service profile template is assigned to a server pool, the service profiles instantiated from the template would be assigned to individual server resource from the server pool as far as they are available. You can click on a given service profile to see its association state, and with which server it is associated.

Figure 111 Status Details Of Service Profiles

5. Eventually, all the four servers will be associated - you can see the summary by clicking Servers in the Equipment tab.

Figure 112 Summary of Service Profiles Showing Assigned State as Associated


Note We have not yet carved out specific data-store to install ESXi hypervisor OS image on the VNX storage array. We needed specific WWPN and WWNN addresses to allow access to the data store, and hence we needed to configure the service profile before we can carve out the space for each ESXi server on the storage pool.


Configure Data-Stores for ESXi images

This section provides necessary steps to create FC accessible data-stores for the ESXi boot image per server basis. This can be done in three steps:

1. Configure Storage Pool

2. Register Hosts

3. Configure Storage Groups

Configure Storage Pool

To create storage pool and carve boot LUNs per server basis, follow these steps:

1. Connect to EMC VNX Unisphere GUI, click the Storage tab. Choose Storage Configuration > Storage Pools. Click the Pools tab, in the Pools window, choose Create.

Figure 113 Creating Storage Pools in EMC Unisphere

2. Choose the RAID Configuration as RAID5 (4 + 1) from the drop-down list for performance. Click the Manual radio button, and click Select to manually select 5 SAS disks to create the storage pool.

Figure 114 Details for Creating Storage Pools

3. From the newly created RAID group, right-click and choose Create LUN.

Figure 115 Creating LUN from Created RAID Group

4. Choose 5 for Number of LUNs to create, with 50 GB User Capacity each. Make sure the thin provisioning check box is checked.

Figure 116 Details for Creating LUN

Register Hosts

After the service profiles are associated in UCS Manager, the vHBAs will do flogi in the network and the SAN initiators will be identified by the VNX storage array. To register the hosts identified by the WWPN of the server, follow these steps:

(NFS-variant only) For NFS-variant of the solution, the storage connectivity is through Nexus 5000 switches. In that case, the FC zoning must be configured manually on Nexus 5548UP switches. In contrast to this, in case of FC-variant architecture, where storage is attached to FIs, FC zoning is taken care by UCS Manager implicitly.

To configure zoning on Nexus 5548 UP switches, follow these steps:

1. Login to the Nexus 5548UP switch A and configure a zoneset for SAN fabric A. You need to create one zone for each ESXi host, containing WWPN of SP-A and SP-B of VNX storage and WWPN of the vHBA on fabric A of the ESXi server. WWPN list is available from UCS Manager as shown in step 7. Entire zoneset configuration looks like Figure 117. Activate the zoneset in the storage VSAN after the zoneset is configured completely.

Figure 117 Zoneset Configuration on Cisco Nexus 5548UP Switch

2. (NFS-variant only) Validate the successful activation of zoneset by issuing show zoneset brief command.

Figure 118 Running show zoneset brief Command for Fabric A

3. (NFS-variant only) Similarly, on Nexus 5548UP switch B, create a zoneset for fabric B and include vHBAs on fabric B on the servers. Zoneset on fabric B looks like Figure 119.

Figure 119 Running show zoneset brief Command for Fabric B

4. (NFS-variant only) To further validate zoneset configuration across entire SAN fabric, SSH to UCS FI-A, issue connect nxos command, and run show npv flogi-table. It should list all ten FLogI sessions, one from each vHBA on fabric A in storage VSAN.

Figure 120 Running show nvp flogi-table to List All the FLogI Sessions

5. (NFS-variant only) Similarly, the show flogi database command on Nexus 5548UP switch should show 14 FLogI sessions: 10 from B200 M3 vHBAs, 2 from FI-A's FC ports, and 2 from VNX storage array's SP-A and SP-B FC ports. Similarly, verify the FLogI entries on SAN fabric B.

Figure 121 Running show flogi database Command on Cisco Nexus 5548UP

6. In the Unisphere GUI, click the Hosts tab, and click Initiators. Choose the first unregistered initiator and click Register.

Figure 122 Registering Unregistered Initiator in the EMC Unisphere

7. From the UCS Manager GUI, click the Servers tab, expand Servers > Service Profiles > root > Service profile (a specific service-profile), and click vHBAs. This will list the WWPN identities. Using this IDs, you can associate WWPN to the server.

Figure 123 WWPN Identities of vHBAs in Cisco UCS Manager GUI

8. In the Register Initiator Record wizard, choose the Initiator Type as CLARiiON/VNX and Failover Mode as failovermode 4 from the drop-down lists respectively. Click the New Host radio button, enter the hostname and (future) management IP address of the host. Click OK.

Figure 124 Registering Initiator Record - Part 1

9. Choose the second vHBA's WWPN from the same server, click Register and now, click the Existing Host radio button. Click Browse Host to manually select the host.

Figure 125 Registering Initiator Record - Part 2

10. Choose the previously registered host, and click OK.

Figure 126 Choosing Registered Host for EMC VNX Connectivity

11. Repeat these steps for all the servers in the group. End result looks like Figure 127.

Figure 127 Initiator Window Showing All the Hosts with Initiator Names

Configure Storage Groups

At this point, hosts as well as the LUNs are created on the VNX storage array, we need to create storage groups to assign access to LUNs for various hosts. A Boot LUN will be dedicated to a specific server. Follow these steps to configure storage groups:

1. Click the Hosts tab in the EMC Unisphere GUI, click Storage Groups. Click Create to create a new storage group.

Figure 128 Creating a Storage Group

2. Enter a name to the storage group name in the Name field.

Figure 129 Name the Storage Group

3. You will see the success message after the creation of new storage group. The system prompts to create LUNs and connect hosts. Click Yes.

Figure 130 Successful Completion of Storage group Creation

4. From the LUNs tab, select a LUN and click Add.

Figure 131 Adding LUNs to the Storage Group

5. Click the Hosts tab, and choose a server to add on the storage group. Click OK to deploy the storage group.

Figure 132 Adding Host to the Storage Group

6.Repeat these steps for all the five servers. The end result looks like Figure 133.

Figure 133 Storage Group Showing All the Servers Added

Now, we have end-to-end FC storage access from servers in UCS to the specific boot LUN on the VNX storage devices. We are ready to install ESXi images on the server.

Install ESXi Servers and vCenter Infrastructure

Follow these steps to install ESXi image on Cisco UCS servers:

1. From UCS Manager GUI, click the Servers tab, expand Servers > Service Profiles > root, and select a particular service profile. Click KVM Console in the right pane of the window.

Figure 134 Launching KVM Console

2. Once the Java pallet of KVM is launched, click the Virtual Media tab and click Add Image. A window appears to select an ISO image. Browse through the local directory structure and select ISO image of the ESXi 5.1 hypervisor installer media.

Figure 135 Adding an ISO Image of the ESXi 5.1 Hypervisor Installer Media

3. When the ISO image shows up in the list, check the Mapped check box and click Reset to reset the server.

Figure 136 Mapping the ISO Image and Resetting the Server

4. Click OK in the Reset Server warning message window.

Figure 137 Warning Message for Resetting the Server

5. Click the Power Cycle radio button and click OK.

Figure 138 Selecting Resetting Option

6. Click the KVM tab to see how ESXi boot media is booted from the virtual CD-ROM drive.

At this point of time, ESXi installation media would boot from the virtual disk mounted on the KVM. Follow the steps to install ESXi 5.1 hypervisor on the boot LUN. Make sure that you select the boot LUN and not the local disk. You can select all the default parameters or parameters settings as per your requirements.

Once the ESXi is installed, login to the system by pressing F2 on the KVM window. You need to configure basic management network for the ESXi host. Make sure that you select two system vNICs.

Figure 139 Selecting Adapters for Default Management Network Connection


Note Easiest way to figure out which vmnic adapter should be used for the vSphere management purpose, you can identify the vmnic by MAC address. The MAC addresses of the vNICs (vmnic's) are summarized in UCS Manager GUI as show in Figure 140. Click the Servers tab, expand Servers > Service Profiles > root, and select a particular service profile and click vNICs. The vNIC names and MAC addresses are listed in the right pane of the window.


Figure 140 vNIC Names and Their MAC Addresses are Shown in the vNICs Area

7. Repeat the ESXi installation steps for all the four servers.

VMware vCenter Server Deployment

This section describes the installation of VMware vCenter for VMware environment and to complete the following configuration:

A running VMware vCenter virtual machine

A running VMware update manager virtual machine

VMware DRS and HA functionality enabled.

For more information on installing a vCenter Server, see the link:

http://kb.vmware.com/selfservice/microsites/search.do?language=en_US&cmd=displayKC&externalId=2032885

The following steps provide high level configuration procedure to configure vCenter server:

1. Create the vCenter host VM

If the VMware vCenter Server is to be deployed as a virtual machine on an ESXi server installed as part of this solution, then we need to directly connect to an Infrastructure ESXi server using the vSphere Client. Create a virtual machine on the ESXi server with the customer's guest OS configuration, using the Infrastructure server datastore presented from the storage array. The memory and processor requirements for the vCenter Server are dependent on the number of ESXi hosts and virtual machines being managed. The requirements are outlined in the vSphere Installation and Setup Guide.

2. Install vCenter guest OS

Install the guest OS on the vCenter host virtual machine. VMware recommends using Windows Server 2012. To ensure that adequate space is available on the vCenter and vSphere, Update Manager installation drive, see vSphere Installation and Setup Guide.

3. Install vCenter server

Install vCenter by using the VMware VIMSetup installation media. Easiest method is to install vCenter single sign on, vCenter inventory service and vCenter server using Simple Install. Use the customer-provided username, organization, and vCenter license key when installing vCenter.

4. Apply vSphere license keys

To perform license maintenance, log into the vCenter Server and select the Administration - Licensing menu from the vSphere client. Use the vCenter License console to enter the license keys for the ESXi hosts. After this, they can be applied to the ESXi hosts as they are imported into vCenter.

Configuring Cluster, HA and DRS on VMware vCenter

Follow these steps to configure cluster, HA, and DRS on vCenter:

1. Log into VMware ESXi Host using VMware vSphere Client.

2. Create a vCenter Datacenter.

3. Create a new management cluster with DRS and HA enabled.

a. Right-click on the cluster and, in the corresponding context menu, click Edit Settings.

b. Check the check boxes Turn On vShpere HA and Turn On vSphere DRS, as shown in Figure 141.

c. Click OK, to save changes.

Figure 141 Configuring HA and DRS on Cluster

4. Add all the ESXi hosts to the cluster by providing servers' management IP addresses and login credentials one by one.

Figure 142 Adding ESXi Hosts to the Cluster

Virtual Networking Configuration

In UCS Manager service profile, we created six vNICs per server for NFS-variant and four vNICs per server for FC-variant. This shows up as six or four network adapters or vmnics in ESXi server. You can see these adapters in the vCenter by choosing Home > Inventory > Hosts and Clusters, select a particular server, click the Configuration tab in the right pane of the window, and click Network Adapters.

Figure 143 Network Adapter Showing vmnics in ESXi Server

Table 10 shows UCS Manager service profile and vSphere vmnic per ESXi host basis:

Table 10 Service Profile vNIC and vSphere vmnic Relations

UCS Manager vNIC Names
vSphere VM NIC Names
MAC Address
Uplink Port-Profile*

System-A

vmnic0

 

system-uplink

System-B

vmnic1

 

system-uplink

Storage-A*

vmnic2

 

storage-uplink

Storage-B*

vmnic3

 

storage-uplink

Data-A

vmnic4

 

data-uplink

Data-B

vmnic5

 

data-uplink


*Applicable for the NFS-variant of the solution only.

We are show casing two different approaches for the virtual networking layer of this architecture:

1. VMware vSphere native virtual switching in FC-variant of architecture

2. Cisco Nexus 1000v virtual switching in NFS-variant of architecture


Note You can use either virtual switching strategy with any variant of architecture. This section focuses on the vSphere native virtual switching. See "Install and configure Nexus 1000v" section.


We need to create two native vSwitches for virtual network configuration as follows:

1. vSwitch0—Standard, default vSwitch for management and vMotion traffic.

2. vSwitch1—For VM data traffic.

Each vSwitch listed will have two vmnics, one on each fabric for load balancing and high-availability. Also, for vMotion, jumbo MTU needs to be configured in virtual network.

Follow these steps to configure the two vSwitches:

1. In the vSphere client, choose Home > Inventory > Hosts and Clusters. In the Hosts and Clusters window, click the Configuration tab on the right pane of the window. Click Networking in the Hardware area. Click Properties to see the details of vSwitch0.

Figure 144 Viewing Details of vSwitch0

2. Select vSwitch in the vSwitch0 Properties window, and click Edit.

Figure 145 Editing vSwitch0 Properties

3. Click the General tab of the vSwitch0 Properties window, change the MTU in the Advanced Properties area to 9000.

Figure 146 Setting Jumbo MTU

4. Click the NIC Teaming tab in the vSwitch0 Properties window. Select the adapter under Standby Adapters and click Move up to get it under Active Adapters, and click OK.

Figure 147 Moving Standby Adapter to Active Adapter

5. In the vSwitch0 configuration window, click the Ports tab, and click Add.

Figure 148 Adding Ports to vSwitch0

6. Click the VMKernel radio button in the Connection Types area and click Next in the Add Network Wizard window.

Figure 149 Specifying Connection Type

7. Enter vMotion in the Network Label field. Choose the VLAN ID from the drop-down list. The standard vSwitch0 carries both management and vMotion VLANs. Management traffic leaves vSwitch0 untagged using the native VLAN of the vNIC. The vMotion traffic must be tagged with the appropriate VLAN ID. Check the Use this port group for vMotion check box.

Figure 150 Specifying Port Group Properties for Setting VMkernel Connection

8. Configure IP address and subnet mask for the vmkernel interface. Click Next and deploy the vmkernel.

Figure 151 Specifying IP Address and Subnet Mask for Setting VMkernel Connection

9. In the vSwitch0 properties window, select the newly created vMotion port group and click Edit.

Figure 152 Editing vMotion vSwitch0 to Set Jumbo MTU

10. Set the MTU to 9000 and click OK. Click Close.

11. Repeat steps 1 to 13 for all the ESXi hosts in the cluster. Once all the ESXi hosts are configured, you must be able to ping from one host to another on the vMotion vmkernel port with jumbo MTU. Validate this by issuing ping with IP's don't fragment.

Figure 153 Pinging the VMKernel Port with Jumbo MTU

12. In the vCenter GUI, choose Home > Inventory > Hosts and Clusters. In the Hosts and Clusters window, click the Configuration tab on the right pane of the window. Click Networking in the Hardware area. Click Add Networking.

Figure 154 Add Networking in VMware vSphere Client

13. Click the Virtual Machine radio button in the Add Networking Wizard, click Next.

Figure 155 Specifying the Connection Type

14. Select the two vmnics corresponding to the VM-Data vNICs by checking the check boxes and click Next.

Figure 156 Selecting the vSphere Standard Switch for Handling Network Traffic

15. Enter VM-Data in the Network Label field, and keep VLAN ID as None (0) to signify absence of VLAN tag. Click Next.

Figure 157 Specifying Port Group Properties

16. Repeat steps 15 to 18 for all the ESXi hosts in the cluster.

Install and configure Nexus 1000v

Cisco Nexus 1000v is a Cisco's NX-OS based virtual switch that replaces the native vSwitch in the VMware ESXi hosts by a virtual Distributed Switch (vDS). The control plane of Nexus 1000v switch is installed in a VMware Virtual Machine, and is known as Virtual Switching Module (VSM). VSM virtual machine (VSM VM) is available as a VMware OVF template. Following are the major steps to deploy Nexus 1000v architecture:

1. Install Nexus 1000v VSM VM

2. Connect Nexus 1000v VSM to VMware vCenter

3. Configure port-profiles in VSM and migrate vCenter networking to vDS

Install Nexus 1000v VSM VM

As mentioned before, the Nexus 1000v VSM VM installation media is available as VMware virtual machine OVF template. The VSM VM must be deployed on the infrastructure network, and not on one of the VSPEX ESXi servers. Follow these steps to install VSM VM:

1. From the Hosts and Cluster tab in vCenter, choose the infrastructure ESX/ESXi host and click File > Deploy new Virtual Machine through OVF template. Choose Nexus 1000v VSM OVF, and click Next.

Figure 158 Deploy OVF Template - Verifying OVF Template Details

2. Select the datacenter where you want to install the VSM in next page

Figure 159 Deploy OVF Template - Specifying Inventory Location

3. For Configuration field, choose Manually Configure Nexus 1000v from the drop-down list.

Figure 160 Deploy OVF Template - Choosing Deployment Configuration

4. Choose the host on which you want to install the N1k VSM VM.

Figure 161 Deploy OVF Template - Choosing the Host

5. Choose the datastore where the VM should be deployed. Click Next.

Figure 162 Deploy OVF Template - Choosing the Datastore

6. Choose the destination Network for mapping the Source Network's Control, Management, and Packet VLANs to the management (infra) VLAN. Click Next.

Figure 163 Deploy OVF Template - Choosing the Destination Network for Mapping

7. In the Properties window, configure Domain Id (a unique number across multiple N1k VSMs, if there are more than one), Administrator User Password, Management IP address and Management Subnet Mask as shown in Figure 164. Click Next.

Figure 164 Deploy OVF Template - Entering Details for the Deployment

8. Verify the configuration, check the check box Power on after deployment and click Finish to complete the OVF deployment of VSM virtual machine.

Figure 165 Deploy OVF Template - Verify the Options

9. When VSM VM is powering up for the first time, click Console of the virtual machine in the vCenter and perform initial configuration of the VSM VM. During the OVF deployment, basic configuration information was already provided. Verify the details and press no if you don't want to change anything.

Figure 166 Verifying the Details in the Virtual Machine Console in vCenter

10. Once initial configuration is complete, you would see the exec mode CLI and you can SSH to the VM.

11. It is highly recommended that you deploy two VMs in HA mode for VSM. To deploy secondary VM, repeat steps 1 and 2. On step 3, for the configuration field, choose Nexus 1000v Secondary from the drop-down list.

Figure 167 Deploy OVF Template - Choosing Deployment Configuration for Secondary VM

12. Repeat steps 4, 5 and 6 from the original VSM VM deployment. In the Properties window, give the same domain ID as the primary VSM VM domain ID and password. No need to provide IP address/ subnet mask, as secondary VM will take over the operations if primary fails.

Figure 168 Deploy OVF Template - Entering Details for the Secondary VM Deployment

13. For the other configurations in the wizard, follow the steps same as primary VSM VM configuration.

Connecting VSM to vCenter

Once initial setup of VMS VM is completed, we need to add it as a plug-in/ extension in the vCenter:

1. Using the browser, access management IP address of the VSM VM.

2. Right-click the cisco_nexus_1000v_extension.xml link and save it to a location on your local hard drive.

Figure 169 Save the Cisco Nexus Extension XML on your Local Drive

3. From the vCenter, click Plug-ins > Manage Plug-ins.

Figure 170

Managing Plug-ins in vCenter

4. Scroll to the bottom of Available Plug-ins, right-click in the empty space and choose New Plug-in.

Figure 171 Creating a New Plug-in

5. Click Browse, choose the cisco_nexus-1000v_extension.xml file you just downloaded.

6. Click Register Plug-in.

Figure 172 Registering the Downloaded XML File as the New Plug-in

7. If you receive a certificate warning, click Ignore.

8. Click OK. The Plug-in Manager page appears showing the plug-in that was just added.

9. Now configure the SVS connection to the vCenter as shown in Figure 174.

Figure 173 Configuring SVS Connection

10. Validate the connection using show svs connections and make sure that the operational status is connected and sync status is Complete as shown in Figure 175.

Figure 174 Running show svs connections to Verify the Status

11. You must create uplink port-profiles for the static vNICs of the service profile. Uplink port-profile is used to apply configuration on the uplink of the vDS, effectively the physical adapter of the ESXi server. Configure the system-uplink port-profile.

Figure 175 Configuring System-Uplink Port-profile

The system-uplink port-profile is applied to the system vNICs of the service profile. MTU 9000 is configured on uplink port-profile to enable jumbo frames. "channel-group auto mode on mac-pinning" is a very important configuration which `pins' the VM vNICs to uplinks on the vDS. MAC pinning feature does static load balancing per vNIC basis. It also provides high-availability by moving the traffic to the alternate adapter when a given fabric is down.

12. Create storage-uplink port-profile as shown in Figure 176. The storage-uplink port-profile corresponds to the storage vNICs of the service profile.

Figure 176 Configuring Storage-Uplink Port-Profile

13. Create data-uplink port-profile as shown in Figure 177. The data-uplink port-profile corresponds to the data vNICs of the service profile.

Figure 177 Configuring Data-Uplink Port-Profile

14. Once VSM is connected to the vCenter, it shows up as a virtual Distributed Switch in the vCenter's "Network" view as shown in Figure 179.

Figure 178 VSM Shown as Virtual Distributed Switch in vCenter

15. Add hosts to the vDS.

Figure 179 Adding Host to vDS

16. Select all the VSPEX ESXi hosts and add appropriate adapters using the uplink port-profiles created in the previous step. See Table 10 for vNICs to uplink port-profile mapping.

Figure 180 Selecting Host and Adapters to Add to vDS

17. Do not migrate management VM kernel from the native vSwitch to vDS, click Next and then click Finish.

Figure 181 Selecting Port Groups for Network Connectivity

18. Verify that all the hosts are successfully added to the vDS.

Figure 182 Verifying the Hosts Added to the vDS

Configure Port-Profiles and Add Virtual Machines

The last step of Nexus 1000v configuration and its integration with vCenter is creation of port-profiles and using them in the virtual machines in the vCenter. Note that this is possible only after carving out disk space for VMs on the storage array and deploying the VMs.

To configure port-profiles for VMs, follow these steps:

1. Create a port-profile for storage (NFS) access. Max-ports can be set to number of hosts you have in the architecture.

Figure 183 Creating a Port-Profile for NFS Storage Access

2. Create a port-profile for vMotion traffic. Max-ports can be set to number of hosts you have in the architecture.

Figure 184 Creating a Port-Profile for vMotion Traffic

3. Create port-profiles for the virtual machine data traffic used by various applications as per your needs. You can set max ports to appropriate values based on the number of VMs being configured. Following is a sample port-profile:

Figure 185 Creating a Port-Profile for VM Data Traffic

4. Once the port-profiles are configured, choose the Hosts and Clusters tab, choose the ESXi Host, click the Configuration tab, choose Networking, view vSphere Distributed Switch, and click the Manage Virtual Adapters... link.

Figure 186 Manage Virtual Adapters in vCenter

5. Click Add in the wizard, click New virtual adapter, and click Next.

6. Select VMKernel on the next dialog box.

7. Select port-profile NFS for the storage access, and click Next.

8. Configure IP address from the NFS subnet and configure subnet mask. Click Next and the Finish to deploy the vNIC.

9. Similarly, add one more vmknic (VM Kernel NIC) for vMotion. When providing the port-profile name, make sure that you choose vMotion port-profile and check the check box Use this virtual adapter for vMotion.

10. Repeat creation of the two vmknic virtual adapters for all the ESXi hosts.

11. Connectivity between all the vmknics can be tested by enabling SSH access to ESXi host, logging in to ESXi host using SSH and using vmkping command and ping to all vMotion IP addresses from each of the hosts. Similarly, all the hosts must be able to ping NFS share IP address.

12. Once NFS share is reachable, the NFS datastore can be discovered and mounted through vCenter. Virtual machines can be deployed on these NFS datastore using the VM-Data port-profile for the network access.

13. Verify the port-profile usage using show port-profile brief, show port-profile usage, or show port-profile name <name> command. Sample output is as shown in Figure 187.

Figure 187 Running show port-profile brief to Verify Port-Profile Usage

By running the command show port-profile name <uplink-port-profile-name>, you can see the implicit creation of port-channels per ESXi host basis due to the "channel-group auto mode on mac-pinning" CLI configured under the port-profile. In addition to the Ethernet uplink ports, port-channels are also listed as assigned interfaces. Port-channel status can be further viewed/ validated using show port-channel brief command from VSM VM.

Configure storage for VM data stores, install and instantiate VMs from vCenter

This subsection is divided in two subsections:

1. Configure VM Datastores for FC-Variant of the Solution

2. Configuring VM Datastore for the NFS-Variant of the Solution

Configure VM Datastores for FC-Variant of the Solution

See Figure 13 for Storage Architecture for 300 VMs on VNX 5400 to have a high-level overview of storage architecture. Follow these steps to configure the data store:

1. Login to the EMC VMX Unisphere, and click the Storage tab. Click Storage Configuration > Storage Pools and click the Pools tab. Click Create.

Figure 188 Creating Storage Pools

2. Create a new pool. Choose Manual for disk selections and choose 45 for the number of SAS disks and 2 for the number of Flash disks to create one pool.

Figure 189 Details for Creating Storage Pool

3. Repeat this step for 2 more times to create total of three pools for VM datastorage. For the third pool, you would add 20 SAS drives and 2 Flash drives (See Figure 13 for Storage Architecture for 300 VMs on VNX 5400).

4. Click Storage > LUNs. You will see 5 boot LUNs created for 5 hosts. Click Create to create the LUN for VM datastore.

Figure 190 Creating LUNs for VM Datastore

5. Click the Pool radio button for storage pool type, and choose the first VM data Pool ID from the drop-down list, which was created in step 2. Make sure to check the Thin check box for provisioning. Select User Capacity as 7 TB from the drop-down list and Number of LUNs to Create per pool as 2, and click Apply.

Figure 191 Details for Creating LUN

6. Repeat step 5 for all the 3 pools in the system. Note that 3rd pool will have reduced LUN size of 2.2 TB.

7. Select all the newly created LUNs, and click Add to Storage Group.

Figure 192 Adding the Created LUN to Storage Group

8. Select all ESXi servers, and move them to the right side. This will allow all ESXi hosts to see the datastore, which is essential for the vMotion of VMs across the cluster.

Figure 193 Moving Storage Groups to Selected Storage Groups

9. On the LUNs window, you will see the storage group (and hence host) access for LUNs as shown in Figure 194.

Figure 194 Storage Group and Host Information

10. login to vCenter GUI, select a particular host from the Hosts and Clusters view, click Configuration and then Storage. Click the Add Storage link.

Figure 195 Adding Storage

11. Click the Disk/LUN radio button in the wizard, click Next.

Figure 196 Choose the Storage Type

12. Select the DGC Fibre Channel Disk (..) from the list and click Next.

Figure 197 Selecting a LUN

13. Enter the name of the first datastore as VM-DS1 and click Next and then Finish.

Figure 198 Specifying a Name for Datastore

14. Repeat steps 10 to 13 for all the datastores. Once data stores are added to one host, it will automatically show up for the other hosts too. The end result looks like Figure 199 (on each host):

Figure 199 Datastores Added to the Hosts

Configuring VM Datastore for the NFS-Variant of the Solution

1. To Create Storage Pools for NFS Datastore. Click Storage > Storage Configuration > Storage pools.

Figure 200 Selecting Storage Pools in EMC Unisphere

2. In the EMC Unisphere GUI, choose Storage Pools> Pools. Click Create.

Figure 201 Creating Storage Pools

3. In the Create Storage Pool window, manually select 45 SAS drives and 2 SATA Flash drives and add to the pool. Under Extreme Performance, choose RAID10 (4 + 4) and under Performance, choose RAID configuration as RAID5 (4+1) from the drop-down list. Number of Flash/ SAS disks will be automatically populated based on the number of disks that is manually added to the pool.

Figure 202 Details for Creating Storage Pools

4. Repeat step 3 for required number of pools depending on your architecture. See the Storage Layout diagram for 600 and 1000 VMs, Figure 14 and Figure 15 respectively.

5. To create LUNs from the newly created pools for NFS Datastore; choose Storage, right-click on PerformancePool (or "Pool 0", whatever name you have given). Choose Create LUN.

Figure 203 Creating LUNs form Newly Created Pool

6. Make sure, the check box Thin is unchecked, User Capacity is 800 G, and number of LUNs to create is 20.

Figure 204 Details for Creating LUN

7. Select the pool and Select all the newly created LUNs and Click Add to Storage Group as shown Figure 205. Make sure you select all the LUNs from the pools.

Figure 205 Adding Pools and LUNs to Storage Group

8. From the Available Storage Groups, Select "~filestorage" and click the Arrow tab. Once "~filestorage" is selected on right pane, click OK.

Figure 206 Moving Storage Groups to Selected Storage Groups

9. In the EMC Unisphere GUI, choose Storage > Storage Configuration > Storage Pools for Files, and click Rescan storage systems on the right pane. Rescan will take up to 4 minutes of time. Once rescan successfully finishes (track the progress at Background task for files page under System menu), click Refresh and newly created storage pools must be visible in the left pane of the window.

Figure 207 Created Storage Pools are Shown in Storage Pools for File Window of EMC Unisphere

10. At this point, the NFS volume is created. Next step is to create highly available network access for the NFS volume. To Create LACP interface, navigate to Settings > Network > Settings for File. and click the Devices tab. Click Create.

Figure 208 Creating LACP Interface

11. Choose Date Mover as All Primary Data Movers from the drop-down list, click the Link Aggregation for Type and enter the Device name as lacp-1. Check the two check boxes for 10 Gigabit ports fxg-1-0 and fxg-1-1. Click OK to proceed to the Network Device Creation.

Figure 209 Creating Network Device

12. Figure 210 shows the creation of LACP Network device name as "lacp-1"

Figure 210 Created LACP Network Device is Shown Under Network Devices

13. From the Settings for File tab. Click Interfaces and then click Create.

Figure 211 Creating Network Interface

14. Choose the Data Mover as server_2 and Choose Device name as lacp-1 from the drop-down list. Specify the valid IP address, Netmask and Interface name as "fs01" & MTU value as "9000" to allow jumbo frames for the lacp interface.

Figure 212 Details for Creating Network Interface

15. To Create File system for NFS data store, navigate to Storage > Storage Configuration. Click File Systems and then click Create.

From the Create File System window, click the Storage Pool radio button and Specify File System Name as NFS-DS-1 for Virtual machine datastore. Then, Select Storage Pool from the drop-down list. Specify Storage Capacity as 5 TB, check the check box Thin Enabled, 7340032 MB (7TB) as Max Capacity, and choose Data Mover as Server_2. Click OK to create NFS-DS-1 File system.

Figure 213 Details for Creating Storage Pool

16. Wait until the NFS-DS-1 File system creation process to complete. Verify the process using Background Tasks for File under System menu. Once the NFS-DS-1 is successfully created, repeat steps 15 and 16 for one more NFS file system NFS-DS-2 for the given pool. You will need to create total 10 File systems for 600 VM setup and 16 File Systems for 1000 VM setup.

17. To enable Direct Writes for all the NFS File system. Select Storage > Storage Configuration > File Systems. Click the Mounts tab, select the path /NFS-OS for the file system NFS-OS and click Properties.

Figure 214 Select /NFS-OS to Enable Direct Writes

18. From the /NFS-OS mount properties. Make sure the radio buttons Read/Write and Native for Access policy are selected. Then, check the Set Advanced Options check box.

Figure 215 /NFS-OS Mount Properties - Part 1

19. Check the Set Advanced Options and the Direct Writes Enabled check box and click OK.

Figure 216 /NFS-OS Mount Properties - Part 2

20. Follow the Steps to enable Direct Writes for all the remaining NFS Data file systems.

21. To Create NFS-Exports for all the NFS File systems. Click Storage > Shared Folders > NFS and click Create.

Figure 217 Creating NFS Exports

22. Select Data mover as server-2 and Choose File system as NFS-OS and specify Path as /NFS-OS. In the Root Hosts and Access Hosts fields, enter the IP address of all the ESXi hosts VMKernel Storage NIC. Separate multiple host vmkernel IP's by : (colon) and click OK. Repeat this step for all the NFS File Systems created on the storage array.

Figure 218 Details for Creating NFS Export

Template-Based Deployments for Rapid Provisioning

Figure 219 Rapid Provisioning

In an environment with established procedures, deploying new application servers can be streamlined, but can still take many hours or days to complete. Not only must you complete an OS installation, but downloading and installing service packs and security updates can add a significant amount of time. Many applications require features that are not installed with Windows by default and must be installed prior to installing the applications. Inevitably, those features require more security updates and patches. By the time all deployment aspects are considered, more time is spent waiting for downloads and installs than is spent configuring the application.

Virtual machine templates can help speed up this process by eliminating most of these monotonous tasks. By completing the core installation requirements, typically to the point where the application is ready to be installed, you can create a golden image which can be sealed and used as a template for all of your virtual machines. Depending on how granular you want to make a specific template, the time to deployment can be as little as the time it takes to install, configure, and validate the application. You can use PowerShell tools and VMware vSphere Power CLI to bring the time and manual effort down dramatically.

Make sure that the VMs are spread across different VM datastores to properly load-balance the storage usage. The final snapshot of VMs in a cluster looks like Figure 220.

Figure 220 Summary Window Showing VMs in the Cluster in vCenter

Validating Cisco Solution for EMC VSPEX VMware Architectures

This section provides a list of items that should be reviewed when the solution has been configured. The goal of this section is to verify the configuration and functionality of specific aspects of the solution, and ensure that the configuration supports core availability requirements.

Post Install Checklist

The following configuration items are critical to functionality of the solution, and should be verified before deploying for production.

Create a test virtual machine that accesses the datastore and is able to do read/ write operations. Perform the virtual machine migration (vMotion) to a different host on the cluster.

Perform storage vMotion from one datastore to another datastore and ensure correctness of data.

During the vMotion of the virtual machine, make sure to have a continuous ping to default gateway and to check if the network connectivity is maintained during and after the migration.

Verify the Redundancy of the Solution Components

Following redundancy checks were performed at the Cisco lab to verify solution robustness. A continuous ping from VM to VM, and vCenter to ESXi hosts should not show significant failures (one or two ping drops might be observed at times, during FI reboot). Also, all the datastores must be visible and accessible from all the hosts at all the time.

1. Administratively shutdown one of the two server ports connected to the Fabric Extender A. Make sure that the connectivity is not affected. Upon administratively enabling the shutdown port, the traffic should be rebalanced. This can be validated by clearing interface counters and showing the counters after forwarding some data from virtual machines on the Nexus switches.

2. Administratively shutdown both server ports connected to Fabric Extender A. ESXi hosts should be able to use fabric B in this case.

3. Administratively shutdown one of the two data links connected to the storage array from FI. Make sure that the storage is still available from all the ESXi hosts. Upon administratively enabling the shutdown of port, the traffic should be rebalanced. Repeat this step for each link connected to the Storage Processors one after another.

4. Reboot one of the two Cisco UCS Fabric Interconnects while storage and network access from the servers are up. The switch reboot should not affect the operations of storage and network access from the VMs. Upon rebooting the FI, the network access load should be rebalanced across the two fabrics.

5. Reboot the active storage processor of the VNX storage array and make sure that all the datastores are still accessible during and after the reboot of the storage processor.

6. Fully load all the virtual machines of the solution. Put one of the ESXi host in maintenance mode. All the VMs running on that host should be migrated to other active hosts. No VM should lose any network or storage accessibility during or after the migration. This test assumes that enough RAM is available on active ESXi hosts to accommodate VMs from the host put in maintenance mode.

7. Reboot the host in maintenance mode, and remove it from the maintenance mode; this should re-balance the VM distribution across the cluster.

Cisco Validation Test Profile

"vdbench" testing tool was used with Windows Server 2012 to test scaling of the solution in Cisco labs. Table 11 details on the test profile used.

Table 11 Test Profile Details

Profile characteristic
Value

Number of virtual machines

300. 600, or 1000

Virtual machine OS

Windows Server 2012

Processors per virtual machine

1

Number of virtual processors per physical CPU core

4

RAM per virtual machine

2 GB

Average storage available for each virtual machine

100 GB

Average IOPS per virtual machine

25 IOPS


Bill of Material

Table 12 gives the list of the components used in this CVD. The number of actual Cisco UCS servers will vary depending on the size of the architecture. For actual number of servers and chassis, see Table 3.

Table 12 List of Hardware Components Used in the CVD

Description
Part #

Cisco UCS C220M3 Rack Servers

UCSC-C220-M3S

Cisco UCS B200M3 Blade Server

UCSB-B200-M3

CPU for Cisco UCS Servers (2 per server)

UCS-CPU-E52650B

Memory for Cisco UCS Servers (8 per server)

UCS-MR-1X162RY-A

Cisco UCS 1225 VIC Adapter (1 per rack server)

UCSC-PCIE-CSC-02

Cisco UCS 1240 VIC Adapter (1 per blade server)

UCSB-MLOM-40G-01

Cisco UCS 2232PP Fabric Extenders (2)

N2K-C2232PP-10GE

Cisco UCS 2208XP Fabric Extenders (2)

UCS-IOM-2208XP

Cisco UCS 6248UP Fabric Interconnects (2)

UCS-FI-6248UP

Cisco UCS Nexus 5548UP Switches (2)

N5K-C5548UP-FA

10 Gbps SFP+ multifiber mode

SFP-10G-SR


Customer Configuration Data Sheet

Before you start the configuration, gather the customer-specific network and host configuration information. Table 13, Table 14, Table 15, Table 16, Table 17, Table 18, Table 19 provide information on assembling the required network, host address, numbering, and naming information. This worksheet can also be used as a "leave behind" document for future reference.

Table 13 Common Server Information

Server Name
Purpose
Primary IP
 

Domain Controller

 
 

DNS Primary

 
 

DNS Secondary

 
 

DHCP

 
 

NTP

 
 

SMTP

 
 

SNMP

 
 

vCenter Console

 
 

SQL Server

 

Table 14 ESXi Server Information

Server Name
Purpose
Management
Private Net (storage) addresses
vMotion IP
 

ESXi

Host 1

     
 

ESXi

Host 2

     
         
         
         

Table 15 Array Information

Array name
 

Admin account

 

Management IP

 

Storage pool name

 

Datastore name

 

NFS Server IP

 

Table 16 Network Infrastructure Information

Description
IP
Subnet Mask
Default Gateway

UCS Manager Virtual IP address

     

UCS Fabric Interconnect A address

     

UCS Fabric Interconnect B address

     

N5k A management IP address

     

N5k B management IP address

     

N1kv management IP address

     

Table 17 VLAN Information

Name
Network Purpose
VLAN ID
Allowed Subnets

vSphereMgmt

Virtual Machine Networking ESXi Management

   

Storage

NFS VLAN (NFS-variant only)

   

vMotion

vMotion traffic network

   

VM-Data

(multiple)

Data VLAN of customer VMs as needed

   

Table 18 VSAN Information

Name
Network Purpose
VSAN ID
Allowed Subnets

Storage

Storage access

   

Table 19 Service Accounts

Account
Purpose
Password (optional, secure appropriately)
 

UCS Manager administrator

 
 

N5k switches administrator

 
 

N1kv switch administrator

 
 

Windows Server administrator

 

Root

ESXi root

 
 

Array administrator

 
 

vCenter administrator

 
 

SQL Server administrator

 

References

Cisco UCS:

http://www.cisco.com/en/US/solutions/ns340/ns517/ns224/ns944/unified_computing.html

VMware vSphere:

http://www.vmware.com/products/vsphere/overview.html

Cisco Nexus 5000 Series NX-OS Software Configuration Guide:

http://www.cisco.com/en/US/docs/switches/datacenter/nexus5000/sw/configuration/guide/cli/CLIConfigurationGuide.html

EMC VNX 5xxx series resources:

http://www.emc.com/storage/vnx/vnx-series.htm#!resources

Microsoft SQL Server installation guide:

http://msdn.microsoft.com/en-us/library/ms143219.aspx