この製品のマニュアルセットは、偏向のない言語を使用するように配慮されています。このマニュアルセットでの偏向のない言語とは、年齢、障害、性別、人種的アイデンティティ、民族的アイデンティティ、性的指向、社会経済的地位、およびインターセクショナリティに基づく差別を意味しない言語として定義されています。製品ソフトウェアのユーザーインターフェイスにハードコードされている言語、RFP のドキュメントに基づいて使用されている言語、または参照されているサードパーティ製品で使用されている言語によりドキュメントに例外が存在する場合があります。シスコのインクルーシブランゲージに対する取り組みの詳細は、こちらをご覧ください。
このドキュメントは、米国シスコ発行ドキュメントの参考和訳です。リンク情報につきましては、日本語版掲載時点で、英語版にアップデートがあり、リンク先のページが移動/変更されている場合がありますことをご了承ください。あくまでも参考和訳となりますので、正式な内容については米国サイトのドキュメントを参照ください。
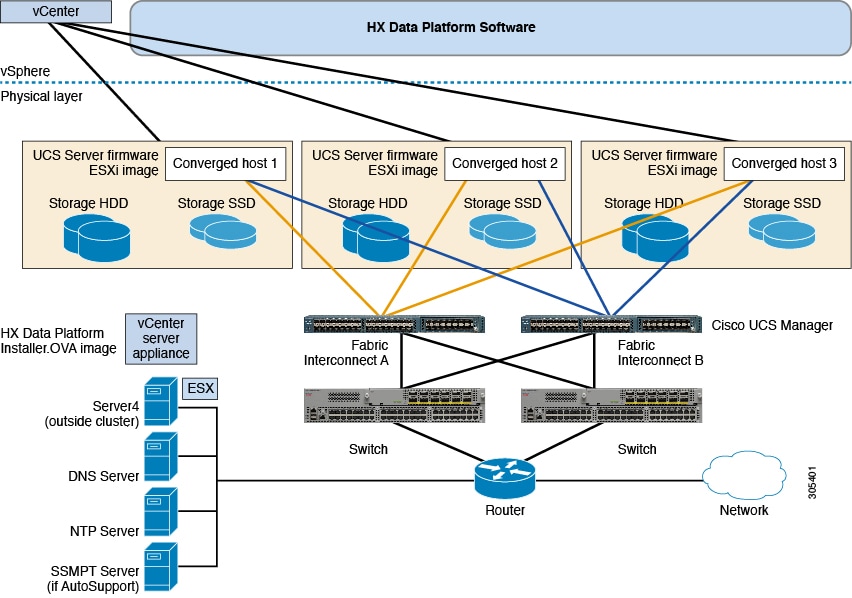
この章では、Cisco HX データ プラットフォームのコンポーネントの概要を示します。
Cisco HyperFlex HX シリーズ システム は、コンピューティング、ストレージ、およびネットワークの 3 つのレイヤすべてを強力な Cisco HX データ プラットフォームのソフトウェア ツールと組み合わせたハイパーコンバージド システムで、シングルポイントの接続性が得られ、シンプルな管理を実現できます。Cisco HyperFlex HX シリーズ システムは、ドライブまたは CPU を追加して拡張する代わりに、HX シリーズ アプライアンス ノードを 1 つの統合下に追加することでスケール アウトするように設計されたモジュラ システムです。このハイパーコンバージド システムでは、ワークロードのニーズに基づいて、統合されたリソースのプールが提供されます。

Cisco HX シリーズ サーバ:次の Cisco HX シリーズ サーバのいずれかを使用して、HyperFlex システムを設定できます。
Cisco HX データ プラットフォーム:Cisco HX データ プラットフォームの構成要素は次のとおりです。
Cisco HX データ プラットフォーム インストーラ:ストレージ クラスタに接続されたサーバにこのインストーラをダウンロードします。HX データ プラットフォーム インストーラでは、UCS Manager 内にサービス プロファイルとポリシーが設定され、コントローラ VM の導入、ソフトウェアのインストール、ストレージ クラスタの作成、および vCenter プラグインの更新が行われます。
ストレージ コントローラ VM:HX データ プラットフォーム インストーラを使用して、ストレージ コントローラ VM をマネージド ストレージ クラスタ内の各ノードにインストールします。
Cisco HyperFlex(HX)システム プラグイン:これにより、vSphere インターフェイス モニタが統合され、ストレージ クラスタ内のストレージが管理されます。
Cisco UCS ファブリック インターコネクト
Cisco UCS ファブリック インターコネクトは、すべての接続された Cisco HX サーバにネットワークの接続性と管理機能の両方を提供します。
Cisco Nexus スイッチ
Cisco Nexus スイッチによって、高密度で設定可能なポートが提供され、柔軟なアクセスの展開と移行を実現できます。

![]() (注) | HX クラスタは、HX シリーズ サーバのグループです。クラスタ内の各 HX シリーズ サーバは、ノードまたはホストと呼ばれます。 |
すべての HX シリーズ サーバは、HX クラスタ内で同じタイプにする必要があります。または、コンピューティング機能のみを拡張するには、ハイブリッド クラスタを使用できます。ハイブリッド クラスタには、最大 4 台のブレード サーバ アプライアンスと最大 8 台の HX240c サーバ アプライアンスを含めることができます。
次の図に示す 3 つの方法のいずれかで HX クラスタを構築できます。

Cisco HyperFlex HX シリーズ システムは、次のシスコ ソフトウェア コンポーネントを使用して管理されます。
Cisco UCS Manager は、ファブリック インターコネクトのペア上に存在する組み込みソフトウェアで、HX シリーズ サーバのすべての設定機能と管理機能を備えています。UCS Manager にアクセスする最も一般的な方法は、Web ブラウザを使用して GUI を開くことです。Cisco UCS Manager は、ロールベース アクセス コントロールをサポートしています。
設定情報は、2 台のファブリック インターコネクト間で複製され、可用性の高いソリューションを提供します。一方のファブリック インターコネクトが使用不可能になっても、もう一方が代わりを務めます。
Cisco UCS Manager の主な利点は、ステートレス コンピューティングの概念です。HX クラスタの各ノードには設定情報が保持されていません。たとえば、MAC アドレス、UUID、ファームウェア、BIOS 設定はすべて、サービス プロファイルの UCS Manager で設定され、すべての HX シリーズ サーバに均一に適用されます。これにより、一貫性のある設定が得られ、別の目的のために再利用しやすくなります。新しいプロファイルは数分のうちに適用できます。
Cisco HX データ プラットフォームは、シスコ サーバをコンピューティングとストレージ リソースの単一プールに変換するハイパーコンバージド ソフトウェア アプライアンスです。これにより、ネットワーク ストレージの必要性がなくなり、既存の管理アプリケーションとともに VMware vSphere クライアントと緊密に統合し、シームレスなデータ管理エクスペリエンスが提供されます。また、ネイティブ圧縮と重複排除によって、VM に占有されている記憶域が削減されます。
Cisco HX データ プラットフォームは、VMware vSphere などの仮想化プラットフォームにインストールされます。Cisco HX データ プラットフォームは、仮想マシン、アプリケーション、データ用のストレージを管理します。インストール時に、Cisco HyperFlex HX クラスタ名を指定すると、HX データ プラットフォームは、ノードごとにハイパーコンバージド ストレージ クラスタを作成します。ストレージを増やす必要があり、HX クラスタにノードを追加する場合、HX データ プラットフォームは追加のリソース全体でストレージの平衡化を行います。
HyperFlex システムには vCenter ベースの管理があります。vCenter サーバは、仮想化環境を監視するために VMware 社が開発したデータセンター管理サーバ アプリケーションです。HX データ プラットフォームには、事前設定された vCenter サーバからアクセスすることもでき、すべてのストレージ タスクを実行できます。また、vMotion、DRS、HA および vSphere レプリケーションなどのキー共有ストレージ機能がサポートされています。VMware のスナップショットおよび複製機能は、HX データ プラットフォームのよりスケーラブルなネイティブ スナップショットおよびクローンによって置き換えられます。
HX データ プラットフォームにアクセスするには、個別のサーバに vCenter がインストールされている必要があります。vCenter には、管理者のラップトップまたは PC にインストールされている vSphere Client からアクセスします。