この製品のドキュメントセットは、偏向のない言語を使用するように配慮されています。このドキュメントセットでの偏向のない言語とは、年齢、障害、性別、人種的アイデンティティ、民族的アイデンティティ、性的指向、社会経済的地位、およびインターセクショナリティに基づく差別を意味しない言語として定義されています。製品ソフトウェアのユーザインターフェイスにハードコードされている言語、RFP のドキュメントに基づいて使用されている言語、または参照されているサードパーティ製品で使用されている言語によりドキュメントに例外が存在する場合があります。シスコのインクルーシブ ランゲージの取り組みの詳細は、こちらをご覧ください。
このドキュメントは、米国シスコ発行ドキュメントの参考和訳です。リンク情報につきましては、日本語版掲載時点で、英語版にアップデートがあり、リンク先のページが移動/変更されている場合がありますことをご了承ください。あくまでも参考和訳となりますので、正式な内容については米国サイトのドキュメントを参照ください。
ドキュメントの目的と使用方法
このドキュメントの目的は、シスコシステムズが推奨する一般的な共通ポリシー導入プロファイルの概要を示すことです。SD-Access ネットワークを管理するための Catalyst Center、SD-WAN ファブリックを管理するための SD-WAN Manager、Application Centric Infrastructure(ACI)データセンターを管理するための Cisco Application Policy Infrastructure Controller(APIC)、および Cisco Firepower プラットフォームを管理するための Cisco Secure Firewall Management Center(旧 Firepower Management Center)を含む、一般的な展開のガイドラインを提供します。導入エンジニアがサービス要件を理解するのに役立つように、このドキュメントの理論的なセクションと実践的なセクションを組み合わせて使用する必要があります。このドキュメントは、導入エンジニアが導入および設定時にネットワークに関する最適な決定を下すのにも役立ちます。
ターゲット層
この共通ポリシープロファイルのターゲット層は、ネットワークのエンジニアリングと運用を担当する技術スタッフ、および実装チームです。
はじめに
パンデミック以降のハイブリッドワークスペースの大幅な増加により、プライベートデータセンターとパブリッククラウドの両方でホストされているアプリケーションにアクセスするリモートワーカーと社内ワーカーが増加しました。さらに、多くの IoT デバイスが企業ネットワークに接続されているため、ユーザーとデバイスのトラフィック保護の複雑さがさらに増しています。ハイブリッド環境全体に一貫したセキュリティポリシーを適用することは、各ドメインに独自のポリシーモデルと適用ポイントがあるため、複雑となり、不整合となることがよくあります。たとえば、キャンパスおよびリモートユーザー、データセンター、プライベートクラウドおよびパブリッククラウド内のワークロードには、それぞれ異なるポリシー適用ポイントを設定できます。その結果、アクセスポリシーはサイロ化されたものになります。

共通ポリシーアーキテクチャは、ユーザー、エンドポイント、およびアプリケーションに関するコンテキスト情報をドメイン間で共有できるようにすることで、この懸念に対処します。これにより、IT セキュリティ管理者は、さまざまな適用ポイントで一貫したアクセスポリシーを作成して適用できます。
このガイドでは、Cisco Identity Services Engine(ISE)がハブとして機能し、各ドメインで共有および理解できるコンテキスト情報を正規化する、検証済みの共通ポリシーソリューションについて説明します。このソリューションテストでは、ISE は Catalyst Center、SD-WAN Manager、Cisco Secure Firewall Management Center(FMC)などのさまざまなコントローラとすでに統合されています。次に、ISE は Application Centric Infrastructure(ACI)およびクラウドプロバイダーと接続されます。Cisco ACI から受信したコンテキスト情報は、ISE 上でセキュリティグループタグ(SGT)として正規化され、ISE エコシステムと共有されます。ACI と共有されるキャンパス SGT は、外部エンドポイントグループ(EEPG)に変換されます。コンシューマとプロバイダーのコントラクトは、ACI のポリシー適用に関する EEPG に適用できます。さらに、ISE は AWS、Azure、GCP、および vCenter の展開に接続して、ワークロード情報をダウンロードし、SGT をワークロードに割り当てることができます。このソリューションテストでは、ドメイン間のコンテキスト交換と、さまざまな適用ポイントに適用される一貫したポリシーの適用を検証します。
共通ポリシーの概要
共通ポリシーフレームワークは、ハイブリッド環境で一貫したポリシーを実現します。共有ポリシーで、Cisco ISE はハブとして機能し、コンテキスト情報を学習して正規化し、複数のドメインとコンテキストを共有します。ISE は、ワークロードコネクタを介して ACI と AWS、Azure、GCP、および vCenter の展開へのセキュアな接続を形成します。
ポリシーは、データセンター、キャンパス、SD-WAN エッジ、または Cisco Firepower のどこにあるかに関わらず、ネットワークのさまざまな適用ポイントに適用できます。

共通ポリシーアーキテクチャを有効にする ISE 3.4 パッチ 1 の機能には、次のものが含まれます。
● ISE ACI コネクタは、Cisco APIC への接続を作成してエンドポイントグループ(EPG)とエンドポイントセキュリティグループ(ESG)を検出し、これらを SGT にマッピングします。
● ISE Cloud Connector は、vCenter、AWS、Azure、および GCP の展開への接続を作成して、アプリケーションワークロード、仮想マシンを学習し、それらを SGT にマッピングします。
● ISE はその後、コンテキスト(IP から SGT へのバインディング)を pxGrid の宛先(Catalyst Center、SD-WAN Manager、Cisco FMC、APIC)または SXP デバイスに通信して、さまざまなドメインの適用ポイントで一貫したポリシーを適用できるようにします。
この使用例は、ネットワーク内のさまざまな適用ポイントでポリシーを適用できる柔軟性を示しています。
キャンパスサイトのファイアウォールにより、ネットワークに接続する従業員として分類されたユーザーは、データセンター内の Web アプリケーション(Web アプリケーション SGT として分類)にアクセスできます。また、ファイアウォールは、請負業者として分類されたユーザーにのみ、クラウドアプリケーション(ワークロード分類ルールによって「クラウドアプリケーション」SGT として分類)にアクセスすることを許可します。
さらに、APIC は、ポリシーを ACI リーフスイッチに適用して、従業員ユーザー(従業員 EEPG として分類)のみに Web アプリ EPG へのアクセスを許可することができます。
ハードウェアとソフトウェアの仕様
ソリューションは、次の表に示すハードウェアとソフトウェアで検証されています。
| ロール |
Model name |
ハードウェア プラットフォーム |
ソフトウェアのバージョン |
ソフトウェアのバージョン |
| Catalyst Center コントローラ |
DN2-HW-APL |
Catalyst Center アプライアンス 3 ノードクラスタ |
Cisco Catalyst Center 2.3.7.7 |
Catalyst Center 2.3.7.9 |
| アイデンティティ管理、RADIUS サーバー |
ISE-VM-K9 Cisco SNS-3600 Cisco SNS-3700 |
仮想アプライアンスおよび Cisco SNS アプライアンス上の Cisco Identity Services Engine |
Cisco Identity Services Engine 3.4 パッチ 1 |
Cisco Identity Services Engine 3.4 パッチ 1 |
| Cisco SD WAN |
SD-WAN Manager |
Cisco SD-WAN Manager |
20.15.1 |
20.15.1 |
| C8300 C8500 |
Cisco Edge サービスルータ |
17.9.5f、17.12.4b、17.15.1a |
17.9.5f、17.12.4b、17.15.1a |
|
| シスココアおよび分散ノード |
C9500H C9600 |
Cisco Catalyst 9500 シリーズ スイッチ Cisco Catalyst 9600 シリーズ スイッチ |
17.9.6a、17.12.4、17.15.1
|
17.9.6a、17.12.5、17.15.3 |
| Cisco アクセスノード |
C9300-48P C9300-24P |
Cisco Catalyst 9300 シリーズ スイッチ |
17.9.6a、17.12.4、17.15.1 |
17.9.6a、17.12.5、17.15.3 |
| シスコ ワイヤレス コントローラ |
C9800-40-K9 |
Cisco Catalyst 9800 シリーズ ワイヤレス コントローラ |
17.9.6、17.12.4、17.15.1 |
17.9.6、17.12.5、17.15.3 |
| Cisco アクセス ポイント |
9120-AXI 9130-AXI |
Cisco Catalyst アクセスポイント |
17.9.6、17.12.4、17.15.1 |
17.9.6、17.12.5、17.15.3 |
| Cisco Firepower Threat Defense セキュリティアプライアンス |
FPR2110 |
Firepower 2100 |
7.2.5 |
7.2.5 |
| Cisco Secure Firewall Management Center |
FMCv |
Cisco Firewall Management Center Virtual |
7.2.5 |
7.2.5 |
| Cisco APIC コントローラ |
APIC-SERVER-M3 |
Cisco APIC アプライアンス |
6.1.2 |
6.1.2 |
| Cisco ACI スイッチ
|
N9K-C93240YC-FX2 N9K-C9332C |
Cisco Nexus 9000 ACI モードスイッチ |
16.1.2 |
6.1.2 |
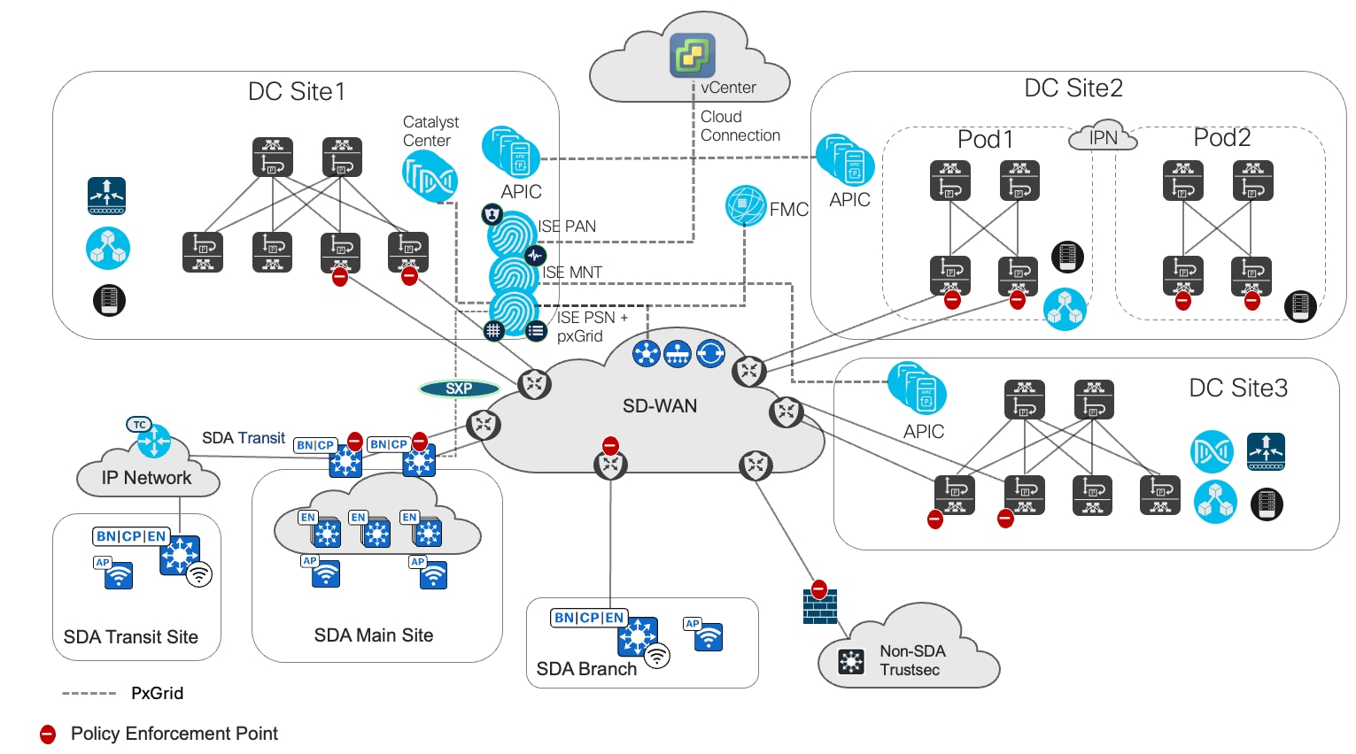
ソリューショントポロジ

共通ポリシーソリューションの検証に使用されるソリューションのテストベッドは、3 つの ACI データセンター、SD-Access サイト、および SD-Access なしの TrustSec サイトで構成されます。適用ポイントは、ACI ボーダーリーフ、SD-Access ファブリックボーダー、SD-WAN エッジ、および Cisco Firepower デバイスです。
3 つの ACI データセンターは、個別の ACI ファブリックを持ち、サイト間でレイヤ 3 のみの接続を介したマルチファブリック設計を使用します。各 ACI ファブリックは一意の IP サブネットで自律し、レイヤ 3 Out(L3Out)データパスを介して他の ACI ファブリックへのレイヤ 3 接続を確立します。
注: L3Out は、マルチポッドファブリックの両方のポッドでボーダーリーフを使用して展開できます。
メインキャンパスサイトとブランチキャンパスサイトは、Cisco SD-WAN ファブリックを介して接続されています。データプレーン、コントロールプレーン、およびポリシープレーンの統合は、SD-Access ボーダーノードと Cisco SD-WAN エッジデバイス間の eBGP、VRF-Lite、およびインライン SGT を使用して実現されます。展開手順は、『Cisco SD-Access | SD-WAN Independent Domain Pairwise Integration Prescriptive Deployment Guide』に基づいています。
SXP は、各仮想ネットワーク(VN)の ISE と SD-Access メインサイトボーダーノードの間で設定されます。SXP サブスクリプションから学習した SGT は、SD-Access ファブリックと SD-WAN エッジにインラインで伝播され、SD-Access および SD-WAN ファブリック全体で一貫したポリシープレーンを維持します。
ソリューションの使用例
| カテゴリ |
使用例 |
| ISE の統合 |
ISE と ACI の統合 |
| ACI マルチテナントとマルチ VRF |
|
| ACI ファブリック間でのコンテキスト交換 |
|
| ISE と Catalyst Center の統合 |
|
| ISE と SD-WAN Manager の統合 |
|
| ISE と Cisco Secure Firewall Management Center の統合 |
|
| ポリシーの実施 |
ACI リーフスイッチでのポリシーの適用 |
| SD-Access ボーダーノードでのポリシーの適用 |
|
| SD-WAN エッジノードでのポリシーの適用 |
|
| Firepower アプライアンスでのポリシーの適用 |
|
| ネットワークの堅牢性 |
リンク障害 |
| ノード障害 |
|
| Day-N 運用 |
設定の追加、削除、および変更 |
| IPv6 のシナリオ |
IPv6 バインディングのコンテキスト交換 |
スケール
このソリューションのテストでは、次の表に示すスケールの数値について確認しました。
表 1. ACI ファブリックごとのスケール
| パラメータ |
スケール |
| ACI テナント |
10 |
| ACI VRF |
50 |
| EPG |
500 |
| IPv4 + IPv6 の最大組み合わせ数 |
64,000 |
| エンドポイントの数 |
32,000 |
| ISE から L3Out への SGT の数(EEPG として) |
500 |
| EEPG ごとのマッピング数 |
8000 |
ACI では、ISE からの IP-SGT バインディングの受信上限は 64,000 です。ISE スケール情報については、「Performance and Scalability Guide for Cisco Identity Services Engine」を参照してください。
● Cisco ISE and Cisco application centric infrastructure scaling
● Cisco ISE workload connector scaling
ソリューションの基調講演
ISE の統合
このセクションでは、ワークロードコネクタを使用した ACI およびクラウドプロバイダーへの ISE の統合、および他のドメインコントローラ、Catalyst Center、SD-WAN Manager、FMC との ISE 統合について説明します。
Cisco ISE と ACI の統合
Cisco ISE と ACI の統合は、共通ポリシーアーキテクチャの一部です。この統合を有効にするには、Cisco ISE と Cisco APIC の間にセキュアな接続を構築します。ISE は、ワークロードコンテキストをインポートし、コンテキストを SGT に正規化し、コンテキストを他のドメインと共有して、一貫したポリシーを構築します。
Cisco ISE 3.4 パッチ 1 および ACI リリース 6.1(2) での Cisco ISE と ACI の統合では、次の機能がサポートされます。
● 複数の Cisco ACI ファブリック(個別またはマルチポッド)
● Cisco ACI マルチテナント、マルチ VRF、および複数の L3Out
● VRF 間および共有の L3Out
● 異なる ACI ファブリック間でのコンテキスト共有
● ISE は、ACI コントラクトを学習し、管理者が共有 SGT(EEPG)とともに既存のコントラクトを選択できるようにします。
ISE は、EPG と ESG を Cisco ISE の SGT に同期することで、Cisco ACI ドメインから TrustSec ドメインに着信するパケットをサポートします。EPG と ESG に関連付けられた ACI エンドポイントは、Cisco ISE の対応する IP-SGT バインドにマッピングされます。
Cisco ACI は、SGT を EEPG に同期し、受信 IP-SGT バインディングに基づいたエンドポイント バインディングを作成することで、TrustSec ドメインから Cisco ACI ドメインに届くパケットをサポートします。
ISE 前提条件:
● pxGrid および SXP サービスが有効になっています。
● DNS は、APIC ノードのホスト名を解決するように設定されています。
● 従来の ACI 統合が存在する場合は削除します。
ACI 前提条件:
● テナント、VRF、アプリケーション EPG または ESG、L3Out、およびコントラクトは、すでに APIC で設定されています。
● DNS は、ISE pxGrid ホスト名を解決するように設定されています。
手順 1。Cisco ISE と ACI を統合するには:
ステップ 1. [Administration] > [Deployment] > [Deployment Node] で、[Enable SXP Service] と [Enable pxGrid Cloud] を選択します。

ステップ 2. 従来の ACI 統合が存在する場合は削除します。

ステップ 3. [Work Centers] > [Workload Connections] で、[Add Connection] をクリックします。

ステップ 4. [Welcome] ウィンドウの [Add Connection] で、[Let's do it] をクリックします。

ステップ 5. ワークロード プラットフォームとして [Cisco ACI] を選択します。

ステップ 6. ACI 接続を設定します。

● ACI 証明書の検証が必要な場合は、[Validate ACI certificate] チェックボックスをオンにします。ACI 証明書を ISE の証明書信頼ストアに追加する必要があります。
● 接続が成功すると、[Connected] ステータスが表示されます。[Continue] をクリックします。

ステップ 7. SGT の命名規則を選択します。属性は、Connection Name、Tenant、VRF、Application Profile、および Endpoint Group Type に基づいている場合があります。

ステップ 8. EPG と ESG を選択します。

注: 管理者は、ACI 接続から EPG/ESG および対応する IP バインディングを選択できます。EGP/ESG が選択されていない場合、接続は作成時に一時停止状態のままになります。
ステップ 9. (オプション)[SGT Numbering Ranges] を予約します。

注: デフォルトでは、選択されたすべての SGT に使用可能な SGT タグが自動的に割り当てられます。このオプションは、ACI データセンターから学習した EPG/ESG に特定の SGT を割り当てて、番号範囲でそれらを識別するのに役立ちます。たとえば、3100 番台の SGT は DC1、3200 番台の SGT は DC2 となります。
ステップ 10. [Summary] ウィンドウを確認し、[Create] をクリックして接続を確立します。

ステップ 11. ACI での ISE 統合を確認します。ACI 接続が APIC の [Integrations] > [ISE Integrations] で確立されていることを確認します。

インバウンド SGT ドメインルールとアウトバウンド SGT ドメインルールの定義
インバウンド SGT ドメインルール
インバウンド SGT ドメインルールは、管理者が着信 SGT バインディングを特定の SGT ドメインにマップするために使用されます。インバウンド SGT ドメインルールが定義されていない場合、バインディングはデフォルト SGT ドメインに送信されます。デフォルト SGT ドメインは自動的に有効になり、無効にすることはできません。

アウトバウンド SGT ドメインルール
アウトバウンド SGT ドメインルールは、Cisco ISE から Cisco ACI に共有されるデータを定義します。
手順 2。アウトバウンド SGT ドメインルールを定義するには:
ステップ 1. [Work Centers] > [Inbound & Outbound SGT Domain Rules] > [Outbound SGT Domain Rules] の順に選択し、[+ Add Outbound Rule] をクリックします。
管理者は、アウトバウンド SGT ドメインルールを作成して、ACI 接続への IP バインディングを共有するための条件を定義します。
デフォルトでは、ACI は ISE からコンテキストを学習しません。ACI 接続と共有する SGT を決定するために ISE のアウトバウンドルールを設定します。これは、ACI が ISE からコンテキストを学習するために必要です。
ステップ 2. [Outbound Rule Name] に入力します。
ステップ 3. [Destinations] フィールドで、ACI 接続を選択します。
ステップ 4. このルールを適用する [L3 Outs] を選択します。
[Rule Settings] で、次の 2 つの条件を定義します。
● デフォルト SGT ドメインからの SGT。
● 請負業者、開発者、従業員、または DC1_SCALE_VRF1_DC1(DC1 ACI を通じて学習)に一致する SGT 名は、この DC3 ACI 接続に伝播されます。
選択した SGT ごとに、ISE は設定を ACI にプッシュして、選択した L3Out に EEPG を作成します。条件が定義されると、コントラクト設定を選択するオプションが使用可能になります。ISE は、ACI の EEPG のルールで定義されているプロバイダーと利用者のコントラクトを接続します。
[Rule Configuration] セクションの下で、管理者は選択した SGT に適用する [Consumed Contract] と [Provided Contract] を選択できます。選択した SGT は、選択した L3Out の下に EEPG として ACI に表示されます。コントラクトは EEPG に適用されます。

ステップ 5. [Save] をクリックして、新しいアウトバウンドルールを送信します。

ISE から vCenter の統合
ワークロードコネクタは、ACI への接続の作成に加えて、AWS、Azure、GCP、および vCenter の展開への接続も作成できます。AWS、Azure、および GCP の展開のワークロードコネクタの設定は似ています。
手順 1。ワークロードコネクタを使用して vCenter に接続し、ワークロードを学習するには:
ステップ 1. [Work Centers] > [Integrations] > [Workload Connections] > [+ Add Connection] の順に選択します。
ステップ 2. [Welcome] ウィンドウで、[Let’s do it] をクリックします。
ステップ 3. [Workload Platform] で [VCenter] を選択します。

ステップ 4. ワークロード接続のパラメータに入力します。

ステップ 5. [Validate vCenter certificate] を選択した場合は、vCenter 証明書が ISE の信頼できる証明書ストアにアップロードされていることを確認します。
ステップ 6. SGT 内のワークロードを分類する属性を選択します。

ステップ 7. [Summary] ウィンドウの情報を確認してから、[Create] をクリックします。

ワークロード分類ルール
vCenter 接続が確立したら、[Work Centers] > [Workload Connectors] > [Workload Classification] > [+ Add Classification Rule] から、ワークロード分類ルールを作成して、ワークロードの分類方法を定義します。



プライマリ SGT は pxGrid セッショントピックで Security Group としてマーク付けされ、SXP を介して IP から SGT へのマッピングを公開するために使用されます。セカンダリ SGT は、Secondary Security Groups という名前の順序付き配列として pxGrid セッショントピックに含まれています。
手順 1。分類ルールの結果を表示するには:
ステップ 1. 検索条件で [Preview Rule] ウィンドウを使用します。

ステップ 2. [Save] をクリックして、分類ルールを送信します。

vCenter ワークロードが SGT にマッピングされた後、ACI リーフ、SD-Access ボーダーノード、SD-WAN エッジノード、Cisco Firepower デバイスなどのさまざまな適用ポイントで、これらのワークロードにポリシーを適用できます。
ISE と Cisco Catalyst Center の統合
このソリューションテストでは、『Catalyst Center and Cisco ISE Integration』で説明されているように、ISE が Cisco Catalyst Center と統合されます。
Catalyst Center は、ポリシー管理ポイントとして設定されます。TrustSec ポリシーの設定は、Catalyst Center から行います。ISE 内のセキュリティグループ、アクセス契約、およびポリシーは読み取り専用です。

Cisco SD-WAN Manager との ISE 統合
Cisco ISE との SGT 統合のための Cisco Catalyst SD-WAN アイデンティティベースのファイアウォールポリシー拡張は、Cisco SD-WAN リリース 20.10.1 および Cisco IOS XE Catalyst SD-WAN リリース 17.10.1a 以降でサポートされています。
Cisco SD-WAN Manager との ISE 統合は、[Administration] > [Integration Management] > [Identity Services Engine] の順に選択して、Cisco SD-WAN Manager UI から開始します。手順については、「Configure PxGrid in Cisco ISE for Connectivity to Cisco SD-WAN Controller」を参照してください。

SD-WAN コントローラで ISE pxGrid の統合を確認します。
sdwan-controller# show idmgr pxgrid-status
idmgr pxgrid-status default
-----------------------------------------
Identity Manager Tenant - default
-----------------------------------------
State Connection and subscriptions successful
Current event EVT-None
Previous event SXP websocket create eveent
Session base URL
Session pubsub base URL
Session topic
UserGroups topic
Session Websocket status ws-disconnected
SXP base URL https://ISE-MNT1.cdp.com:8910/pxgrid/ise/sxp
SXP pubsub base URL wss://ISE-PSN1.cdp.com:8910/pxgrid/ise/pubsub
SXP topic /topic/com.cisco.ise.sxp.binding
SXP Websocket status ws-connected
Last notification sent Connection successful
Timestamp of recent session
統合が有効になったら、SD-WAN 管理者は Cisco Catalyst SD-WAN アイデンティティベースのファイアウォールポリシーを設定できます。SGT は、ポリシー設定のために SD-WAN Manager(旧 vManage)に送信されます。IP-SGT マッピングが SD-WAN コントローラ(旧 vSmart)に送信されます。設定された SGT ドメインインバウンドルールに基づいて、ISE は、ACI から学習した IP-SGT バインディングを SGT ドメイン名と一致する特定の SD-WAN VPN に送信します。
FMC との ISE 統合
pxGrid 2.0 を使用した ISE との FMC 統合は、リリース 6.7 以降でサポートされています。統合は、FMC UI から開始されます。
手順 1。 FMC との ISE 統合を設定するには:
ステップ 1. [Integration] > [Identity Sources] > [Identity Services Engine] で、FMC との ISE 統合を設定します。

ステップ 2. [Test] をクリックして、ISE への pxGrid 接続が成功することを確認します。

ISE を FMC と統合するための詳細な手順については、「Configure and Troubleshoot ISE 3.2 with FMC 7.2.4 Integration」を参照してください。
ISE は、ACI ファブリック内の選択された EPG と ESG にサブスクライブし、これらはトラフィック適用のために FMC に送信されます。
ポリシー適用ポイント
ACI リーフポリシー適用
ISE は dot1x または MAC 認証バイパス(MAB)を介して、キャンパスネットワークに接続するユーザーまたはデバイスの IP-SGT バインディングを学習します。このコンテキストは、ACI リーフでのポリシー適用を有効にするために、アウトバウンド SGT ドメインルールを介して ACI データセンターに伝播されます。
ポリシー制御の適用方向は、ACI VRF ポリシーの設定で [Ingress](デフォルト)または [Egress] のいずれかに設定できます。

この手順例では、従業員 SGT ユーザーが TCP ポート 22、80、443 の ACI データセンターの背後にある Web サーバーにアクセスできるようにするコントラクトを適用します。Web サーバーは WEB EPG に属します。
手順 1。コントラクトを適用するには:
ステップ 1. [Outbound Rule Details] の [Contract Configuration] セクションで、[Employees] SGT の [Consumed Contract] ドロップダウンリストで、[ALLOW_WEB_SSH] コントラクトを選択します。
この場合、[ALLOW_WEB_SSH] の [Consumed Contract] が [Employees] SGT に適用されます。

ステップ 2. 消費されるコントラクトが対応する EEPG に適用されることを ACI で確認します。
注: この例では、データセンターデバイスがキャンパスデバイスにアクセスする必要がないため、[Consumed Contract] 設定のみが SGT に適用されます。ただし、データセンターデバイスがキャンパスデバイスにアクセスする必要がある場合は、指定されたコントラクトを設定する必要があります。

ステップ 3. Web サーバーが属する WEB EPG に適用される、対応する指定されたコントラクトがあることを確認します。

SD-Access ボーダーノードでのポリシー適用
SD-Access キャンパスから SD-Access ボーダーノード上の ACI データセンターへのアウトバウンド フィルタリングには、SXP サービスで有効になっている ISE ポリシーサービスノード(PSN)と SD-Access ボーダーノード間の SXP 接続が必要です。ACI から送信された IP-SGT バインディングは、ISE によって学習され、SD-Access ボーダーノードに伝播されます。このコンテキストにより、SD-Access ボーダーノードは、キャンパスから ACI データセンターに向かうトラフィックをフィルタリングできます。
注: ISE は SXP を介して SD-Access ボーダーノードから IP-SGT バインディングを学習する必要がないため、SD-Access ボーダーノードは SXP のリスナーとして設定されます。代わりに、ISE は、Dot1x を介してキャンパス IP-SGT バインディングと、RADIUS を介して SD-Access エッジノードからの MAB 認証を学習します。
手順 1。ISE PSN と SD-Access ボーダーノード間の SXP 接続を作成するには:
ステップ 1. ISE で、[ISE SXP] > [SXP Devices] > [Add] で、SD-Access ボーダーノードを SXP デバイスとして設定します。
ステップ 2. SD-Access ボーダーノードに SXP 設定を適用します。
!Create a new loopback interface in VRF to be used as the source of the SXP connection to ISE-PSN1 and ISE-PSN2, which are enabled with SXP service
interface Loopback 51
vrf forwarding VN1
ip address 51.51.51.1 255.255.255.255
!Define SXP connection to ISE-PSN1 per VRF
cts sxp enable
cts sxp default password 7 060506324F41
cts sxp connection peer 111.30.0.85 source 51.51.51.1 password default mode local listener hold-time 0 0 vrf VN1
!Define SXP connection to ISE-PSN2 per VRF
cts sxp connection peer 111.30.0.86 source 51.51.51.1 password default mode local listener hold-time 0 0 vrf VN1
!Enable cts enforcement on SVIs towards fusion router
cts role-based enforcement
cts role-based enforcement vlan-list 2003,2005
ステップ 3. Catalyst Center ポリシーを設定して、従業員から ACI で学習した SGT である WEB_prod_EPG へのトラフィックを拒否するようにします。

ステップ 4. SD-Access ボーダーノードでのトラフィック適用を確認します。
S5-FB1#show cts role-based permissions
IPv4 Role-based permissions default:
Permit IP-00
IPv4 Role-based permissions from group 4:Employees to group 3103:WEB_prod_EPG:
Deny IP-00
RBACL Monitor All for Dynamic Policies : FALSE
RBACL Monitor All for Configured Policies : FALSE
S5-FB1#show cts role-based counters
Role-based IPv4 counters
From To SW-Denied HW-Denied SW-Permitt HW-Permitt SW-Monitor HW-Monitor
* * 0 0 987 353681 0 0
4 3103 0 5 0 0 0 0
S5-FB1#
S5-FB1#show cts role-based sgt-map vrf VN1 all | i 111.1.1.101
111.1.1.101 3103 SXP
SD-WAN エッジでのポリシー適用
SD-WAN エッジでのトラフィック適用を有効にするには、インバウンド SGT ドメインルールを設定して、特定の SD-WAN VPN 番号にコンテキストを送信します。SGT ドメイン名は SD-WAN VPN 番号と一致します。たとえば、宛先 SGT ドメイン「1」のインバウンドルールは、SD-WAN VPN「1」に SGT コンテキストを送信します。
手順 1。インバウンド SGT ドメインルールを設定するには:

ステップ 1. SD-WAN エッジの VPN 1 でバインディングが受信されることを確認します。
S3-CE1#show cts role-based sgt-map vrf 1 summary
-IPv4-
IP-SGT Active Bindings Summary
============================================
Total number of OMP bindings = 500
Total number of active bindings = 500
-IPv6-
IP-SGT Active Bindings Summary
============================================
Total number of OMP bindings = 500
Total number of active bindings = 500
S3-CE1#show cts role-based sgt-map vrf 1 all | inc 111.11.0.31
111.11.0.31 3101 OMP
ステップ 2. SD-WAN コントローラで受信したバインディングを確認します。
sdwan-controller# show idmgr omp ip-sgt-bindings | inc 111.11.0.31
111.11.0.31/32 1 3101 omp-updated
SD-WAN エッジでのポリシー適用
手順 1。SD-WAN セキュリティポリシーを作成するには:
ステップ 1. [Configuration] > [Security] > [Add Unified Security Policy] の順に選択します。

ステップ 2. [Add NG Firewall Policy] をクリックし、[Create New] を選択します。

ステップ 3. 統合されたセキュリティポリシーについて [Name] と [Description] に入力し、[Add Rule] をクリックします。

ステップ 4. ファイアウォールルールについて [Name] に入力します。[Action] で [Inspect] を選択し、[+ Destination] をクリックします。

ステップ 5. [Type] で [Identity] を選択します。[Identity List] で [New Identity List] をクリックします。

ステップ 6. [Identity List Name] と [Description] に入力し、[Security Group Tag] を選択して [Save] をクリックします。

ステップ 7. 新しいアイデンティティリストを作成すると、[Destination] セクションの [Identity List] で選択できるようになります。ステップ 6 で作成したアイデンティティリストを選択し、[Save] をクリックします。

ステップ 8. ウィンドウの下部にある [Save Unified Security Policy] をクリックします。

ステップ 9. 統合セキュリティポリシーが作成されたら、[Add Zone Pair] をクリックします。

ステップ 10. [Apply Zone-Pairs] で、[Source Zone] と [Destination Zone] に関連するサービス VPN を選択します。この例では、VPN1 が選択されています。[Save] をクリックします。

ステップ 11. ウィンドウの下部にある [Next] をクリックして続行します。[DNS Security] セクション(表示されていません)で、ウィンドウの下部にある [Next] を再度クリックして続行します。

ステップ 12. [Policy Summary] で、[Security Policy Name] と [Security Policy Description] に入力してから、[Save Policy] をクリックします。

ステップ 13. [Configuration] > [Templates] で、デバイスに添付されている既存のデバイステンプレートを選択します。[Additional Templates] セクションで、[Security Policy] をクリックし、以前に作成した [Test-Security-Policy] という [Security Policy] を選択します。

Firewall Threat Defense(FTD)ポリシー適用
FMC が ISE と統合されると、SGT および関連する IP-SGT バインドを取得できるようになります。アクセスポリシールールには、[Dynamic Attributes] タブで送信元属性と宛先属性として選択できる使用可能な SGT が表示されます。

ファイアウォールポリシーは、キャンパスの SGT(請負業者、開発者、および従業員)から、ACI から学習した SGT である DB_prod_EPG へのトラフィックを許可します。

SGT に基づくアクセスルールポリシーの適用は、packet-tracer コマンドを使用して、または [Analysis] > [Connection Events] > [Table View of Connection Events] ウィンドウで確認できます。
> packet-tracer input FB1-VN1-INSIDE1 tcp 25.1.10.5 1024 111.11.0.31 443
---Truncated---
Phase: 13
Type: SNORT
Subtype: firewall
Result: ALLOW
Elapsed time: 202428 ns
Config:
Network 0, Inspection 0, Detection 0, Rule ID 268435456
Additional Information:
Starting rule matching, zone 1 -> 2, geo 0 -> 0, vlan 0, src sgt: 4, src sgt type: sxp, dst sgt: 3101, dst sgt type: sxp, user 9999997, no url or host, no xff
Matched rule ids 268435456 - Allow

ワークロードレポート
ワークロードレポートは、Cisco ACI コントローラとオンプレミス vCenter コントローラから受信したワークロードに関する情報を提供し、IP-SGT バインディングがどのように分類されるかを示します。レポートは、ドメインに存在する IP と、それらがどのように分類されているかを確認するのに役立ちます。記録目的でエクスポートすることもできます。

トラブルシューティング
ここでは、トラブルシューティングの基本的な手順について説明します。
手順 1。キャンパスからデータセンターへの通信をトラブルシューティングするには:
ステップ 1. キャンパスユーザーとデバイスに正しい SGT が割り当てられていることを確認します。
S5-FE1#show authentication sessions interface gigabitEthernet 1/0/1 details
Interface: GigabitEthernet1/0/1
IIF-ID: 0x1B62F583
MAC Address: 0050.56a4.d8c0
IPv6 Address: fe80::4f:5b8c:c44:58ed
2001:db8:51:1::403
2001:db8:51:1::402
IPv4 Address: 35.1.1.252
User-Name: employee-user
Device-type: VMWare-Device
Device-name: VMWARE, INC.
VRF: VN1
Status: Authorized
Domain: DATA
Oper host mode: multi-auth
Oper control dir: both
Session timeout: N/A
Acct update timeout: 172800s (local), Remaining: 85286s
Common Session ID: 0100011900026AA971A16340
Acct Session ID: 0x0001967b
Handle: 0x0b00057c
Current Policy: PMAP_DefaultWiredDot1xClosedAuth_1X_MAB
Local Policies:
Server Policies:
Vlan Group: Vlan: 1023
SGT Value: 4
ステップ 2. ISE のキャンパスホストとデータ センター エンドポイントに IP-SGT バインドが存在することを確認します。


ステップ 3. IP バインドが ACI EEPG SGT バインドに存在することを確認します。

ステップ 4. 消費および提供されたコントラクトが EEPG と EPG に割り当てられていることを確認します。


テクニカルリファレンス
● Cisco Identity Services Engine のパフォーマンスと拡張性ガイド
● Catalyst Center と Cisco ISE の統合
● Configure PxGrid in Cisco ISE for Connectivity to Cisco SD-WAN Controller
● Configure and Troubleshoot ISE 3.2 with FMC 7.2.4 Integration
● Cisco SD-Access | SD-WAN Independent Domain Pairwise Integration Prescriptive Deployment Guide
