Roaming Quality of Service (QoS) Control
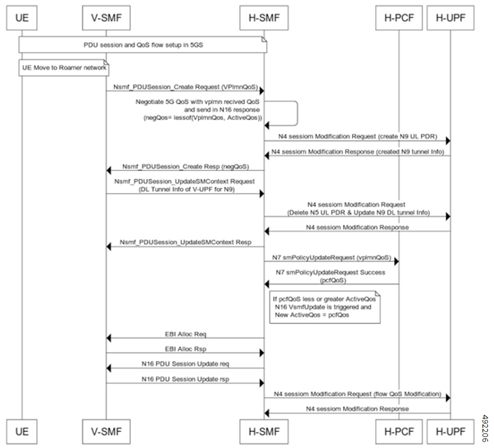
The Roaming Quality of Service (QoS) Control feature allows a Visited Public Land Mobile Network (VPLMN) to manage the Quality of Service for inbound roamers. This feature ensures the VPLMN can negotiate and enforce QoS profiles. It applies to both default and dedicated bearers for visiting users in the VPLMN peering nodes.
Operators gain control over the maximum QoS provided to visiting users. This control prevents visiting users from negatively impacting the service quality for local users.
The VPLMN QoS (VQOS) feature is enabled by default on both the Visited Session Management Function (VSMF) and the Home Session Management Function (HSMF) after an upgrade. No additional configuration is necessary to enable this feature.
To use this feature, you must associate an appropriate QoS profile with a Data Network Name (DNN) profile in the VSMF. You must also associate an appropriate compliance profile in the HSMF.
The system allows you to configure specific behavior for the VSMF. This behavior triggers negotiation when the VSMF receives a create response from the HSMF.
-
Override Configuration: The VSMF overrides the Home Public Land Mobile Network (HPLMN) values with the VPLMN values. This occurs if the HPLMN upgrades any QoS parameters that are part of the VPLMN QoS.
-
Reject Configuration: The VSMF rejects session establishment. This occurs if the HPLMN upgrades any QoS parameters that are part of the VPLMN QoS.
You can achieve per-partner behavior by configuring a Public Land Mobile Network (PLMN) based subscriber policy. Link this policy with a unique DNN policy, DNN profile, and QoS profile.
The HPLMN typically honors VPLMN QoS. For trusted partners, revalidating the HPLMN returned QoS is not necessary. The negotiation algorithm in the HPLMN might differ. Operators must consider this before enabling the configuration.
For QoS modification, the VSMF supports changes to QoS Identifier (QCI), Allocation and Retention Priority (ARP), and session Aggregate Maximum Bit Rate (AMBR). These changes are supported as long as the values remain within the VPLMN QoS limits. The system identifies QoS flows by the QoS Flow Identifier (QFI) parameter.
For dedicated bearers, the VSMF can downgrade QoS values received from the HPLMN. This applies if the HPLMN values are higher than local values. The VSMF does not send an update to the HSMF in this case. The system does not downgrade HPLMN QCI.
The system supports local QoS configuration per QCI. Based on the received HPLMN QCI, the VSMF identifies and applies the associated VPLMN QoS values.
-
The system does not send Guaranteed Bit Rate (GBR) and Maximum Bit Rate (MBR) for non-GBR bearers, even if configured.
-
Configuration allows multiple ARP priority levels under the same QCI.
-
If the system finds a match with QCI and ARP priority, it overrides the remaining values based on the configuration.
-
If a match is found in the qosFlow and the modified-priority-level is configured, then modified-priority-level takes precedence over the arp-priority-level.
With a reject configuration, the VSMF rejects the VSMF update request. This occurs if the HPLMN QoS is better than the VPLMN QoS.

Feedback