この製品のマニュアルセットは、偏向のない言語を使用するように配慮されています。このマニュアルセットでの偏向のない言語とは、年齢、障害、性別、人種的アイデンティティ、民族的アイデンティティ、性的指向、社会経済的地位、およびインターセクショナリティに基づく差別を意味しない言語として定義されています。製品ソフトウェアのユーザーインターフェイスにハードコードされている言語、RFP のドキュメントに基づいて使用されている言語、または参照されているサードパーティ製品で使用されている言語によりドキュメントに例外が存在する場合があります。シスコのインクルーシブランゲージに対する取り組みの詳細は、こちらをご覧ください。
このドキュメントは、米国シスコ発行ドキュメントの参考和訳です。リンク情報につきましては、日本語版掲載時点で、英語版にアップデートがあり、リンク先のページが移動/変更されている場合がありますことをご了承ください。あくまでも参考和訳となりますので、正式な内容については米国サイトのドキュメントを参照ください。
製品のライセンス要件を判断します。「[ライセンス(Licenses)] ビューの設定」を参照してください。
Cisco Prime License Manager で、別のライセンシング方法を実装するアップグレードされた製品インスタンスを管理する場合は、既存のラインセンスを移行します。Cisco Prime License Manager にライセンスを移行しますを参照してください。
新規ライセンスの履行を実行します。ライセンス計画の作成を参照してください。
新しいライセンスの追加を計画するには、次の手順を実行します。
ラインセンスの電子履行を行うには、次の手順を実行します。
ライセンス計画を作成します。
ライセンス アップグレードには、次の 3 つのタイプがあります。
![]() (注) | アップグレード ライセンスは、現在インストールされているライセンスの変換にのみ使用できます。 |
電子履行を使用してメジャー バージョン アップグレードを履行するには、次の手順に従います。
[ライセンスの履行(License Fulfillment)] ページの [ライセンスを PAK から履行(Fulfill Licenses from PAK)] オプションの横には、[その他の履行オプション(Other Fulfillment Options)] というタイトルの別のオプションがあります。
手動履行モードでこのオプションの下にあるドロップダウン矢印を選択すると、[ライセンス要求の作成(Generate License Request)] という 1 つのオプションのみが表示されます。
電子履行モードでこのオプションの下にあるドロップダウン矢印を選択すると、次の 3 つのオプションが表示されます。
コンピュータ上のファイルからライセンスを履行するには、次を実行します。
新しいライセンスを取得するには(手動履行を使用)、 ページでライセンス要求を生成してから、生成された情報を使用して要求を送信します。ライセンス ファイルは、電子メールで受け取ります。ライセンス要求を作成するには、次の手順を実行します。
[履行済みのライセンスの取得(Retrieve Fulfilled Licenses)] オプションは電子履行専用です。この機能は、この Cisco Prime License Manager に対して履行済みのライセンスを取得してインストールするためにシスコ ライセンス サーバに接続します。この機能は履行済みのライセンスについてシスコ バック オフィスと Cisco Prime License Manager を同期する場合に役立ちます。
次の手順を使用して履行済みのライセンスを取得します。
Cisco Prime License Manager にログインします。
を選択します。
すでに選択されない場合は、[有効(Enable)] ボタンをクリックして電子履行を有効にします。
[その他の履行オプション(Other Fulfillment Options)] で [履行済みのライセンスの取得(Retrieve Fulfilled Licenses)] を選択します。[履行済みのライセンスの取得(Retrieve Fulfilled Licenses)] ウィンドウが表示されます。
シスコ ユーザ名とパスワードを入力します。[トランザクションの説明(Transaction Description)] フィールドに説明を追加できます(任意)。
[ライセンスの取得とインストール(Retrieve and Install Licenses)] ボタンをクリックします。
Cisco Prime License Manager はシスコ バック オフィスと同期され、現在履行済みのすべてのライセンスがインストールされます。
ライセンスは、特定の Cisco Prime License Manger に対して履行されます。新しい Cisco Prime License Manager にライセンスを移動する必要がある場合は、ライセンスを再ホストする必要があります。
以下の場合には、再ホストが必要となります。
ライセンスの再ホストや移動は www.cisco.com/go/license でリクエストできます。Global Licensing Operations(GLO)のサポートは必要ありません。
![]() (注) | 再ホスト ポータルを使用するには、ライセンスを最初に注文または履行したときと同じ Cisco.com のユーザ ID を使用する必要があります。 |
再ホストを実行するには、ソース マシンからのライセンス登録 ID に加えて、ターゲット マシンからのライセンス要求またはライセンス登録 ID が必要です。
ライセンスの再ホストを実行するには、次の手順に従います。
| ステップ 1 | [製品ライセンス登録(Product License Registration)](www.cisco.com/go/license)から、[デバイス(Devices)] を選択します。 | ||
| ステップ 2 | 特定のデバイスの [ライセンスID(License ID)] タブで、再ホストするライセンスを選択します。 | ||
| ステップ 3 | 表示されるポップアップで [再ホスト/転送(Rehost/Transfer)] を選択します。 | ||
| ステップ 4 | [割り当て数量(Quantity to Assign)] フィールドに、転送するライセンス数を入力します。 | ||
| ステップ 5 | [ライセンス要求(License Request)] フィールドに、ターゲット デバイスの Cisco Prime License Manager のライセンス要求を入力します。 | ||
| ステップ 6 | [Next] をクリックします。 | ||
| ステップ 7 | [確認(Review)] 画面で、選択内容を確認します。 | ||
| ステップ 8 | 電子メール アドレスを入力し、[エンドユーザ(End User)] の横にあるドロップダウン リストから自分の名前を選択した後、使用条件に同意します。 | ||
| ステップ 9 | [送信(Submit)] をクリックします。 | ||
| ステップ 10 | 再ホストするライセンスが、電子メールで送信されます。その後、ターゲットの Cisco Prime License Manager に手動でインストールする必要があります。
|
8.x 以前から 9.x 以降に製品インスタンスをアップグレードする場合は、手動でライセンスを移行する必要があります。Global Licensing Organization(GLO)のサポートを受けて、古いパラダイムから新しいパラダイムにライセンスを変換する必要があります。たとえば、Cisco Unified Communications Manager リリース 8.x 以前から 9.x 以降にライセンスを移動することができます。
この項では、を続行できるさまざまな移行パスを説明します。 Cisco Prime License Manager を使用します。Cisco Emergency Responder、Cisco Unified Communications Manager、および Cisco Unity Connection には、それぞれ独自の移行パスがあります。
![]() (注) | ユーザの実行する移行パスは、いくつかの要因によって異なります(たとえば、製品タイプ、サーバに以前のバージョンのデータが含まれているかどうかなど)。次のフロー チャートは、移行を正常に完了するために必要な意思決定に関するガイドを提供します。より広範な移行プロセスについては、該当する製品インスタンスのリリース ノートを参照してください。 |
![]() (注) | Cisco Prime License Manager がデモ モードになっている場合は、複数の移行要求を作成しないでください。2 つ目の移行を開始する前に、ライセンスのインストールを含め、最初の移行を完了します。移行要求が複数のライセンス ファイルに分かれる場合は、先に進む前に、すべてのライセンス ファイルを順番にインストールします。 |
Cisco Prime License Manager にライセンスがまだ移行されていない製品インスタンスの移行を計画するには、次の手順を使用します。
次のフロー チャートは、Cisco Emergency Responder のライセンスを Cisco Prime License Manager に移行するのに役立ちます。

標準の移行とは、特に Cisco Emergency Responder を指す用語です。Cisco Unified Communications Manager と Cisco Unity Connection は固有の移行パスがあり、個別にドキュメントで説明されています。
電子フルフィルメントが有効な場合、ライセンスが Cisco Prime License Manager にまだムーブされていない製品インスタンスの移行を計画するには、次の手順を使用します。
| ステップ 1 | Cisco Prime License Manager の [ライセンス(Licenses)] > [履行(Fulfillment)] ウィンドウで、 をクリックします。 |
| ステップ 2 | [製品タイプの選択(Choose Product Type)] セクションで、ドロップダウン メニューからアップグレードする製品のタイプを選択し、[次へ(Next)] をクリックします。 |
| ステップ 3 | [新規ライセンスバージョン(New License Version)] セクションで、ライセンスを移行する製品のバージョンを選択します。 |
| ステップ 4 | [利用可能な製品インスタンス(Available Product Instances)] ウィンドウで製品インスタンスを選択し、矢印をクリックして [移行対象の製品インスタンス(Product Instances to Migrate)] ウィンドウに移動します。
[Next] をクリックします。 |
| ステップ 5 | テーブルの [移行するライセンス(Licenses to Migrate)] カラムでライセンス数を減らすことができます(ライセンス数を増やすことはできません)。また、[コンプライアンスチェックの実行(Run Compliance Check)] をクリックしてコンプライアンス チェックを実行したり、[値のリセット(Reset Values)] をクリックしてライセンスの値をリセットしたりすることも可能です。[OK] をクリックしてダイアログボックスを閉じてから、[次へ(Next)] をクリックして [要約と次の手順(Summary and Next Steps)] のセクションに移動します。 |
| ステップ 6 | トランザクションの任意の説明を指定します。エンド ユーザ ライセンス契約を読み、[終了して要求を作成(Finish & Generate Request)] をクリックします。 |
| ステップ 7 | [Cisco.com(CCO)ユーザ ID(Cisco.com (CCO) User ID)] フィールドに Cisco ユーザ ID を入力します。 要求は電子的に送信され、すぐに処理されます。ライセンスは自動的にインストールされます。 |
標準の移行とは、特に Cisco Emergency Responder を指す用語です。Cisco Unified Communications Manager と Cisco Unity Connection は固有の移行パスがあり、個別にドキュメントで説明されています。
電子履行が無効な場合に Cisco Prime License Manager にライセンスがまだ移行されていない製品インスタンスの移行を計画するには、次の手順を使用します。
| ステップ 1 | Cisco Prime License Manager の [ライセンス(Licenses)] > [履行(Fulfillment)] ウィンドウで、 をクリックします。 |
| ステップ 2 | [製品タイプの選択(Choose Product Type)] セクションで、ドロップダウン メニューからアップグレードする製品のタイプを選択し、[次へ(Next)] をクリックします。 |
| ステップ 3 | [新規ライセンスバージョン(New License Version)] セクションで、ライセンスを移行する製品のバージョンを選択します。 |
| ステップ 4 | [利用可能な製品インスタンス(Available Product Instances)] ウィンドウで製品インスタンスを選択し、矢印をクリックして [移行対象の製品インスタンス(Product Instances to Migrate)] ウィンドウに移動します。
[次へ(Next)] をクリックします。 |
| ステップ 5 | テーブルの [移行するライセンス(Licenses to Migrate)] カラムでライセンス数を減らすことができます(ライセンス数を増やすことはできません)。また、[コンプライアンス チェックの実行(Run Compliance Check)] ボタンをクリックしてコンプライアンス チェックを実行したり、[値のリセット(Reset Values)] ボタンをクリックしてライセンスの値をリセットしたりすることも可能です。[OK] をクリックしてダイアログボックスを閉じてから、[次へ(Next)] をクリックして [要約と次の手順(Summary and Next Steps)] のセクションに移動します。 |
| ステップ 6 | [要約と次の手順(Summary and Next Steps)] セクションで、行った変更の要約を確認して保存できます。要約を表示するには、[要約の表示(View Summary)] をクリックします。また、要約のデフォルト名は、<productname>-migrate-<date-time-stamp> のフォーマットで [名前(Name)] フィールドに表示されます。発注やライセンスの履行に関する説明も、このセクションに表示されます。[終了して要求を作成(Finish & Generate Request)] をクリックします。 |
| ステップ 7 | 選択したテキストをクリップボードにコピーするか、[コンピュータのファイルに保存します(Save it to a file on your computer)] をクリックします。 |
| ステップ 8 | ステップ 2 で [ライセンス移行ポータル(License Migration Portal)] を選択し、コピーしたテキストを指定されたフィールドに貼り付けるか、コンピュータに保存したファイルを選択します。 |
| ステップ 9 | [閉じる(Close)] をクリックし、[ライセンスの履行(License Fulfillment)] ページに戻ります。 |
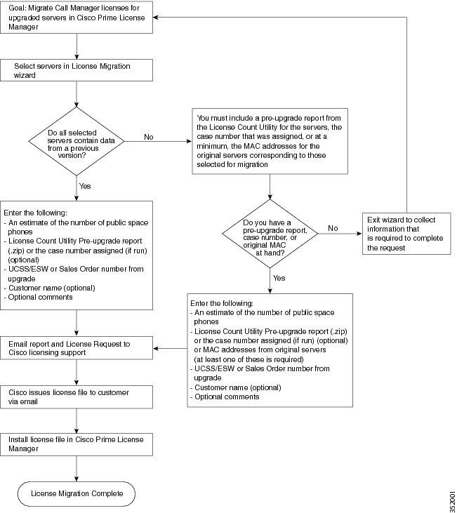
次のフロー チャートは、Cisco Unified Communications Manager のライセンスを Cisco Prime License Manager に移行するのに役立ちます。

Cisco Prime License Manager にライセンスがまだ移行されていないすべての Unified Communication 製品インスタンスの移行を計画するには、次の手順を使用します。
| ステップ 1 | Cisco Prime License Manager の ウィンドウで、 を選択します。 | ||||||||||
| ステップ 2 | [ライセンスを Cisco Prime License Manager に移行(Migrate Licenses to Cisco Prime License Manager)] ウィザードで、[製品タイプの選択(Choose Product Type)] セクションのドロップダウン メニューから、[Unified CM] を選択します。 | ||||||||||
| ステップ 3 | [新規ライセンスバージョン(New License Version)] セクションで、ライセンスを移行する製品のバージョンを選択します。 このセクションには、ユーザが選択した製品のタイプによって異なる移行プロセスの説明があります。 | ||||||||||
| ステップ 4 | [Next] をクリックします。 | ||||||||||
| ステップ 5 | 製品インスタンスをアップグレードするには、[利用可能な製品インスタンス(Available Product Instances)] ウィンドウで製品インスタンスを選択し、矢印をクリックして [移行対象の製品インスタンス(Product Instances to Migrate)] ウィンドウに移動します。
| ||||||||||
| ステップ 6 | [Next] をクリックします。 | ||||||||||
| ステップ 7 | [アップグレード前の製品インスタンス データの要約(Summary of Pre-Upgrade Product Instance Data)] テーブルには、前のステップで選択した製品インスタンスがリスト表示されます。このテーブルは編集できません。テーブルの下に入力が必要ないくつかのフィールドがあります。
| ||||||||||
| ステップ 8 | [要約と次の手順(Summary and Next Steps)] セクションでは、アップグレードをどのように注文したかを指定する必要があります。 [1 つ以上のサービス契約を利用してアップグレードした(Upgraded using one or more service contracts)] を選択した場合は、[UCSS/ESW 契約番号(UCSS/ESW Contract Numbers)] を入力します。 [アップグレードを購入した(Purchased the upgrade)] を選択した場合は、[SO 番号(Sales Order Numbers)] を入力します。 | ||||||||||
| ステップ 9 | [Cisco.com(CCO)ユーザ ID(Cisco.com (CCO) User ID)] フィールドに Cisco ユーザ ID を入力します。
[会社名(Company Name)] やその他の情報をキャプチャするために使用するフィールドは任意選択です。会社名を入力すると、その名前が電子メールの件名行で使用され、zip ファイルの名前に含まれます。 また、要約のデフォルト名は、<productname>-migrate-<date-time-stamp> のフォーマットで [名前(Name)] フィールドに表示されます。発注やライセンスの履行に関する説明も、このセクションに表示されます。[終了して要求を作成(Finish & Generate Request)] をクリックします。 | ||||||||||
| ステップ 10 | [ライセンス移行要求と次の手順(License Migration Request and Next Steps)] ウィンドウで、ライセンス移行要求の zip ファイルをコンピュータにダウンロードします。
提供されたリンクを使用してライセンス移行要求を Cisco のラインセンス サポートに電子メールで送信します。 [閉じる(Close)] をクリックし、[ライセンスの履行(License Fulfillment)] ページに戻ります。 |
次のフロー チャートは、Cisco Unity Connection のライセンスを Cisco Prime License Manager に移行するのに役立ちます。

Cisco Prime License Manager にライセンスがまだ移行されていないすべての Unity Connection 製品インスタンスの移行を計画するには、次の手順を使用します。
| ステップ 1 | Cisco Prime License Manager の ウィンドウで、 をクリックします。 | ||||||||||
| ステップ 2 | [ライセンスを Cisco Prime License Manager に移行(Migrate Licenses to Cisco Prime License Manager)] ウィザードで、[製品タイプの選択(Choose Product Type)] セクションのドロップダウン メニューから、[Unity Connection] を選択します。 | ||||||||||
| ステップ 3 | [新規ライセンスバージョン(New License Version)] セクションで、ライセンスを移行する製品のバージョンを選択します。 このセクションには、ユーザが選択した製品のタイプによって異なる移行プロセスの説明があります。 | ||||||||||
| ステップ 4 | [Next] をクリックします。 | ||||||||||
| ステップ 5 | 製品インスタンスをアップグレードするには、[利用可能な製品インスタンス(Available Product Instances)] ウィンドウで製品インスタンスを選択し、矢印をクリックして [移行対象の製品インスタンス(Product Instances to Migrate)] ウィンドウに移動します。 | ||||||||||
| ステップ 6 | [Next] をクリックします。 | ||||||||||
| ステップ 7 | [ライセンス数(License Counts)] セクションで、Cisco Unified Workshop License(CUWL)に関する 2 つのオプションのいずれかを選択するように求められます。
| ||||||||||
| ステップ 8 | [要約と次の手順(Summary and Next Steps)] セクションに表示される情報は、ステップ 4 で選択したオプションによって決まります。
|
特定の状況下で使用できる代替移行パスを次に示します。
LCU レポートなしで完了したアップグレード
Cisco Prime License Manager 移行ユーティリティは、アップグレード中に保持される DLU とライセンスの使用状況に依存します。
9.x より前のバージョンで License Count Utility を実行することなく、製品を 9.x、10.x、または 11.x にアップグレードした場合は、シスコのライセンス オフィスに連絡し、変更が必要な場合は、ライセンス ファイルの再発行を受けてください。
インポートされた 9.x 以前のデータがある新規インストール
9.0 より前の DLU またはライセンス情報がリリース 9.x、10.x、または 11.x VM で使用できない状況では、新規インストール後に移行が必要になることがあります。これは、次の場合に発生する可能性があります。
次の手順を使用すると、新規インストール後に移行を実行できます。この手順では、アップグレード前の製品インスタンスに対して LCU レポートを実行する(まだアクセス可能な場合)か、アップグレード前の製品インスタンスの MAC アドレスが使用可能である必要があります。
| ステップ 1 | Cisco Prime License Manager の ウィンドウで、 をクリックします。 |
| ステップ 2 | [ライセンスを Cisco Prime License Manager に移行(Migrate Licenses to Cisco Prime License Manager)] ウィザードで、[製品タイプの選択(Choose Product Type)] セクションのドロップダウン メニューから、アップグレードする製品のタイプとバージョンを選択します。このセクションには、ユーザが選択した製品のタイプによって異なる移行プロセスの説明があります。 |
| ステップ 3 | [Next] をクリックします。 |
| ステップ 4 | [製品インスタンスの選択(Choose Product Instances)] セクションで、[Unified CM 製品インスタンスをさらに表示(Show additional Unified CM product instances)] の横にあるチェックボックスをオンにします。このオプションを選択すると、以前のバージョンのデータがなくても製品が表示されます。 |
| ステップ 5 | 製品インスタンスを移行するには、[利用可能な製品インスタンス(Available Product Instances)] ウィンドウで製品インスタンスを選択し、矢印をクリックして [移行対象の製品インスタンス(Product Instances to Migrate)] ウィンドウに移動します。[Next] をクリックします。 |
| ステップ 6 | [追加情報が必要になります(Additional Information Will Be Required)] ウィンドウの内容を読み終わったら、[続行(Continue)] をクリックしてウィンドウを閉じます。 |
| ステップ 7 | [ライセンス数(License Counts)] セクションで、次の情報を入力します。
|
| ステップ 8 | ライセンス移行要求の zip ファイルをコンピュータにダウンロードします。 |
| ステップ 9 | 提供されたリンクを使用してライセンス移行要求を Cisco のラインセンス サポートに電子メールで送信します。 |
| ステップ 10 | [閉じる(Close)] をクリックし、[ライセンス計画(License Planning)] ウィンドウに戻ります。 |
製品のライセンスには、システムでユーザが設定された時点からの猶予期間があります。Cisco Unified Communications Manager および Cisco Unity Connection の場合、猶予期間は 60 日です。
年中無休の Global Licensing Operations(GLO)チームには、知識豊富なエージェントが揃っています。これらのエージェントがお客様のご要望をお聞きして、最適なサポートを提供できるチームに伝えます。回答は、48 ~ 72 時間以内にご提供します。