この製品のマニュアルセットは、偏向のない言語を使用するように配慮されています。このマニュアルセットでの偏向のない言語とは、年齢、障害、性別、人種的アイデンティティ、民族的アイデンティティ、性的指向、社会経済的地位、およびインターセクショナリティに基づく差別を意味しない言語として定義されています。製品ソフトウェアのユーザーインターフェイスにハードコードされている言語、RFP のドキュメントに基づいて使用されている言語、または参照されているサードパーティ製品で使用されている言語によりドキュメントに例外が存在する場合があります。シスコのインクルーシブランゲージに対する取り組みの詳細は、こちらをご覧ください。
このドキュメントは、米国シスコ発行ドキュメントの参考和訳です。リンク情報につきましては、日本語版掲載時点で、英語版にアップデートがあり、リンク先のページが移動/変更されている場合がありますことをご了承ください。あくまでも参考和訳となりますので、正式な内容については米国サイトのドキュメントを参照ください。
この章は、次の項で構成されています。

ゲートウェイ ポリシーの定義:ゲートウェイ ポリシーに、コンテナのゲートウェイ タイプと、ゲートウェイが展開されるクラウド アカウント(vCenter)のゲートウェイ タイプを定義する必要があります。
定義されたコンテナ テンプレートからのフェンスド コンテナの作成:フェンスド コンテナはステップ 2 で定義したテンプレートから作成されます。コンテナを作成するグループを選択する必要があります。
フェンスド コンテナ:フェンスド コンテナを作成すると、コンテナの電源管理、コンテナへの VM の追加、コンテナのクローニングまたは削除、VM 用コンテナのオープンとレポートの表示など、さまざまな管理アクションを実行できます。
以下に示すのは、フェンスド仮想コンテナ構成の前提条件です。
次に示すのは、フェンスド仮想コンテナの制限です。
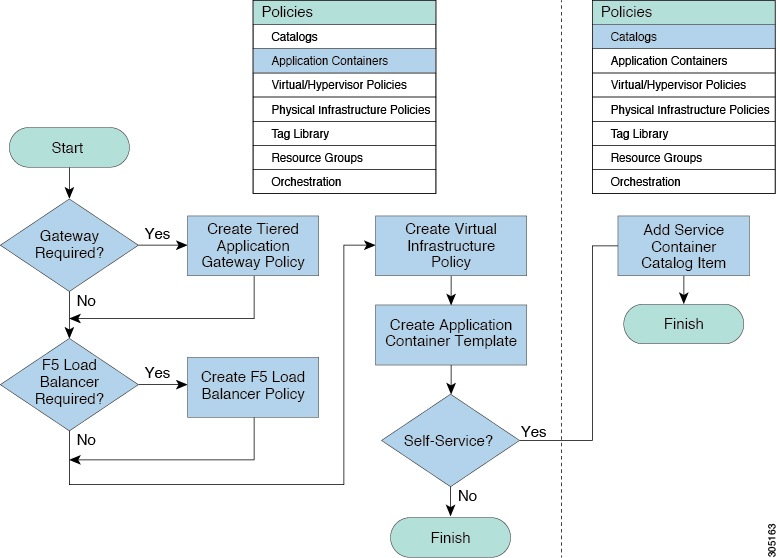
次のプロセスは、Cisco UCS Director 内のフェンスド仮想アプリケーション コンテナの作成について説明しています。
図は、Cisco UCS Director 内でのフェンスド仮想アプリケーション コンテナ テンプレートの作成を示しています。

フェンスド仮想コンテナを作成するための、アプリケーション コンテナ テンプレートを作成します。
アプリケーション コンテナのテンプレートを作成するには、次の要素に関する情報を提供する必要があります。この情報を使用して、コンテナを作成します。
仮想インフラストラクチャ ポリシーを作成します。フェンスド仮想コンテナの仮想インフラストラクチャ ポリシーの作成を参照してください。
| ステップ 1 | を選択します。 | ||||||||||||||||||||||||||||||||||||
| ステップ 2 | [アプリケーション コンテナ(Application Containers)] ページで [アプリケーション コンテナのテンプレート(Application Container Templates)] をクリックします。 | ||||||||||||||||||||||||||||||||||||
| ステップ 3 | [テンプレートの追加(Add Template)] をクリックします。[アプリケーション コンテナ テンプレート(Application Container Template)] 画面が表示されます。次のフィールドに入力します。
| ||||||||||||||||||||||||||||||||||||
| ステップ 4 | [次へ(Next)] をクリックします。 | ||||||||||||||||||||||||||||||||||||
| ステップ 5 | [アプリケーション コンテナ テンプレート:仮想インフラストラクチャ ポリシーの選択(Application Container Template - Select a Virtual infrastructure policy)] 画面で、[仮想インフラストラクチャ ポリシーの選択(Select Virtual Infrastructure Policy)] ドロップダウン リストから、フェンスド仮想コンテナ タイプに対して作成された仮想インフラストラクチャ ポリシーを選択します。 | ||||||||||||||||||||||||||||||||||||
| ステップ 6 | [次へ(Next)] をクリックします。 | ||||||||||||||||||||||||||||||||||||
| ステップ 7 | [アプリケーション コンテナ テンプレート:内部ネットワーク(Application Container Template - Internal Networks)] 画面で、コンテナに対して複数のネットワークを追加および構成できます。これらのネットワークは、このテンプレートを使用してプロビジョニングされる VM に適用されます。 | ||||||||||||||||||||||||||||||||||||
| ステップ 8 | [追加(+)(Add (+))] をクリックしてネットワークを追加します。[ネットワークへのエントリの追加(Add Entry to Networks)] 画面で、次のフィールドに値を入力します。
| ||||||||||||||||||||||||||||||||||||
| ステップ 9 | [送信(Submit)] をクリックします。
この後、アプリケーション コンテナでプロビジョニングされる VM を追加して設定できます。 | ||||||||||||||||||||||||||||||||||||
| ステップ 10 | [次へ(Next)] をクリックします。 | ||||||||||||||||||||||||||||||||||||
| ステップ 11 | [アプリケーション コンテナ テンプレート:VM(Application Container Template - VMs)] で、[追加(+)(Add (+))] をクリックして VM を追加します。[仮想マシンへのエントリの追加(Add Entry to Virtual Machines)] ダイアログ ボックスが表示されます。次のフィールドに入力します。
| ||||||||||||||||||||||||||||||||||||
| ステップ 12 | [送信(Submit)] をクリックします。 | ||||||||||||||||||||||||||||||||||||
| ステップ 13 | [次へ(Next)] をクリックします。 | ||||||||||||||||||||||||||||||||||||
| ステップ 14 | [アプリケーション コンテナ テンプレート:外部ゲートウェイ セキュリティ設定(Application Container Template - External Gateway Security Configuration)] 画面で、[追加(+)(Add (+))] をクリックして、ポート マッピングを追加します。[ポート マッピングへのエントリの追加(Add Entry to Port Mappings)] 画面で、次のフィールドに入力します。
| ||||||||||||||||||||||||||||||||||||
| ステップ 15 | [アプリケーション コンテナ テンプレート:外部ゲートウェイ セキュリティ設定(Application Container Template - External Gateway Security Configuration)] 画面で、[追加(+)(Add (+))] をクリックして、アウトバウンド ACL を追加します。[アウトバウンド ACL へのエントリの追加(Add Entry to Outbound ACLs)] 画面で、次のフィールドに入力します。
| ||||||||||||||||||||||||||||||||||||
| ステップ 16 | [送信(Submit)] をクリックします。 | ||||||||||||||||||||||||||||||||||||
| ステップ 17 | [次へ(Next)] をクリックします。[アプリケーション コンテナ テンプレート:展開ポリシー(Application Container Template - Deployment Policies)] 画面が表示されます。
VM のプロビジョニングに必要なコンピューティング、ストレージ、ネットワーク、システム ポリシー、コスト モデルを選択する必要があります。ポリシーとは、アプリケーション コンテナ内で新しい VM を(システム リソースの可用性に基づいて)どこにどのようにプロビジョニングするかを決定するルールの集まりです。
次のフィールドに入力します。
| ||||||||||||||||||||||||||||||||||||
| ステップ 18 | [次へ(Next)] をクリックします。[アプリケーション コンテナ テンプレート:オプション(Application Container Template - Options)] 画面が表示されます。
セルフサービス エンド ユーザの特定の権限を有効または無効にするオプションを選択できます。次のフィールドに入力します。
| ||||||||||||||||||||||||||||||||||||
| ステップ 19 | [次へ(Next)] をクリックします。[アプリケーション コンテナ テンプレート:セットアップ ワークフロー(Application Container Template - Setup Workflows)] 画面が表示されます。次のフィールドに入力します。
| ||||||||||||||||||||||||||||||||||||
| ステップ 20 | [次へ(Next)] をクリックします。[アプリケーション コンテナ テンプレート:概要(Application Container Template - Summary)] 画面が表示され、現在の設定が示されます。 | ||||||||||||||||||||||||||||||||||||
| ステップ 21 | [送信(Submit)] をクリックし、アプリケーション コンテナ テンプレートの作成を実行します。 |
カスタム ワークフロー タスクを使用して、テンプレートの特定の側面をカスタマイズできます。フェンスド仮想コンテナ用カスタム ワークフローの作成を参照してください。
![]() (注) | ワークフローを実行するためのオーケストレーションの使用方法の詳細については、『Cisco UCS Director Orchestration Guide』を参照してください。 |
ゲートウェイ タイプ:CISCO ASA:コンテナのゲートウェイ タイプが CISCO ASA の場合は、使用可能なワークフローのリストから [ASA ゲートウェイを使用するアプリケーション コンテナ(Application Container with ASA Gateway)] を特に選択する必要があります。これを選択するために、ワークフローを検索してチェックボックスを確認することができます。
分散型仮想ポートグループ:コンテナに関連付けられたネットワーク ポリシーで [分散型仮想ポートグループ(Distributed Virtual Portgroups)] を選択した場合は、次の手順を手動で実行する必要があります。
[仮想ネットワーク タイプ(Virtual Network Type)] を選択し、名前を入力します。これは、コンテナに関連付けられたワークフローで必要になります。
特定のワークフローを選択します。このタイプのワークフローは、コンテナに関連付けたゲートウェイ タイプによって異なります。Linux ゲートウェイの場合は、[アプリケーション コンテナのセットアップ(Application Container Setup)] ワークフローを選択します。CISCO ASA ゲートウェイ タイプ場合は、[ASA ゲートウェイを使用するアプリケーション コンテナ(Application Container with ASA Gateway)] を選択します。
Cisco UCS Director オーケストレーション アプリケーションに移動し、[ワークフロー デザイナ(Workflow Designer)] ページでワークフローを編集して、必要なワークフローを編集または複製します。
ワークフローのウィンドウで、[コンテナ VM リソースの割り当て(Allocate Container VM Resources)] タスクをダブルクリックします。
必要なネットワーク タイプ([分散型仮想ポートグループ(Distributed Virtual Portgroup)] または [分散型仮想ポートグループ N1K(Distributed Virtual Portgroup N1K)])を選択します。
プライマリ DVSwitch 名と代替 DVSwitch 名を指定します。
[保存(Save)] をクリックし、ワークフローを保存します。