Skip to Content | Skip to Footer

Cisco Systems, Inc.

Cisco Learning Labs for CCNP ROUTE lab topologies


General

Assess Skills for Implementing Complex Networks

Implement an EIGRP based solution, given a network design and a set of requirements

Configure and Verify EIGRP Operations
Configure and Verify EIGRP Circuit Emulation and Frame Relay Operations
Configure and Verify EIGRP Authentication
Troubleshoot and Verify EIGRP Operations

Implement a multi-area OSPF Network, given a network design and a set of requirements

Configure and Verify OSPF to Improve Routing Performance
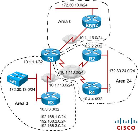
Implement and Verify OSPF Multiarea Routing
Configure and Verify OSPF Route Summarization for Interarea and External Routes
Configure and Verify OSPF Special Area Types
Configure and Verify OSPF Authentication

Implement an eBGP based solution, given a network design and a set of requirements

Configure BGP Operations
Manipulate EBGP Path Selections

Implement an IPv4 or IPv6 based redistribution solution, given a network design and a set of requirements

Configure Route Redistribution Between Multiple IP Routing Protocols
Implementing OSPFv2, EIGRP, RIPv2, IPv4 Redistribution, PBR, and HSRP Networking Technologies
Implementing OSPFv2, EIGRP, RIPv2, EBGP, IPv4 Redistribution, VRRP, and IP SLA Networking Technologies
Implementing OSPFv2, EIGRP, RIPv2, IPv4 Redistribution, DHCP, GRE VPN, and GLBP Networking Technologies

Implement Layer 3 Path Control Solution

Configure and Verify Path Control Between Multiple IP Routing Protocols

 


General
Assess Skills for Implementing Complex Networks


Back to the top
Implement an EIGRP based solution, given a network design and a set of requirements
Configure and Verify EIGRP Operations

Back to the top

Configure and Verify EIGRP Circuit Emulation and Frame Relay Operations

Back to the top

Configure and Verify EIGRP Authentication

Back to the top

Troubleshoot and Verify EIGRP Operations

Back to the top

Implement a multi-area OSPF Network, given a network design and a set of requirements

Configure and Verify OSPF to Improve Routing Performance

Back to the top

Implement and Verify OSPF Multiarea Routing

Back to the top

Configure and Verify OSPF Route Summarization for Interarea and External Routes

Back to the top

Configure and Verify OSPF Special Area Types

Back to the top

Configure and Verify OSPF Authentication

Back to the top

Implement an eBGP based solution, given a network design and a set of requirements

Configure BGP Operations

Back to the top

Manipulate EBGP Path Selections

Back to the top

Implement an IPv4 or IPv6 based redistribution solution, given a network design and a set of requirements

Configure Route Redistribution Between Multiple IP Routing Protocols

Back to the top

Implementing OSPFv2, EIGRP, RIPv2, IPv4 Redistribution, PBR, and HSRP Networking Technologies

Back to the top

Implementing OSPFv2, EIGRP, RIPv2, EBGP, IPv4 Redistribution, VRRP, and IP SLA Networking Technologies

Back to the top

Implementing OSPFv2, EIGRP, RIPv2, IPv4 Redistribution, DHCP, GRE VPN, and GLBP Networking Technologies

Back to the top

Implement Layer 3 Path Control Solution

Configure and Verify Path Control Between Multiple IP Routing Protocols

Back to the top

 

© 1992-2012 Cisco Systems Inc. All rights reserved.
Terms & Conditions | Privacy Statement | Cookie Policy | Trademarks of Cisco Systems Inc.